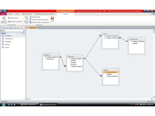
Este documento describe un programa con varias características como nombre, temática, duración y conductores. Incluye una tabla con códigos y nombres de transmisiones y su rating. Otra tabla incluye categorías con códigos, estrellas y descripciones. El documento también habla sobre presentar, tener y pertenecer. Finalmente, hay una reflexión sobre un ejercicio donde solo había una relación de muchos a muchos y fue difícil saber dónde poner los códigos para crear una relación de uno a muchos.