MAESTRIA EN GESTIÓN DE LA TECNOLOGÍA
EDUCATIVA
GLORIA YANNET CARREÑO CARREÑO
UNIVERSIDAD DE SANTANDER UDES
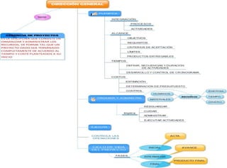
Gerencia de proyectos

Gerencia de proyectos

  • 1.
    MAESTRIA EN GESTIÓNDE LA TECNOLOGÍA EDUCATIVA GLORIA YANNET CARREÑO CARREÑO UNIVERSIDAD DE SANTANDER UDES