Bueno Primero Que Todo Activamos El WampServer Dándole Doble Clic
Bueno Ahora Vamos A Escoger El Lenguaje Y Seleccionamos Las
PHP
Ahora Colocamos La Estructura De PHP Y Vamos A Guardar Como Y Lo
Guardamos En Esta Dirección C:wampwwwEnsayo y De Nombre Le
Colocamos index.php
Bueno y comenzamos colocar las constantes “que declaran siempre con
mayúsculas” y seguimos así
<?php define('VAMOS','Vamos A Bailar');
define('TITULO','Condicionales De PHP');
$Disco="en el centro";?>
<html>
<head>
<title><?php echo TITULO;?></title>
</head>
<body>
<h2><?php echo VAMOS;?></h2>
<?php
if($Disco=="en el centro")
{
echo 'a la disco en el centro';
}
?>
</body>
</html>
Después seguimos con la estructura de html y hay también aplicamos la
condiciónales
Y Este es el método de declarar variables de PHP esta es la
pantalla final
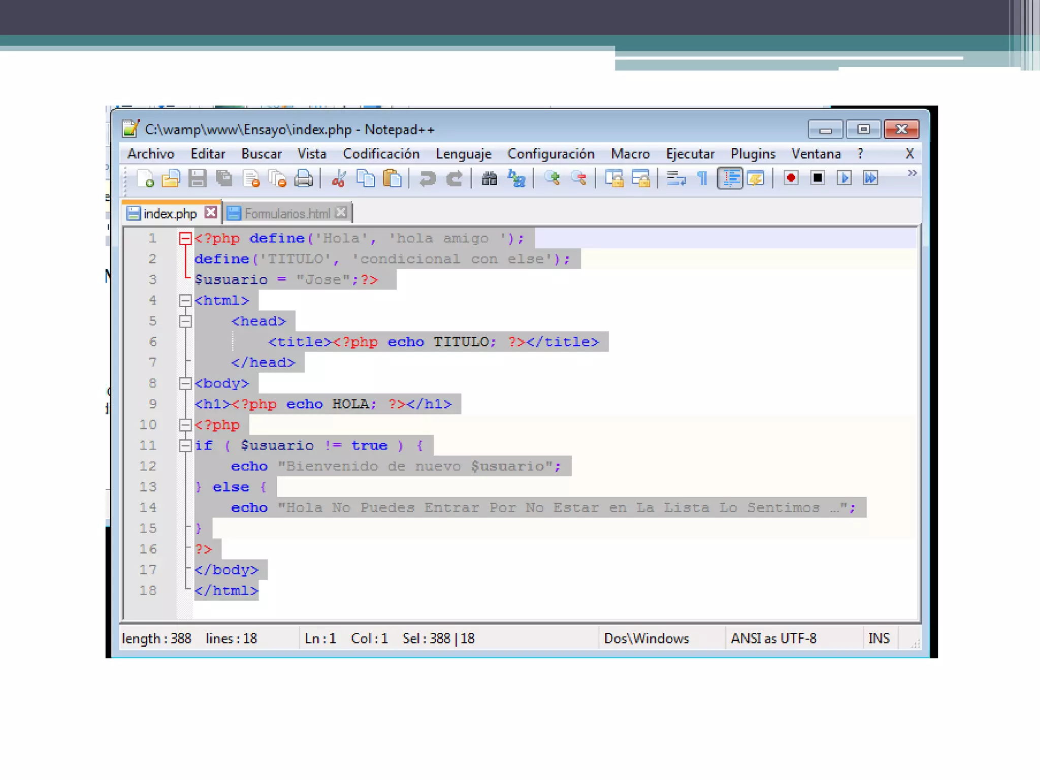
Bueno Iniciamos Con La condicional ELSE
<?php define('Hola', 'hola amigo ');
define('TITULO', 'condicional con else');
$usuario = "Jose";?>
<html>
<head>
<title><?php echo TITULO; ?></title>
</head>
<body>
<h1><?php echo HOLA; ?></h1>
<?php
if ( $usuario != true ) {
echo "Bienvenido de nuevo $usuario";
} else {
echo "Hola No Puedes Entrar Por No Estar en La Lista Lo Sentimos …";
}
?>
</body>
</html>
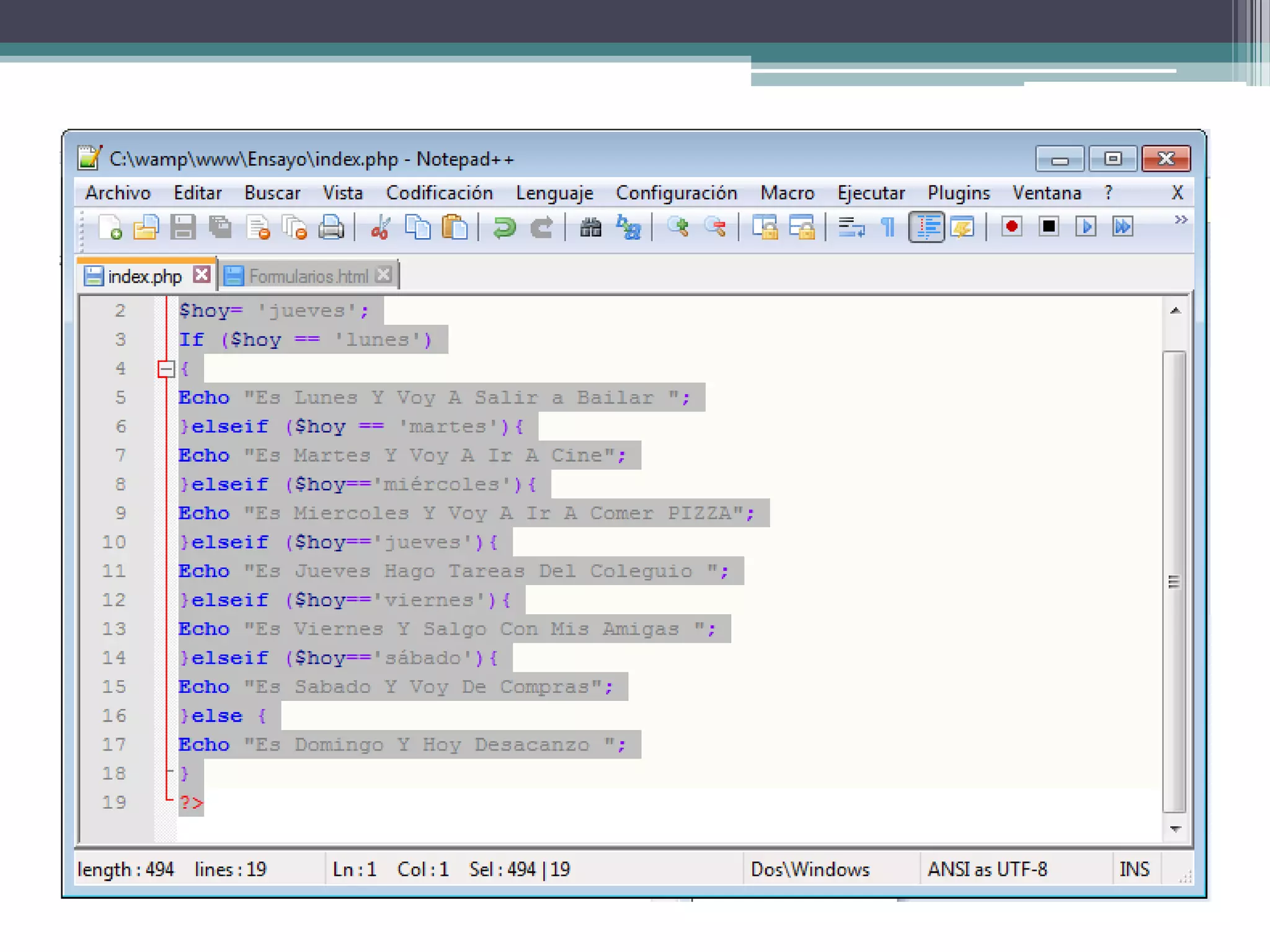
Bueno Iniciamos Con El Ejercicio De IFELSE
<?php
$hoy= 'jueves';
If ($hoy == 'lunes')
{
Echo "Es Lunes Y Voy A Salir a Bailar ";
}elseif ($hoy == 'martes'){
Echo "Es Martes Y Voy A Ir A Cine";
}elseif ($hoy=='miércoles'){
Echo "Es Miercoles Y Voy A Ir A Comer PIZZA";
}elseif ($hoy=='jueves'){
Echo "Es Jueves Hago Tareas Del Coleguio ";
}elseif ($hoy=='viernes'){
Echo "Es Viernes Y Salgo Con Mis Amigas ";
}elseif ($hoy=='sábado'){
Echo "Es Sabado Y Voy De Compras";
}else {
Echo "Es Domingo Y Hoy Desacanzo ";
}
?>
Jf php
Jf php

Jf php

  • 3.
    Bueno Primero QueTodo Activamos El WampServer Dándole Doble Clic
  • 4.
    Bueno Ahora VamosA Escoger El Lenguaje Y Seleccionamos Las PHP
  • 5.
    Ahora Colocamos LaEstructura De PHP Y Vamos A Guardar Como Y Lo Guardamos En Esta Dirección C:wampwwwEnsayo y De Nombre Le Colocamos index.php
  • 6.
    Bueno y comenzamoscolocar las constantes “que declaran siempre con mayúsculas” y seguimos así <?php define('VAMOS','Vamos A Bailar'); define('TITULO','Condicionales De PHP'); $Disco="en el centro";?>
  • 7.
    <html> <head> <title><?php echo TITULO;?></title> </head> <body> <h2><?phpecho VAMOS;?></h2> <?php if($Disco=="en el centro") { echo 'a la disco en el centro'; } ?> </body> </html> Después seguimos con la estructura de html y hay también aplicamos la condiciónales
  • 8.
    Y Este esel método de declarar variables de PHP esta es la pantalla final
  • 10.
    Bueno Iniciamos ConLa condicional ELSE <?php define('Hola', 'hola amigo '); define('TITULO', 'condicional con else'); $usuario = "Jose";?> <html> <head> <title><?php echo TITULO; ?></title> </head> <body> <h1><?php echo HOLA; ?></h1> <?php if ( $usuario != true ) { echo "Bienvenido de nuevo $usuario"; } else { echo "Hola No Puedes Entrar Por No Estar en La Lista Lo Sentimos …"; } ?> </body> </html>
  • 14.
    Bueno Iniciamos ConEl Ejercicio De IFELSE <?php $hoy= 'jueves'; If ($hoy == 'lunes') { Echo "Es Lunes Y Voy A Salir a Bailar "; }elseif ($hoy == 'martes'){ Echo "Es Martes Y Voy A Ir A Cine"; }elseif ($hoy=='miércoles'){ Echo "Es Miercoles Y Voy A Ir A Comer PIZZA"; }elseif ($hoy=='jueves'){ Echo "Es Jueves Hago Tareas Del Coleguio "; }elseif ($hoy=='viernes'){ Echo "Es Viernes Y Salgo Con Mis Amigas "; }elseif ($hoy=='sábado'){ Echo "Es Sabado Y Voy De Compras"; }else { Echo "Es Domingo Y Hoy Desacanzo "; } ?>