Programación Orientada a
        Objetos


Introducción a UML
Que es UML
   UML es un lenguaje estándar que sirve para escribir los planos del
    software.

   Puede utilizarse para visualizar, especificar, construir y documentar
    todos los componentes de un sistema con gran cantidad de software.

   UML es un lenguaje por que proporciona un vocabulario y las reglas
    para utilizarlo.

   UML es un lenguaje de modelado lo que significa que el vocabulario y
    las reglas se utilizan para la representación conceptual y física del
    sistema.

   UML es un lenguaje que nos ayuda a interpretar grandes sistemas
    mediante gráficos o mediante texto sin ninguna ambigüedad.

   En este contexto, UML sirve para especificar, modelos concretos, no
    ambiguos y completos.
Vista general de UML
Para conocer la estructura de UML, en la figura vemos una
vista general de todos sus componentes, esto hará que nos
resulte más fácil la comprensión de cada uno de ellos.
Elementos básicos de UML
   El lenguaje UML se compone de tres elementos básicos:
       Los bloques de construcción
       Las reglas
       Mecanismos comunes.

   Estos elementos interaccionan entre sí para dar a UML el
    carácter de completitud y no-ambigüedad.

   Los bloques de construcción se dividen en tres partes:
       Elementos, que son las abstracciones de primer nivel,
       Relaciones, que unen a los elementos entre sí, y los
       Diagramas, que son agrupaciones de elementos.
Bloques de Construcción
Diagramas de UML
   Los diagramas se utilizan para representar diferentes perspectivas de
    un sistema de forma que un diagrama es una proyección del mismo.

   UML proporciona un amplio conjunto de diagramas que normalmente
    se usan en pequeños subconjuntos para poder representar las cinco
    vistas principales de la arquitectura de un sistema.

   Diagramas
       Clases
       Objetos
       Casos de Uso
       Diagramas de Secuencia y de Colaboración
       Estados
       Diagramas de Actividades
       Componentes
       Despligue
Programación Orientada a
          Objetos


UML: Diagrama de Clases
Introducción
   Un diagrama de clases (DC) sirve para visualizar
    las relaciones entre las clases que involucran el
    sistema, las cuales pueden ser asociativas, de
    herencia, de uso y de contenimiento.

   Un diagrama de clases esta compuesto por los
    siguientes elementos:
     Clase: Atributos, Métodos y Visibilidad.
     Relaciones: Herencia, Composición,
       Agregación, Asociación y Uso.
Elementos de un DC: Clase
   Es la unidad básica que encapsula toda la
    información de un Objeto (un objeto es una
    instancia de una clase).
   A través de ella podemos modelar el entorno en
    estudio (una Casa, un Auto, una Cuenta
    Corriente, etc.).

   En UML, una clase es
    representada por un rectángulo
    que posee tres divisiones:
Clase (2)
   Superior: Contiene el nombre
    de la Clase
   Intermedio: Contiene los
    atributos (o variables de
    instancia) que caracterizan a la
    Clase (pueden ser private,
    protected o public).
   Inferior: Contiene los métodos
    u operaciones, los cuales son la
    forma como interactúa el objeto
    con su entorno (dependiendo
    de la visibilidad: private,
    protected o public).
Ejemplo Clase
   Una Cuenta de Banco
    que posee como
    característica:
     Saldo

   Puede realizar las
    operaciones de:
     Depositar

     Girar y

     Consultar saldo
Atributos
   Los atributos o características de una Clase pueden ser
    de tres tipos, los que definen el grado de comunicación y
    visibilidad de ellos con el entorno, estos son:
       public (+): Indica que el atributo será visible tanto dentro
        como fuera de la clase, es decir, es accsesible desde
        cualquier punto.
       private (-): Indica que el atributo sólo será accesible desde
        dentro de la clase (sólo sus métodos lo pueden accesar).
       protected (#): Indica que el atributo no será accesible
        desde fuera de la clase, pero si podrá ser accesado por
        métodos de la clase además de las subclases que se
        deriven (Herencia).
Métodos
   Los métodos u operaciones de una clase son la
    forma en como ésta interactúa con su entorno,
    éstos pueden tener las características:
       public (+): Indica que el método será visible tanto dentro
        como fuera de la clase, es decir, es accsesible desde
        cualquier punto.
       private (-): Indica que el método sólo será accesible
        desde dentro de la clase (sólo otros métodos de la clase lo
        pueden accesar).
       protected (#): Indica que el método no será accesible
        desde fuera de la clase, pero si podrá ser accesado por
        métodos de la clase además de métodos de las subclases
        que se deriven (Herencia).
Herencia
   Indica que una subclase hereda
    los métodos y atributos
    especificados por una super
    clase.
   La subclase además de poseer
    sus propios métodos y atributos,
    poseerá las características y
    atributos visibles de la super
    clase (public y protected).
   Representa especialización
    hacia abajo es y generalización
    hacia arriaba.
Ejemplo VehiculosDeMotor
   Atributos: Cilindrada y Numero de Ruedas
   Método : acelerar()
   Mediante el mecanismo de herencia podemos definir la
    clase Coches y la clase Motos.
   Estas dos clases heredan los atributos Cilindrada y
    Numero de Ruedas de la clase VehículosDeMotor pero a
    su vez tendrán atributos propios.
   Numero de Puertas es un atributo propio de la clase
    Coches que no tienen sentido en la clase Motos).
   Se puede decir que las clases Coches y Motos extienden
    la clase VehículosDeMotor (especialización), o que
    VehículosDeMotor es una generalización de las clases
    Coches y Motos.
Relaciones entre clases
   Dos o más clases (cada una con características y
    objetivos diferentes) se puede interrelacionar.

   Una relación se define como una conexión entre
    elementos.

   Tipos mas importantes de relaciones:
       Dependencia
       Asociación
       Generalización
Relación de Dependencia o
          Instanciación (uso)
   Una clase es instanciada (su instanciación es
    dependiente de otro objeto/clase).
   Se denota por una flecha punteada.
   Indica la dependencia que tiene una clase de otra.
   El objeto creado no se almacena dentro del objeto
    que lo crea.
Relación de Asociación
   Permite asociar objetos que colaboran entre si.
   Se representa con una línea horizontal.




   En una Asociación se puede representar:
      Nombre: Naturaleza de la relación.
      Rol: Papel que juega en la asociación.

      Multiplicidad: Numero de objetos que puede haber en la relación.

      Agregación: Cuando un objeto contiene a otro.

        Composición:
Nombre y Rol
   Nombre: Se utiliza para describir la naturaleza de la
    relación. Ejemplo: “Trabaja para”
   Rol: Identificado como un nombre a los finales de la línea,
    describe la semántica de la relación en el sentido indicado.
    Cada asociación tiene dos roles; cada rol es una dirección
    en la asociación. Ejemplo: “Empleado, Patrón”
   El rol puede estar representado en el nombre de la clase.
Cardinalidad o Multiplicidad
   En UML, la cardinalidad de las relaciones indica el
    grado y nivel de dependencia.
   Se indica cuantos objetos se pueden conectar a
    través de una instancia.
   Se anotan en cada extremo de la relación y éstas
    pueden ser:
       Exactamente:      1ó5
       Cero o 1:         0..1
       0 o muchos:       0..* (0..n)
       Uno o muchos:     1..* (1..n)
Agregación y Composición
   Agregación: Un objeto de un tipo, puede
    contener a otro Relación tipo “Todo/Parte”.
   Una cosa grande (Todo) consta de
    elementos mas pequeños (Partes).
   Se indica por un rombo transparente.


   Composición: El agregado es una parte
    importante del agregador.
   El primero no tiene sentido suelto, y el
    segundo, necesita definir al primero para
    ampliar su significado.
   Se indica por un rombo relleno.
Ejemplo de Composición y
       Agregación




   Un Almacén posee Clientes y Cuentas.
   Cuando se destruye el Objeto Almacén también
    son destruidos los objetos Cuenta asociados
   No son afectados los objetos Cliente asociados.
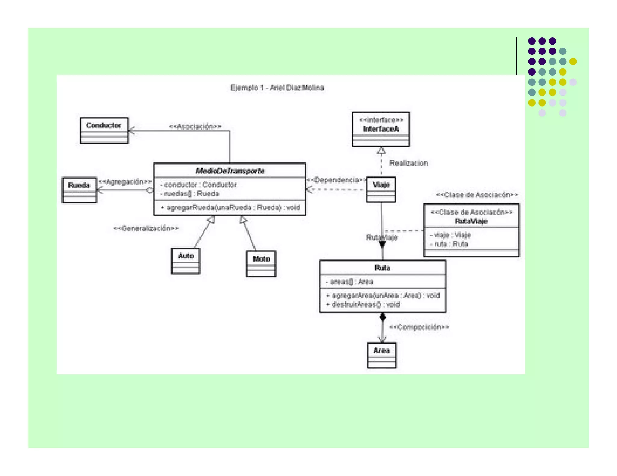
Ejemplo 2 de Composición y
        Agregación
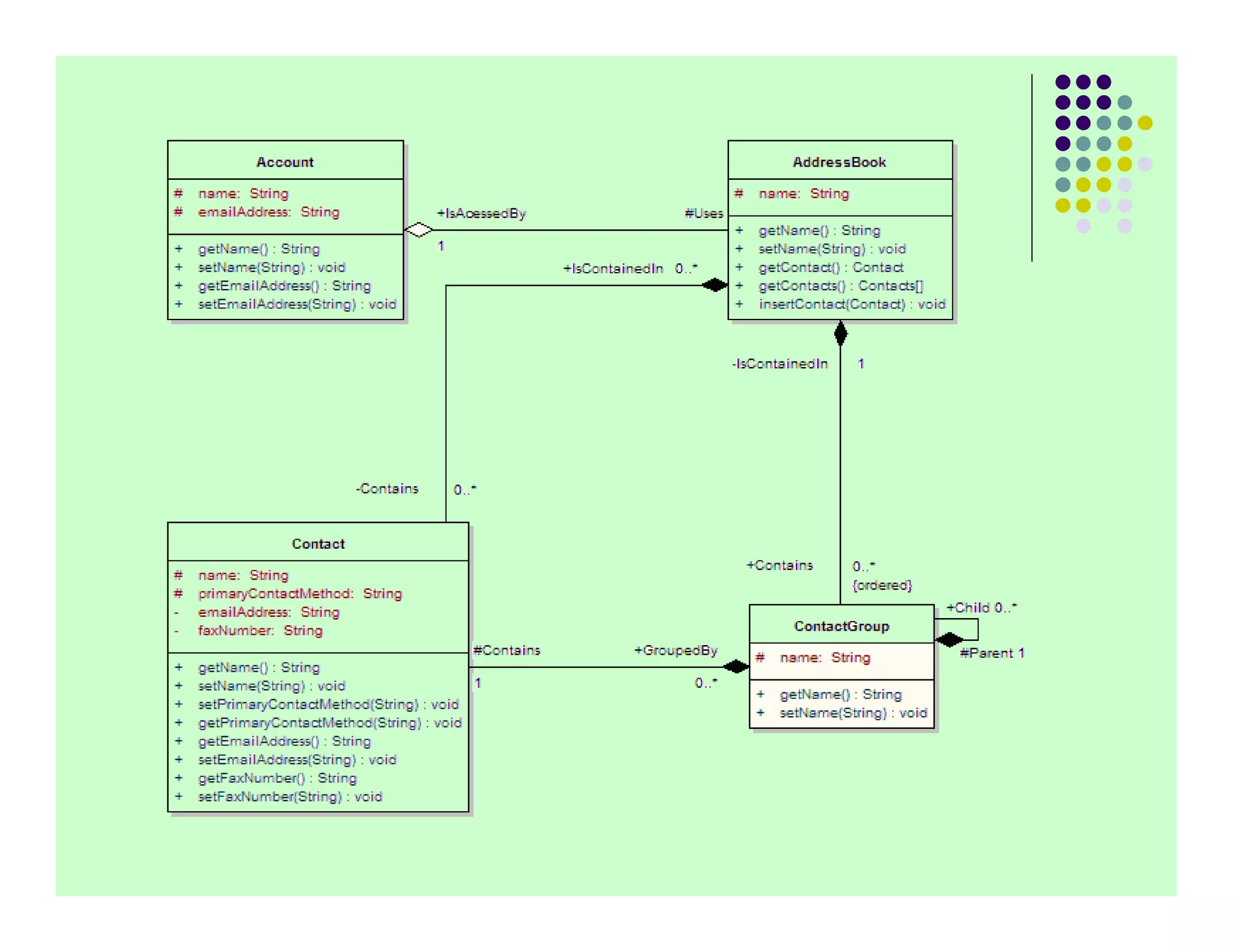
Ejemplo final
Tarea 3: Ejercicios de UML
   Localizar en Internet 3 diagramas de
    clases UML y describir con palabras lo
    que representa. El diagrama debe
    contener los seguientes elementos:
       Herencia
       Relación de Dependencia
       Relación de Asociación y Cardinalidad
       Relación de Agregación o Composición

U1 s3 introducción a uml parte 1

  • 1.
    Programación Orientada a Objetos Introducción a UML
  • 2.
    Que es UML  UML es un lenguaje estándar que sirve para escribir los planos del software.  Puede utilizarse para visualizar, especificar, construir y documentar todos los componentes de un sistema con gran cantidad de software.  UML es un lenguaje por que proporciona un vocabulario y las reglas para utilizarlo.  UML es un lenguaje de modelado lo que significa que el vocabulario y las reglas se utilizan para la representación conceptual y física del sistema.  UML es un lenguaje que nos ayuda a interpretar grandes sistemas mediante gráficos o mediante texto sin ninguna ambigüedad.  En este contexto, UML sirve para especificar, modelos concretos, no ambiguos y completos.
  • 3.
    Vista general deUML Para conocer la estructura de UML, en la figura vemos una vista general de todos sus componentes, esto hará que nos resulte más fácil la comprensión de cada uno de ellos.
  • 4.
    Elementos básicos deUML  El lenguaje UML se compone de tres elementos básicos:  Los bloques de construcción  Las reglas  Mecanismos comunes.  Estos elementos interaccionan entre sí para dar a UML el carácter de completitud y no-ambigüedad.  Los bloques de construcción se dividen en tres partes:  Elementos, que son las abstracciones de primer nivel,  Relaciones, que unen a los elementos entre sí, y los  Diagramas, que son agrupaciones de elementos.
  • 5.
  • 6.
    Diagramas de UML  Los diagramas se utilizan para representar diferentes perspectivas de un sistema de forma que un diagrama es una proyección del mismo.  UML proporciona un amplio conjunto de diagramas que normalmente se usan en pequeños subconjuntos para poder representar las cinco vistas principales de la arquitectura de un sistema.  Diagramas  Clases  Objetos  Casos de Uso  Diagramas de Secuencia y de Colaboración  Estados  Diagramas de Actividades  Componentes  Despligue
  • 7.
    Programación Orientada a Objetos UML: Diagrama de Clases
  • 8.
    Introducción  Un diagrama de clases (DC) sirve para visualizar las relaciones entre las clases que involucran el sistema, las cuales pueden ser asociativas, de herencia, de uso y de contenimiento.  Un diagrama de clases esta compuesto por los siguientes elementos:  Clase: Atributos, Métodos y Visibilidad.  Relaciones: Herencia, Composición, Agregación, Asociación y Uso.
  • 9.
    Elementos de unDC: Clase  Es la unidad básica que encapsula toda la información de un Objeto (un objeto es una instancia de una clase).  A través de ella podemos modelar el entorno en estudio (una Casa, un Auto, una Cuenta Corriente, etc.).  En UML, una clase es representada por un rectángulo que posee tres divisiones:
  • 10.
    Clase (2)  Superior: Contiene el nombre de la Clase  Intermedio: Contiene los atributos (o variables de instancia) que caracterizan a la Clase (pueden ser private, protected o public).  Inferior: Contiene los métodos u operaciones, los cuales son la forma como interactúa el objeto con su entorno (dependiendo de la visibilidad: private, protected o public).
  • 11.
    Ejemplo Clase  Una Cuenta de Banco que posee como característica:  Saldo  Puede realizar las operaciones de:  Depositar  Girar y  Consultar saldo
  • 12.
    Atributos  Los atributos o características de una Clase pueden ser de tres tipos, los que definen el grado de comunicación y visibilidad de ellos con el entorno, estos son:  public (+): Indica que el atributo será visible tanto dentro como fuera de la clase, es decir, es accsesible desde cualquier punto.  private (-): Indica que el atributo sólo será accesible desde dentro de la clase (sólo sus métodos lo pueden accesar).  protected (#): Indica que el atributo no será accesible desde fuera de la clase, pero si podrá ser accesado por métodos de la clase además de las subclases que se deriven (Herencia).
  • 13.
    Métodos  Los métodos u operaciones de una clase son la forma en como ésta interactúa con su entorno, éstos pueden tener las características:  public (+): Indica que el método será visible tanto dentro como fuera de la clase, es decir, es accsesible desde cualquier punto.  private (-): Indica que el método sólo será accesible desde dentro de la clase (sólo otros métodos de la clase lo pueden accesar).  protected (#): Indica que el método no será accesible desde fuera de la clase, pero si podrá ser accesado por métodos de la clase además de métodos de las subclases que se deriven (Herencia).
  • 14.
    Herencia  Indica que una subclase hereda los métodos y atributos especificados por una super clase.  La subclase además de poseer sus propios métodos y atributos, poseerá las características y atributos visibles de la super clase (public y protected).  Representa especialización hacia abajo es y generalización hacia arriaba.
  • 15.
    Ejemplo VehiculosDeMotor  Atributos: Cilindrada y Numero de Ruedas  Método : acelerar()  Mediante el mecanismo de herencia podemos definir la clase Coches y la clase Motos.  Estas dos clases heredan los atributos Cilindrada y Numero de Ruedas de la clase VehículosDeMotor pero a su vez tendrán atributos propios.  Numero de Puertas es un atributo propio de la clase Coches que no tienen sentido en la clase Motos).  Se puede decir que las clases Coches y Motos extienden la clase VehículosDeMotor (especialización), o que VehículosDeMotor es una generalización de las clases Coches y Motos.
  • 16.
    Relaciones entre clases  Dos o más clases (cada una con características y objetivos diferentes) se puede interrelacionar.  Una relación se define como una conexión entre elementos.  Tipos mas importantes de relaciones:  Dependencia  Asociación  Generalización
  • 17.
    Relación de Dependenciao Instanciación (uso)  Una clase es instanciada (su instanciación es dependiente de otro objeto/clase).  Se denota por una flecha punteada.  Indica la dependencia que tiene una clase de otra.  El objeto creado no se almacena dentro del objeto que lo crea.
  • 18.
    Relación de Asociación  Permite asociar objetos que colaboran entre si.  Se representa con una línea horizontal.  En una Asociación se puede representar:  Nombre: Naturaleza de la relación.  Rol: Papel que juega en la asociación.  Multiplicidad: Numero de objetos que puede haber en la relación.  Agregación: Cuando un objeto contiene a otro.  Composición:
  • 19.
    Nombre y Rol  Nombre: Se utiliza para describir la naturaleza de la relación. Ejemplo: “Trabaja para”  Rol: Identificado como un nombre a los finales de la línea, describe la semántica de la relación en el sentido indicado. Cada asociación tiene dos roles; cada rol es una dirección en la asociación. Ejemplo: “Empleado, Patrón”  El rol puede estar representado en el nombre de la clase.
  • 20.
    Cardinalidad o Multiplicidad  En UML, la cardinalidad de las relaciones indica el grado y nivel de dependencia.  Se indica cuantos objetos se pueden conectar a través de una instancia.  Se anotan en cada extremo de la relación y éstas pueden ser:  Exactamente: 1ó5  Cero o 1: 0..1  0 o muchos: 0..* (0..n)  Uno o muchos: 1..* (1..n)
  • 21.
    Agregación y Composición  Agregación: Un objeto de un tipo, puede contener a otro Relación tipo “Todo/Parte”.  Una cosa grande (Todo) consta de elementos mas pequeños (Partes).  Se indica por un rombo transparente.  Composición: El agregado es una parte importante del agregador.  El primero no tiene sentido suelto, y el segundo, necesita definir al primero para ampliar su significado.  Se indica por un rombo relleno.
  • 22.
    Ejemplo de Composicióny Agregación  Un Almacén posee Clientes y Cuentas.  Cuando se destruye el Objeto Almacén también son destruidos los objetos Cuenta asociados  No son afectados los objetos Cliente asociados.
  • 23.
    Ejemplo 2 deComposición y Agregación
  • 26.
  • 27.
    Tarea 3: Ejerciciosde UML  Localizar en Internet 3 diagramas de clases UML y describir con palabras lo que representa. El diagrama debe contener los seguientes elementos:  Herencia  Relación de Dependencia  Relación de Asociación y Cardinalidad  Relación de Agregación o Composición