Ejercicio 7
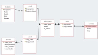
Las elecciones de México se llevan a cabo en el mes de julio. Para
informatizar la información, se pretende crear una base de datos.
Considerar que: Un partido tiene muchos candidatos y que un candidato
tiene uno o mas partidos políticos, de cada partido se conoce su código,
nombre y cargo al que aspira. Una candidatura involucra a uno o a mas
partidos, un partido tiene varias candidaturas , de la candidatura se
conoce: Código, nombre, ciudad, estado, municipio a concursar. Se
realizan encuestas para conocer las preferencias de los votantes, la cual,
encuesta a uno o mas partidos, un partido puede ser encuestado por
una o mas encuestas. De las encuestas se conoce el código, la empresa
encuestadora, código de candidatura, porcentaje mayor de votos que
arroja la encuesta.
REFLEXION
• Durante la realización de este trabajo mejore mis habilidades al
momento de usar tablas de apoyo para hacer diferentes
cardinalidades

Ejercicio 7

  • 1.
    Ejercicio 7 Las eleccionesde México se llevan a cabo en el mes de julio. Para informatizar la información, se pretende crear una base de datos. Considerar que: Un partido tiene muchos candidatos y que un candidato tiene uno o mas partidos políticos, de cada partido se conoce su código, nombre y cargo al que aspira. Una candidatura involucra a uno o a mas partidos, un partido tiene varias candidaturas , de la candidatura se conoce: Código, nombre, ciudad, estado, municipio a concursar. Se realizan encuestas para conocer las preferencias de los votantes, la cual, encuesta a uno o mas partidos, un partido puede ser encuestado por una o mas encuestas. De las encuestas se conoce el código, la empresa encuestadora, código de candidatura, porcentaje mayor de votos que arroja la encuesta.
  • 8.
    REFLEXION • Durante larealización de este trabajo mejore mis habilidades al momento de usar tablas de apoyo para hacer diferentes cardinalidades