EventoDeportivo 
nombre id_evento deporte_id 
Encuentro 
Id_encuentro Hora Fecha 
Equipo_ 
vis_id 
Equipo_ 
loc_id 
Resultado 
_vis 
Resultado 
_loc 
FK 
Id_evento 
ubicación_ 
id 
FK 
Ubicación 
ubicación_id Nombre Dirección 
Deporte 
deporte_id nombreDeporte
Entrenador 
Equipo_id Nombre Cedula 
Jugador 
Cédula Numero Nombre Sexo Peso T. Sangre 
Telf. 
Emerg 
Alergia Posición F. Nac. Equipo_id Altura 
Represe 
ntante 
FK 
Equipo 
Equipo_id Nombre deporte_id 
FK FK
Futbolista 
Id_Futb PosiciónF N° goles 
TiempoJuego 
Cédula Número N° tarjetas 
Basquetbolista 
id_Basq Número N° dobles N° triples N° faltas Cédula 
FK 
Beisbolista 
Id_Futb PosiciónB 
C. 
impulsadas 
N° jonrón Cédula 
Número 
Prom. Bateo 
FK 
FK 
Voleibolista 
Id_Vol PosiciónV N° remates TiempoJuego Cédula Número SaquesEfectivos 
FK

Normalizacion Modificada

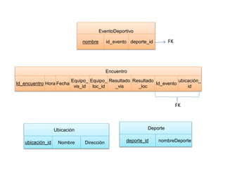
  • 1.
    EventoDeportivo nombre id_eventodeporte_id Encuentro Id_encuentro Hora Fecha Equipo_ vis_id Equipo_ loc_id Resultado _vis Resultado _loc FK Id_evento ubicación_ id FK Ubicación ubicación_id Nombre Dirección Deporte deporte_id nombreDeporte
  • 2.
    Entrenador Equipo_id NombreCedula Jugador Cédula Numero Nombre Sexo Peso T. Sangre Telf. Emerg Alergia Posición F. Nac. Equipo_id Altura Represe ntante FK Equipo Equipo_id Nombre deporte_id FK FK
  • 3.
    Futbolista Id_Futb PosiciónFN° goles TiempoJuego Cédula Número N° tarjetas Basquetbolista id_Basq Número N° dobles N° triples N° faltas Cédula FK Beisbolista Id_Futb PosiciónB C. impulsadas N° jonrón Cédula Número Prom. Bateo FK FK Voleibolista Id_Vol PosiciónV N° remates TiempoJuego Cédula Número SaquesEfectivos FK