Incrustar presentación
Descargar para leer sin conexión



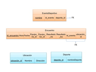
Este documento describe las entidades y relaciones de una base de datos para el registro y seguimiento de eventos deportivos. Define tablas para eventos, encuentros, equipos, jugadores, entrenadores, representantes, ubicaciones y deportes específicos como fútbol, baloncesto, béisbol y voleibol. Las tablas están relacionadas mediante claves foráneas para vincular los datos de cada entidad.


