SENTENCIAS SQL (uso de insert, update,delete,disctint)
1)Escriba sentencias necesarias para insertar 3 registros  de tres nuevos proveedores
Verificando los nuevos registrosUna sentencia INSERT de SQL agrega uno o más registros a una (y sólo una) tabla en una base de datos relacional.En values se ponen los nuevos registros y para ver los nuevos registros usamos las sentencias mostradas en la imagen.
2)Escriba las sentencias para disminuir el 7% de todos los productos pertenecientes a la categoría cremas
Una sentencia UPDATE de SQL es utilizada para modificar los valores de un conjunto de registros existentes en una tabla
3)Escriba las sentencias que cambien el nombre del cliente con código 90 de la tabla cliente por otro distintoEn este caso el uso de la sentencia de UPDATE es para cambiar el nombre ,a diferencia del caso anterior y posterior , el cual usamos para cambiar los precios ;aca debemos poner el condicional WHERE ya que solo cambiaremos el nombre del cliente con código 90.
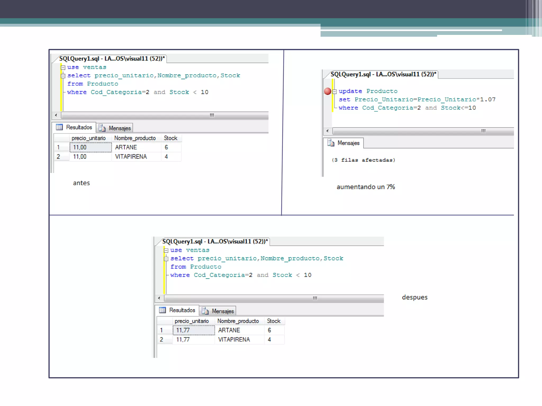
4)Escribir las sentencias  para incrementar el precio de los productos en 7% solo de aquellos que tenga menos de 10 unidades de stock y pertenezcan ala categoría tabletasPara este caso usaremos la sentencia UPDATE y SET (estas sentencias ya se especificaron antes)y a esto le adicionaremos un condicional WHERE  para que modifique solo a los que tengan menos de 10 unidades de stock y pertenezcan ala categoría tabletas.En la siguiente imagen mostraremos lo resultados antes de la modificación y después para que comprueben el cambio.
5)Escribir las sentencias SQL para mostrar en pantalla el nombre y el precio de los productos  disminuidos un 3 %.Para el cambio que se muestre solo en pantalla mas no cambie los resultados en los registros no se recomienda el uso de UPDATE ya que este si cambia el resultado en los registros , pondremos en SELECT el nombre que saldrá en pantalla para estos cambios  y también como queremos modificarlo.Sentencia establecida
B5b[2]

B5b[2]

  • 1.
    SENTENCIAS SQL (usode insert, update,delete,disctint)
  • 2.
    1)Escriba sentencias necesariaspara insertar 3 registros de tres nuevos proveedores
  • 3.
    Verificando los nuevosregistrosUna sentencia INSERT de SQL agrega uno o más registros a una (y sólo una) tabla en una base de datos relacional.En values se ponen los nuevos registros y para ver los nuevos registros usamos las sentencias mostradas en la imagen.
  • 4.
    2)Escriba las sentenciaspara disminuir el 7% de todos los productos pertenecientes a la categoría cremas
  • 5.
    Una sentencia UPDATEde SQL es utilizada para modificar los valores de un conjunto de registros existentes en una tabla
  • 6.
    3)Escriba las sentenciasque cambien el nombre del cliente con código 90 de la tabla cliente por otro distintoEn este caso el uso de la sentencia de UPDATE es para cambiar el nombre ,a diferencia del caso anterior y posterior , el cual usamos para cambiar los precios ;aca debemos poner el condicional WHERE ya que solo cambiaremos el nombre del cliente con código 90.
  • 8.
    4)Escribir las sentencias para incrementar el precio de los productos en 7% solo de aquellos que tenga menos de 10 unidades de stock y pertenezcan ala categoría tabletasPara este caso usaremos la sentencia UPDATE y SET (estas sentencias ya se especificaron antes)y a esto le adicionaremos un condicional WHERE para que modifique solo a los que tengan menos de 10 unidades de stock y pertenezcan ala categoría tabletas.En la siguiente imagen mostraremos lo resultados antes de la modificación y después para que comprueben el cambio.
  • 10.
    5)Escribir las sentenciasSQL para mostrar en pantalla el nombre y el precio de los productos disminuidos un 3 %.Para el cambio que se muestre solo en pantalla mas no cambie los resultados en los registros no se recomienda el uso de UPDATE ya que este si cambia el resultado en los registros , pondremos en SELECT el nombre que saldrá en pantalla para estos cambios y también como queremos modificarlo.Sentencia establecida