Incrustar presentación
Descargar para leer sin conexión



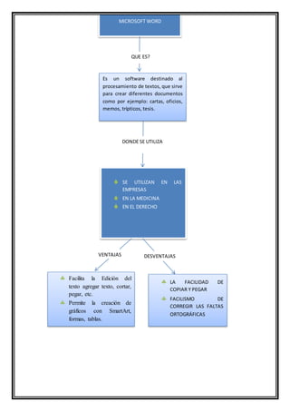
El documento habla sobre la importancia de la informática en el derecho ya que permite agilizar el envío y recepción de documentos además de facilitar una mayor organización del trabajo realizado. También explica que Microsoft Word es un software para procesamiento de textos que se utiliza para crear documentos como cartas, oficios y tesis en empresas, la medicina y el derecho.


