crear directorio virtual con w server
1. creamos las carpetas dentro de ftproot
C:inetpubftprootprueba1
configurar un servidor FTP con autenticación
básica
1. crear una cuenta local
2. creo un nuevo sitio ftp
error
- detener el servidor danielaftpy iniciar ftp_autenticación
no me deja iniciar sesion con el usuarioanonious
compruebo q puedo acceder al servidor con el usuario local del servidor
para subir archivos y modificarlos si da error deberiamos darlepermisos a la carpeta ftproot de
control total
Configurar el aislamiento de usuarios en el servidor
FTP:
1. creamos directorios aislado para cada usuario dentro de una carpeta llamada
aislamiento_usuarios
c:inetpubftprootaislamiento_usuariosusuario
c:inetpubftprootaislamiento_usuariosAdministrador
2. creamos ficheros en los directorios creados
fichero2.txt --Administrador
fichero1.txt --usuario
3. creamos directorios virtuales dentro del sitio ftp anterior y especificar :
- alias( coincide con el nombre de la carpeta): usuario o administrador
-ruta deacceso
añadir credenciales de usuario asociadasaldirectorio virtual
igual con administrador
4. habilitar aislamiento de usuarios para servidor FTP (sitios ->ftp_autenticacion->aislamiento de
usuario ftp->aislar usuarios-> directorio de nombres de usuario)
aplicar cambios
probar el acceso al servidor ftp desde el navegador con usuario usuario, comprobar q solo le
èrmite acceso al directorio aislado de este usuario.
error
instalar
y crear en c las carpetas
generar una carpeta en «C:» llamada «FTP», dentro de ella crearemos una carpeta llamada
«LocalUser» y es importante llamarla así para el éxito
creamos los usuarios y los metemos en el grupo FTP
Damos permisos de modificar al grupo FTP enla carpet ftproot
tambien con la carpeta en C de FTP
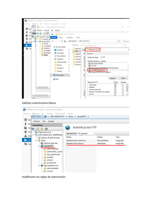
habilitar autenticacion básica
modificamo las reglas de autorización
configuramos el aislamiento de usuarios
agregamos directorios virtuales
primmero el local user
dentro del directorio virtual localuser creamos otros directorios virtuales
con user2 igual
probamos la conexion
Ftp windows usuarios enjaulados
Ftp windows usuarios enjaulados
Ftp windows usuarios enjaulados
Ftp windows usuarios enjaulados
Ftp windows usuarios enjaulados
Ftp windows usuarios enjaulados
Ftp windows usuarios enjaulados

Ftp windows usuarios enjaulados

  • 1.
    crear directorio virtualcon w server 1. creamos las carpetas dentro de ftproot C:inetpubftprootprueba1 configurar un servidor FTP con autenticación
  • 2.
    básica 1. crear unacuenta local 2. creo un nuevo sitio ftp
  • 3.
    error - detener elservidor danielaftpy iniciar ftp_autenticación
  • 4.
    no me dejainiciar sesion con el usuarioanonious compruebo q puedo acceder al servidor con el usuario local del servidor
  • 5.
    para subir archivosy modificarlos si da error deberiamos darlepermisos a la carpeta ftproot de control total Configurar el aislamiento de usuarios en el servidor FTP: 1. creamos directorios aislado para cada usuario dentro de una carpeta llamada aislamiento_usuarios c:inetpubftprootaislamiento_usuariosusuario c:inetpubftprootaislamiento_usuariosAdministrador 2. creamos ficheros en los directorios creados fichero2.txt --Administrador fichero1.txt --usuario
  • 6.
    3. creamos directoriosvirtuales dentro del sitio ftp anterior y especificar : - alias( coincide con el nombre de la carpeta): usuario o administrador -ruta deacceso añadir credenciales de usuario asociadasaldirectorio virtual
  • 7.
    igual con administrador 4.habilitar aislamiento de usuarios para servidor FTP (sitios ->ftp_autenticacion->aislamiento de usuario ftp->aislar usuarios-> directorio de nombres de usuario)
  • 9.
    aplicar cambios probar elacceso al servidor ftp desde el navegador con usuario usuario, comprobar q solo le èrmite acceso al directorio aislado de este usuario. error instalar y crear en c las carpetas generar una carpeta en «C:» llamada «FTP», dentro de ella crearemos una carpeta llamada «LocalUser» y es importante llamarla así para el éxito
  • 10.
    creamos los usuariosy los metemos en el grupo FTP Damos permisos de modificar al grupo FTP enla carpet ftproot tambien con la carpeta en C de FTP
  • 11.
    habilitar autenticacion básica modificamolas reglas de autorización
  • 12.
  • 14.
    agregamos directorios virtuales primmeroel local user dentro del directorio virtual localuser creamos otros directorios virtuales
  • 15.
  • 16.