TAREA SEMINARIO 3.
BÚSQUEDA DE
INFORMACIÓN EN LA BASE
DE DATOS SCOPUS
Introducción
En esta tarea voy a realizar la búsqueda en la base de datos Scopus de
artículos de revisión publicados desde 2011 sobre el uso de diagnóstico por
imagen y el láser en la cirugía oral.
Paso 1
Accedemos a Scopus a través de la página web de la biblioteca de la
Universidad de Sevilla :
http://bib.us.es/salud/
Una vez que estamos en la página principal hacemos click sobre “mas base
de datos”
Dentro de “más bases de datos” hacemos click en Scopus que esta en base
de datos multidisciplinares.
Paso 2
Al encontrarnos ante el problema de que esta base de datos requiere la
estrategia en inglés necesitamos el uso de DeCS.
Para ello, volvemos a hacer click sobre “más base de datos” y
posteriormente sobre DeCS localizado en tesauros.
Paso 3
Dentro de DeCS hacemos click sobre “consulta al DeCS”.
Posteriormente en “consulta por índice” elegimos permutado y pinchamos
en índice.
Paso 4
Seleccionamos las palabras claves que son: diagnóstico por imagen, láser y
cirugía bucal.
Introducimos cada palabra clave y hacemos click en índice y posteriormente
en mostrar para que nos salga la palabra en inglés que necesitamos.
Paso 5
Una vez que tengamos todas las palabras claves en inglés ,realizamos la
estrategia de búsqueda en Scopus.
La estrategia de búsqueda es la siguiente: (“Dignostic imaging” OR lasers)
AND “oral surgery”.
Para buscar los artículos que queremos desde el año 2011,seleccionamos
ese filtro para que nos salgan sólo los de a partir de ese año.
Por último hacemos click en buscar.
PASO 6
De los 226 documentos que hemos encontrado , vamos a elegir los 5 más
pertinentes para su exportación a la cuenta de Mendeley. Para ello, primero
realizaremos lo siguiente:
Pinchamos en “cited by” que nos ordena el número de citas.
En la parte de la izquierda hacemos click sobre “Source title” para que
aparezcan los artículos más publicados relacionados con el tema.
Paso 7
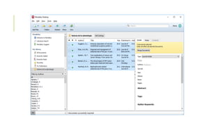
Una vez que hemos seleccionado los 5 artículos más pertinentes que vamos
a exportar a nuestra cuenta Mendeley, hacemos click en “export” y en la
ventana que nos sale elegiremos “ris format” y “alll available information” y
pinchamos por último en “export”. De esta manera, descargamos y
guardamos los artículos seleccionados en nuestro ordenador.
Paso 8
Nos descargamos Mendeley desktops y entrando con nuestra cuenta que
para ello previamente nos hemos tenido que registrar, añadimos los 5
artículos seleccionados en Scopus que habíamos guardado en nuestro
ordenador.
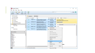
Paso 9
Hacemos click en “created folder” para crear una carpeta a la que
llamaremos seminario 3 en la que meteremos los documentos exportados.
Paso 10
Hacemos click sobre “tools" y pinchamos sobre “install MS Word plugin”
para realizar la bibliografía.
Una vez instalado tenemos que tener los archivos por orden alfabético
según los autores para ello le damos a “authors”.
Para finalizar, hacemos click en “view” y sobre “citation styles” y por último
pinchamos sobre “more styles”, en esa ventana elegimos la opción
“Vancouver” para que la bibliografía esté en formato de Vancouver.
Paso 11
Seleccionamos todos los archivos y pulsando el botón derecho
seleccionamos “copy as” y a partir de este apartado se abrirá una ventana
sonde seleccionaremos “formatted citation”.
Paso 12
Finalmente usando el Word ponemos la bibliografía pegando con el botón
derecho o pulsando las teclas CTRL + V.
Seminario 3

Seminario 3

  • 1.
    TAREA SEMINARIO 3. BÚSQUEDADE INFORMACIÓN EN LA BASE DE DATOS SCOPUS
  • 2.
    Introducción En esta tareavoy a realizar la búsqueda en la base de datos Scopus de artículos de revisión publicados desde 2011 sobre el uso de diagnóstico por imagen y el láser en la cirugía oral.
  • 3.
    Paso 1 Accedemos aScopus a través de la página web de la biblioteca de la Universidad de Sevilla : http://bib.us.es/salud/
  • 4.
    Una vez queestamos en la página principal hacemos click sobre “mas base de datos”
  • 5.
    Dentro de “másbases de datos” hacemos click en Scopus que esta en base de datos multidisciplinares.
  • 6.
    Paso 2 Al encontrarnosante el problema de que esta base de datos requiere la estrategia en inglés necesitamos el uso de DeCS. Para ello, volvemos a hacer click sobre “más base de datos” y posteriormente sobre DeCS localizado en tesauros.
  • 8.
    Paso 3 Dentro deDeCS hacemos click sobre “consulta al DeCS”. Posteriormente en “consulta por índice” elegimos permutado y pinchamos en índice.
  • 9.
    Paso 4 Seleccionamos laspalabras claves que son: diagnóstico por imagen, láser y cirugía bucal. Introducimos cada palabra clave y hacemos click en índice y posteriormente en mostrar para que nos salga la palabra en inglés que necesitamos.
  • 13.
    Paso 5 Una vezque tengamos todas las palabras claves en inglés ,realizamos la estrategia de búsqueda en Scopus. La estrategia de búsqueda es la siguiente: (“Dignostic imaging” OR lasers) AND “oral surgery”. Para buscar los artículos que queremos desde el año 2011,seleccionamos ese filtro para que nos salgan sólo los de a partir de ese año. Por último hacemos click en buscar.
  • 15.
    PASO 6 De los226 documentos que hemos encontrado , vamos a elegir los 5 más pertinentes para su exportación a la cuenta de Mendeley. Para ello, primero realizaremos lo siguiente: Pinchamos en “cited by” que nos ordena el número de citas. En la parte de la izquierda hacemos click sobre “Source title” para que aparezcan los artículos más publicados relacionados con el tema.
  • 19.
    Paso 7 Una vezque hemos seleccionado los 5 artículos más pertinentes que vamos a exportar a nuestra cuenta Mendeley, hacemos click en “export” y en la ventana que nos sale elegiremos “ris format” y “alll available information” y pinchamos por último en “export”. De esta manera, descargamos y guardamos los artículos seleccionados en nuestro ordenador.
  • 21.
    Paso 8 Nos descargamosMendeley desktops y entrando con nuestra cuenta que para ello previamente nos hemos tenido que registrar, añadimos los 5 artículos seleccionados en Scopus que habíamos guardado en nuestro ordenador.
  • 23.
    Paso 9 Hacemos clicken “created folder” para crear una carpeta a la que llamaremos seminario 3 en la que meteremos los documentos exportados.
  • 26.
    Paso 10 Hacemos clicksobre “tools" y pinchamos sobre “install MS Word plugin” para realizar la bibliografía. Una vez instalado tenemos que tener los archivos por orden alfabético según los autores para ello le damos a “authors”. Para finalizar, hacemos click en “view” y sobre “citation styles” y por último pinchamos sobre “more styles”, en esa ventana elegimos la opción “Vancouver” para que la bibliografía esté en formato de Vancouver.
  • 30.
    Paso 11 Seleccionamos todoslos archivos y pulsando el botón derecho seleccionamos “copy as” y a partir de este apartado se abrirá una ventana sonde seleccionaremos “formatted citation”.
  • 32.
    Paso 12 Finalmente usandoel Word ponemos la bibliografía pegando con el botón derecho o pulsando las teclas CTRL + V.