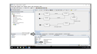
Generación de códigos en los diferentes diagramas de UML.
¿Qué es UML?
El Lenguaje Unificado de Modelado (UML) fue
creado para forjar un lenguaje de modelado
visual común y semántica y sintácticamente rico
para la arquitectura, el diseño y la
implementación de sistemas de software
complejos, tanto en estructura como en
comportamiento. UML tiene aplicaciones más
allá del desarrollo de software, p. ej., en el flujo
de procesos en la fabricación.
Es comparable a los planos usados en otros
campos y consiste en diferentes tipos de
diagramas. En general, los diagramas UML
describen los límites, la estructura y el
comportamiento del sistema y los objetos que
contiene.
UML no es un lenguaje de programación, pero
existen herramientas que se pueden usar para
generar código en diversos lenguajes usando
los diagramas UML. UML guarda una relación
directa con el análisis y el diseño orientados a
objetos.
La historia y los orígenes de UML
"The Three Amigos" (los tres amigos) de la ingeniería de
software, como se los conocía, habían desarrollado otras
metodologías. Se asociaron para brindar claridad a los
programadores creando nuevos estándares. La
colaboración entre Grady, Booch y Rumbaugh fortaleció
los tres métodos y mejoró el producto final.
Los esfuerzos de estos pensadores derivaron en la
publicación de los documentos UML 0.9 y 0.91 en 1996.
Pronto se hizo evidente que varias organizaciones,
incluidas Microsoft, Oracle e IBM, consideraron que UML
era esencial para su propio desarrollo de negocios. Ellos,
junto con muchas otras personas y compañías,
establecieron los recursos necesarios para desarrollar un
lenguaje de modelado hecho y derecho. "Los tres amigos"
publicaron la Guía del usuario para el Lenguaje Unificado
de Modelado en 1999, y una actualización que incluye
información sobre UML 2.0 en la segunda edición de
2005.
¿CUÁLES SON LAS VERSIONES MAS
RECIENTES DE UML?
Los antecedentes de UML se sitúan en la década de los
90 con distintos estándares para modelado de software,
no obstante podemos hablar de dos grandes versiones:
UML 1.X (comprende UML 1.1, 1.2, 1.3, 1.4, 1.5): desde
finales de los 90 se empezó a trabajar con el estándar
UML. En los años sucesivos fueron apareciendo nuevas
versiones que introducían mejoras o ampliaban a las
anteriores.
UML 2.X (comprende UML 2.1 hasta UML 2.5, 2.6, etc.):
en torno a 2005 se difundió una nueva versión de UML a
la que podemos denominar UML 2.X. Comprenden varias
revisiones.
UML 3.X: evolución que se espera para UML 2.X.
CARACTERISTICAS DEL UML
UML debe entenderse como:
- Un estándar para modelado de sistemas.
- No es un estándar para procesos de
software.
- Debe aplicarse en el contexto de un
proceso de software.
Es una notación, no es un proceso.
Establecido como estándar para
documentar el proceso de ingeniería de
software.
Combina lo mejor del modelado de
procesos, objetos, datos y componentes.
Ventajas y Desventajas de UML
VENTAJAS
UML Se puede usar para diferentes tipos de
sistemas
UML consolida muchas de las notaciones y
conceptos más usadas orientados a objetos.
UML es fácilmente entendible
DESVENTAJAS
UML no es un método de desarrollo.
UML al no ser un método de desarrollo es
independiente del ciclo de desarrollo
UML no se presta con facilidad al diseño de
sistemas distribuidos.
Requerimientos de Sistema
Cualquier sistema operativo que soporte Java
10MB de espacio libre en el disco duro.
Mouse (u otro dispositivo similar) y teclado.
Java 2 JRE o JDK versión 1.4 o superior.
Instalación de software
Paso 1
Descargar Argo UML de la dirección:
http://es.kioskea.net/download/descargar-4012-argouml
Paso 2
Una vez descargada el archivo ejecutable debemos abrirlo y
seguir los pasos correspondientes:
Paso 3
Después de abrir el archivo ejecutable aparecerá una ventana
donde se deberá elegir el lenguaje de instalación.
Paso 4
Posteriormente se abrirá la ventana de recomendación para
instalar el software, luego de leerlo presione siguiente.
Paso 5
En este paso deberá escoger los componentes a instalar en este
caso “ArgoUML” y luego presione siguiente.
Paso 6
Deberá elegir la unidad en la que desea instalar el software y
luego presione siguiente.
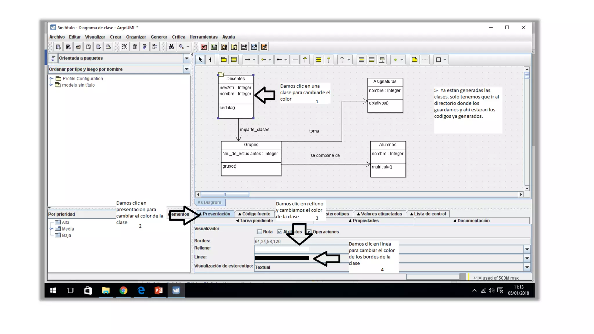
Diagrama de clase
Un diagrama de clase es el corazón de UML.
Representa los propósitos fundamentales de
UML porque separa los elementos de diseño
de la codificación del sistema. UML ha sido
establecido como un modelo estandarizado
para describir un enfoque de programación
orientado a objetos. Dado que las clases son
el bloque de construcción de los objetos, los
diagramas de clase son los bloques de
construcción de UML.
Ventajas
•Genera un código automáticamente.
•Propone soluciones a algunos errores.
•Representa las relaciones entre las clases de sistema.
•Se diseña los componentes de los sistemas.
•Se protegen los datos.
•Se posibilita una reducción de acoplamiento.
•Mas fácil la comunicación entre los programadores,
descubrimiento de fallas del sistema en el diseño Mejor
diseño del sistema ofrece más documentación.
Desventajas
•Los diagramas de clases especifican qué clases hay y
cómo están relacionadas, pero no cómo interactúan para
alcanzar comportamientos particulares.
•El método tiende hacer muy lento.
•La instalación es muy costosa
DIAGRAMA DE
ESTADOS
Un diagrama de estados, en
ocasiones conocido como
diagrama de máquina de estados,
es un tipo de diagrama de
comportamiento en el Lenguaje
Unificado de Modelado (UML). Se
especializa en mostrar transiciones
entre diversos objetos.
Muestra la secuencia de estados
por los que pasa bien un caso de
uso, un objeto a lo largo de su vida,
o bien todo el sistema.
Ventajas
La técnica tiene éxito en sistemas interactivos
Técnica de extradición de requerimiento
El analista se concentra en los casos de uso
Desventajas
pueden ser difíciles de leer
No son tan buenos para describir un
comportamiento
Diagrama de Colaboraciones
El diagrama de colaboraciones describe las
interacciones entre los objetos
en términos de mensajes secuenciados. Los
diagramas de colaboración
representan una combinación de información
tomada de los diagramas de
clases, de secuencias y de casos de uso,
describiendo el comportamiento,
tanto de la estructura estática, como de la
estructura dinámica de un
sistema
VENTAJAS
Permite elegir el orden en que pueden hacerse las
cosas.
Puede describir procesos o casos de uso. Muestra los
aspectos dinámicos de un sistema.
Establece las reglas de secuencia a seguir.
Ayuda a un programador a desarrollar código a través
de una descripción lógica de un proceso.
DESVENTAJAS
La gran desventaja de los diagramas de colaboración es
que no indican de forma explicita que los objetos ejecutan
Diagramas de secuencia
Un diagrama de secuencia muestra
una interacción, que representa la
secuencia de mensajes entre
instancias de clases, componentes,
subsistemas o actores. El tiempo fluye
por el diagrama y muestra el flujo de
control de un participante a otro. Utilice
diagramas de secuencia para visualizar
instancias y eventos, en lugar de
clases y métodos. En el diagrama,
puede aparecer más de una instancia
del mismo tipo. También puede haber
más de una ocurrencia del mismo
mensaje.
Ventajas
Da la posibilidad de representar
los mensajes en función del
tiempo
La separación de los mensajes
nos indica intervalos
Es posible añadir restricciones
temporales
Desventajas
Una representación de un
diagrama de secuencias
demasiado largo puede ser
difícilmente entendido por
personas ajenas al sistema
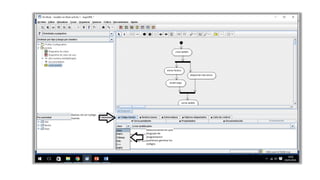
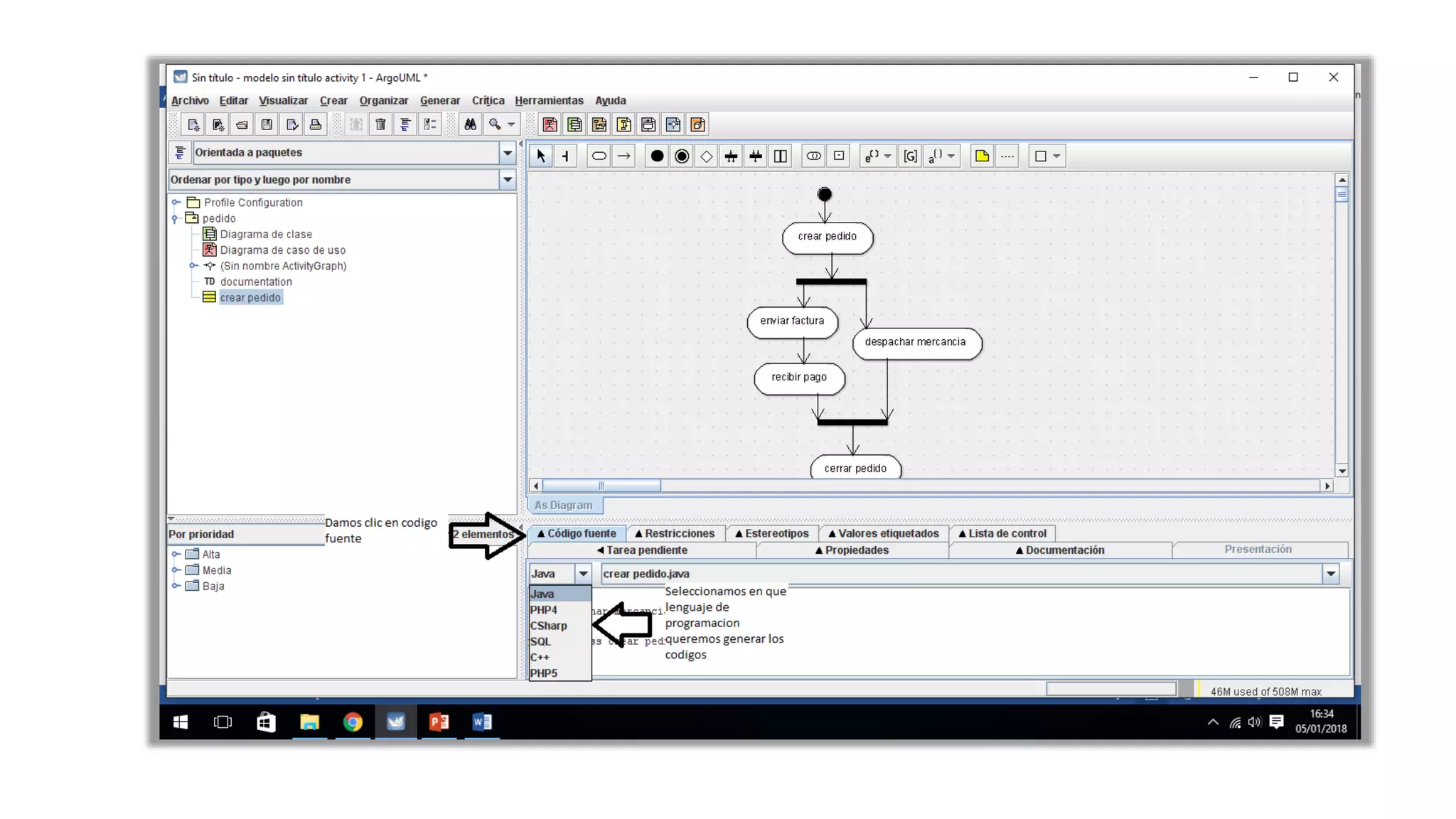
Diagrama de actividades
El Lenguaje Unificado de Modelado tiene
varios subconjuntos de diagramas que puede
modelar, incluidos los diagramas
estructurales, los diagramas de interacción y
los diagramas de comportamiento. Los
diagramas de actividades son un subconjunto
de estos últimos. Junto con los diagramas de
casos de uso y de máquinas de estado, se
usan para describir las actividades de
negocios y la funcionalidad de los sistemas
de software. Usarás un conjunto de símbolos
especializados —incluidos aquellos para
pasos de inicio, finalización, fusión y
recepción en el flujo— para crear un
diagrama de actividades.
Ventajas
Permite elegir el orden en que pueden hacerse las cosas.
Puede describir procesos o casos de uso.
Muestra los aspectos dinámicos de un sistema.
Establece las reglas de secuencia a seguir.
Ayuda a un programador a desarrollar código a través de
una descripción lógica de un proceso.
Desventajas
La gran desventaja de los diagramas de actividad es que
no indican de forma explícita qué objetos ejecutan qué
actividades ni tampoco la forma en que el servicio de
mensajería trabaja entre ellos. Para mostrar tales
interacciones de forma clara son necesarios los
diagramas de interacción, los cuales son más utilizados
en la práctica.
UML
UML
UML
UML
UML
UML

UML

  • 1.
    Generación de códigosen los diferentes diagramas de UML.
  • 2.
    ¿Qué es UML? ElLenguaje Unificado de Modelado (UML) fue creado para forjar un lenguaje de modelado visual común y semántica y sintácticamente rico para la arquitectura, el diseño y la implementación de sistemas de software complejos, tanto en estructura como en comportamiento. UML tiene aplicaciones más allá del desarrollo de software, p. ej., en el flujo de procesos en la fabricación. Es comparable a los planos usados en otros campos y consiste en diferentes tipos de diagramas. En general, los diagramas UML describen los límites, la estructura y el comportamiento del sistema y los objetos que contiene. UML no es un lenguaje de programación, pero existen herramientas que se pueden usar para generar código en diversos lenguajes usando los diagramas UML. UML guarda una relación directa con el análisis y el diseño orientados a objetos.
  • 3.
    La historia ylos orígenes de UML "The Three Amigos" (los tres amigos) de la ingeniería de software, como se los conocía, habían desarrollado otras metodologías. Se asociaron para brindar claridad a los programadores creando nuevos estándares. La colaboración entre Grady, Booch y Rumbaugh fortaleció los tres métodos y mejoró el producto final. Los esfuerzos de estos pensadores derivaron en la publicación de los documentos UML 0.9 y 0.91 en 1996. Pronto se hizo evidente que varias organizaciones, incluidas Microsoft, Oracle e IBM, consideraron que UML era esencial para su propio desarrollo de negocios. Ellos, junto con muchas otras personas y compañías, establecieron los recursos necesarios para desarrollar un lenguaje de modelado hecho y derecho. "Los tres amigos" publicaron la Guía del usuario para el Lenguaje Unificado de Modelado en 1999, y una actualización que incluye información sobre UML 2.0 en la segunda edición de 2005.
  • 4.
    ¿CUÁLES SON LASVERSIONES MAS RECIENTES DE UML? Los antecedentes de UML se sitúan en la década de los 90 con distintos estándares para modelado de software, no obstante podemos hablar de dos grandes versiones: UML 1.X (comprende UML 1.1, 1.2, 1.3, 1.4, 1.5): desde finales de los 90 se empezó a trabajar con el estándar UML. En los años sucesivos fueron apareciendo nuevas versiones que introducían mejoras o ampliaban a las anteriores. UML 2.X (comprende UML 2.1 hasta UML 2.5, 2.6, etc.): en torno a 2005 se difundió una nueva versión de UML a la que podemos denominar UML 2.X. Comprenden varias revisiones. UML 3.X: evolución que se espera para UML 2.X.
  • 5.
    CARACTERISTICAS DEL UML UMLdebe entenderse como: - Un estándar para modelado de sistemas. - No es un estándar para procesos de software. - Debe aplicarse en el contexto de un proceso de software. Es una notación, no es un proceso. Establecido como estándar para documentar el proceso de ingeniería de software. Combina lo mejor del modelado de procesos, objetos, datos y componentes.
  • 6.
    Ventajas y Desventajasde UML VENTAJAS UML Se puede usar para diferentes tipos de sistemas UML consolida muchas de las notaciones y conceptos más usadas orientados a objetos. UML es fácilmente entendible DESVENTAJAS UML no es un método de desarrollo. UML al no ser un método de desarrollo es independiente del ciclo de desarrollo UML no se presta con facilidad al diseño de sistemas distribuidos.
  • 7.
    Requerimientos de Sistema Cualquiersistema operativo que soporte Java 10MB de espacio libre en el disco duro. Mouse (u otro dispositivo similar) y teclado. Java 2 JRE o JDK versión 1.4 o superior. Instalación de software Paso 1 Descargar Argo UML de la dirección: http://es.kioskea.net/download/descargar-4012-argouml Paso 2 Una vez descargada el archivo ejecutable debemos abrirlo y seguir los pasos correspondientes:
  • 8.
    Paso 3 Después deabrir el archivo ejecutable aparecerá una ventana donde se deberá elegir el lenguaje de instalación. Paso 4 Posteriormente se abrirá la ventana de recomendación para instalar el software, luego de leerlo presione siguiente.
  • 9.
    Paso 5 En estepaso deberá escoger los componentes a instalar en este caso “ArgoUML” y luego presione siguiente. Paso 6 Deberá elegir la unidad en la que desea instalar el software y luego presione siguiente.
  • 11.
    Diagrama de clase Undiagrama de clase es el corazón de UML. Representa los propósitos fundamentales de UML porque separa los elementos de diseño de la codificación del sistema. UML ha sido establecido como un modelo estandarizado para describir un enfoque de programación orientado a objetos. Dado que las clases son el bloque de construcción de los objetos, los diagramas de clase son los bloques de construcción de UML.
  • 12.
    Ventajas •Genera un códigoautomáticamente. •Propone soluciones a algunos errores. •Representa las relaciones entre las clases de sistema. •Se diseña los componentes de los sistemas. •Se protegen los datos. •Se posibilita una reducción de acoplamiento. •Mas fácil la comunicación entre los programadores, descubrimiento de fallas del sistema en el diseño Mejor diseño del sistema ofrece más documentación. Desventajas •Los diagramas de clases especifican qué clases hay y cómo están relacionadas, pero no cómo interactúan para alcanzar comportamientos particulares. •El método tiende hacer muy lento. •La instalación es muy costosa
  • 19.
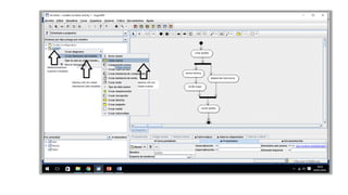
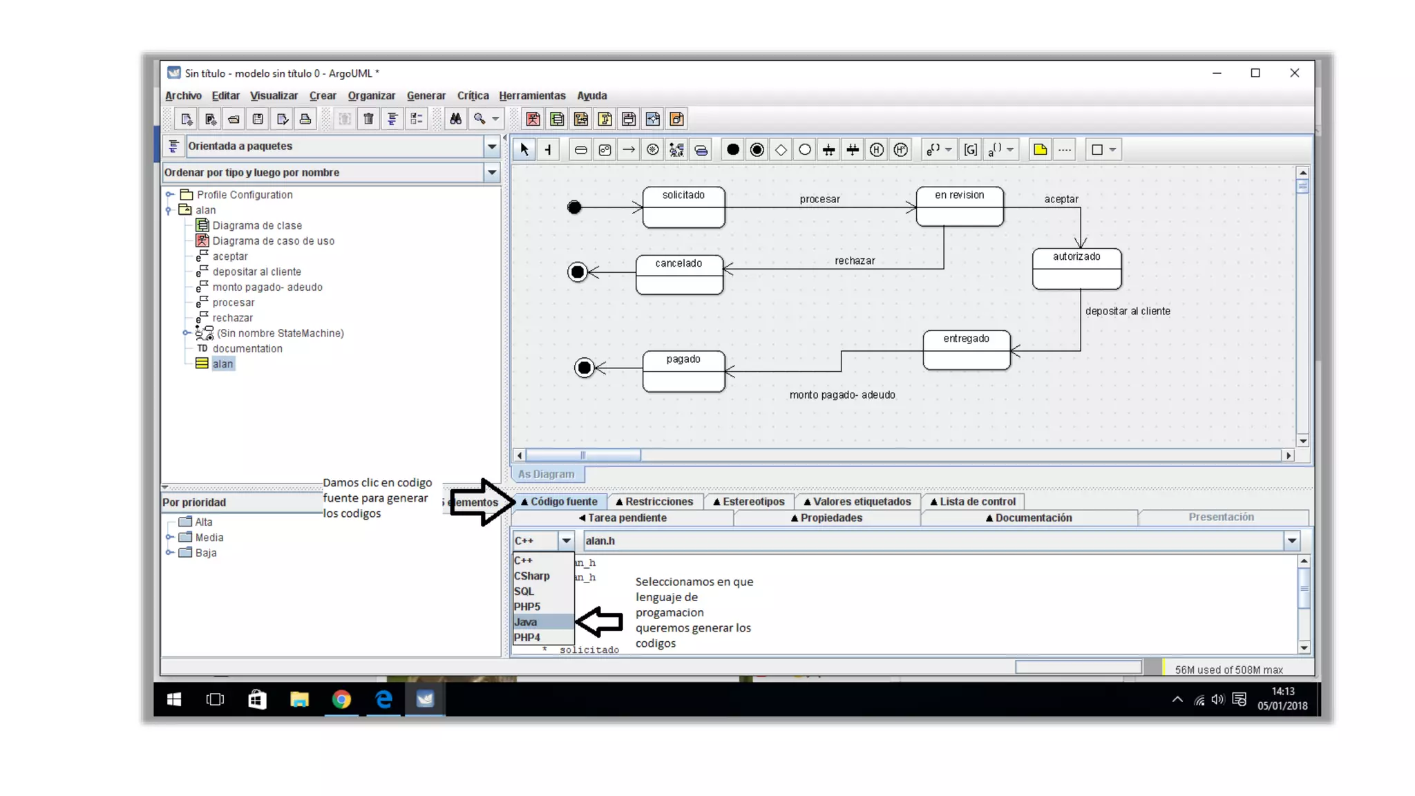
    DIAGRAMA DE ESTADOS Un diagramade estados, en ocasiones conocido como diagrama de máquina de estados, es un tipo de diagrama de comportamiento en el Lenguaje Unificado de Modelado (UML). Se especializa en mostrar transiciones entre diversos objetos. Muestra la secuencia de estados por los que pasa bien un caso de uso, un objeto a lo largo de su vida, o bien todo el sistema.
  • 20.
    Ventajas La técnica tieneéxito en sistemas interactivos Técnica de extradición de requerimiento El analista se concentra en los casos de uso Desventajas pueden ser difíciles de leer No son tan buenos para describir un comportamiento
  • 27.
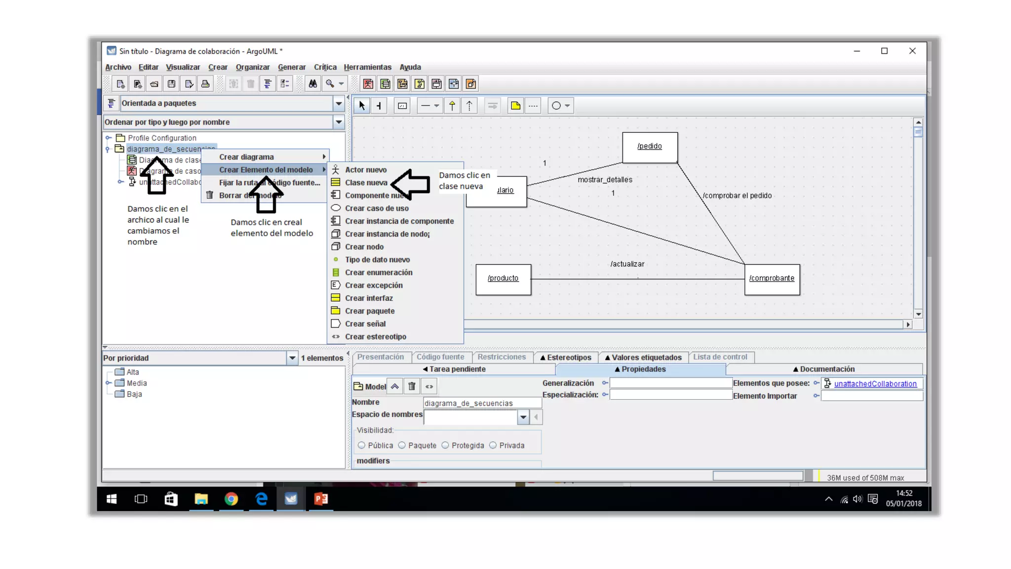
    Diagrama de Colaboraciones Eldiagrama de colaboraciones describe las interacciones entre los objetos en términos de mensajes secuenciados. Los diagramas de colaboración representan una combinación de información tomada de los diagramas de clases, de secuencias y de casos de uso, describiendo el comportamiento, tanto de la estructura estática, como de la estructura dinámica de un sistema
  • 28.
    VENTAJAS Permite elegir elorden en que pueden hacerse las cosas. Puede describir procesos o casos de uso. Muestra los aspectos dinámicos de un sistema. Establece las reglas de secuencia a seguir. Ayuda a un programador a desarrollar código a través de una descripción lógica de un proceso. DESVENTAJAS La gran desventaja de los diagramas de colaboración es que no indican de forma explicita que los objetos ejecutan
  • 36.
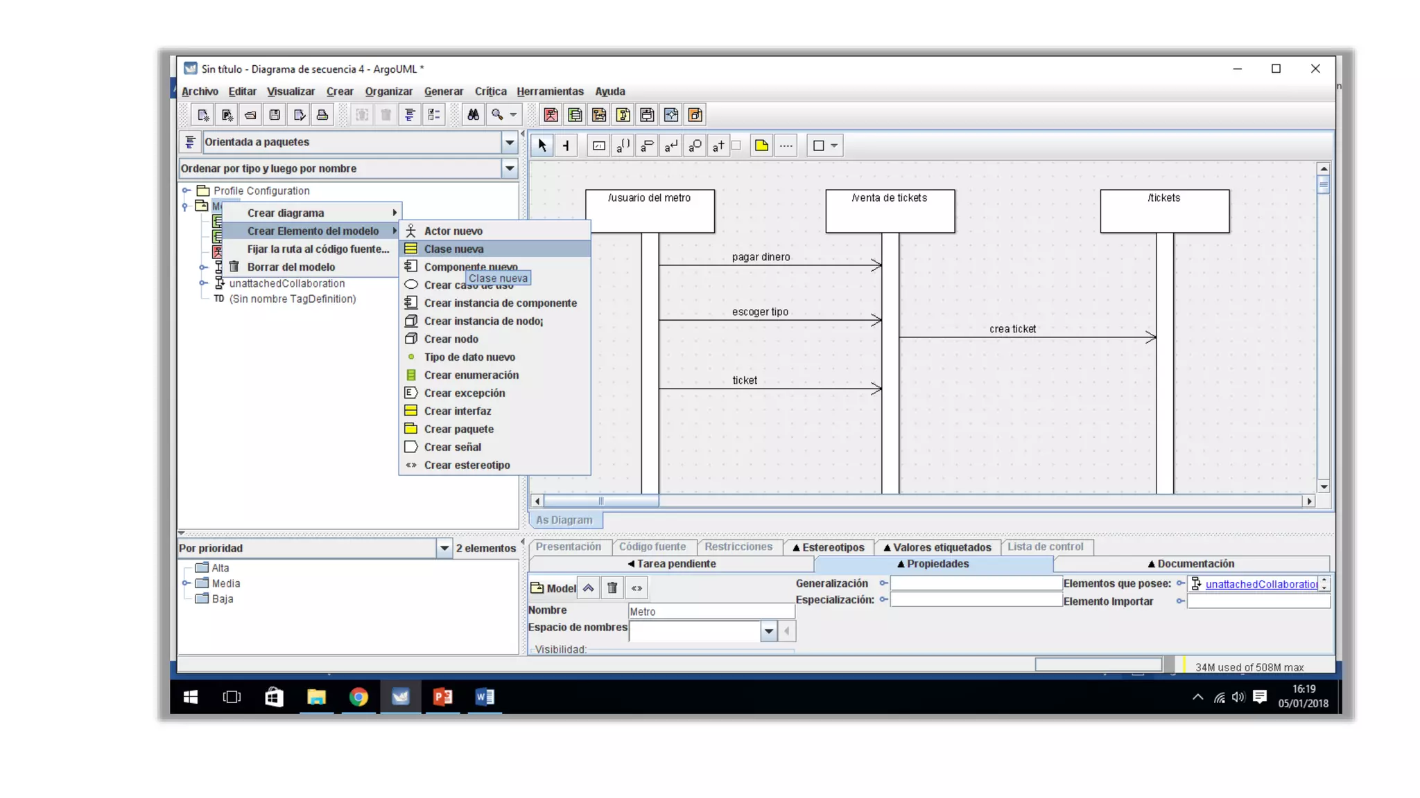
    Diagramas de secuencia Undiagrama de secuencia muestra una interacción, que representa la secuencia de mensajes entre instancias de clases, componentes, subsistemas o actores. El tiempo fluye por el diagrama y muestra el flujo de control de un participante a otro. Utilice diagramas de secuencia para visualizar instancias y eventos, en lugar de clases y métodos. En el diagrama, puede aparecer más de una instancia del mismo tipo. También puede haber más de una ocurrencia del mismo mensaje.
  • 37.
    Ventajas Da la posibilidadde representar los mensajes en función del tiempo La separación de los mensajes nos indica intervalos Es posible añadir restricciones temporales Desventajas Una representación de un diagrama de secuencias demasiado largo puede ser difícilmente entendido por personas ajenas al sistema
  • 45.
    Diagrama de actividades ElLenguaje Unificado de Modelado tiene varios subconjuntos de diagramas que puede modelar, incluidos los diagramas estructurales, los diagramas de interacción y los diagramas de comportamiento. Los diagramas de actividades son un subconjunto de estos últimos. Junto con los diagramas de casos de uso y de máquinas de estado, se usan para describir las actividades de negocios y la funcionalidad de los sistemas de software. Usarás un conjunto de símbolos especializados —incluidos aquellos para pasos de inicio, finalización, fusión y recepción en el flujo— para crear un diagrama de actividades.
  • 46.
    Ventajas Permite elegir elorden en que pueden hacerse las cosas. Puede describir procesos o casos de uso. Muestra los aspectos dinámicos de un sistema. Establece las reglas de secuencia a seguir. Ayuda a un programador a desarrollar código a través de una descripción lógica de un proceso. Desventajas La gran desventaja de los diagramas de actividad es que no indican de forma explícita qué objetos ejecutan qué actividades ni tampoco la forma en que el servicio de mensajería trabaja entre ellos. Para mostrar tales interacciones de forma clara son necesarios los diagramas de interacción, los cuales son más utilizados en la práctica.