Mtro. Javier A. Tiburcio García
13 de febrero de 2017
Algoritmos computacionales y
programación
• La estructura de un algoritmo sirve para organizar a 
los elementos que aparecen en él.
• En pseudocódigo, todos los algoritmos tienen la 
misma estructura, la cual viene definida por tres 
secciones:
– Cabecera
– Declaraciones
– Cuerpo
Estructura de un algoritmo
• En programación, la sintaxis completa para escribir 
un algoritmo en pseudocódigo es:
algoritmo <nombre_del_algoritmo>
constantes
<declaraciones_de_constantes>
variables
<declaraciones_de_variables>
Inicio
<bloque_de_instrucciones
<bloque_de_instrucciones>
<bloque_de_instrucciones>
fin
Sintaxis completa de un algoritmo
Cabecera
Declaraciones
Cuerpo
El algoritmo de un programa que pida por teclado el radio de 
una cirunferencia y muestre por pantalla el área de la misma, se 
puede escribir como se muestra a continuación:
algoritmo  Area_de_una_circunferencia
constantes
    real PI = 3.141592;
variables
    real area, radio;
inicio
    escribir "Introduzca radio: “;
    leer radio;
    area ← PI * radio^2;
    escribir "El área de la circunferencia es: ", area;
fin
Ejemplo:
• En los algoritmos es conveniente escribir comentarios para 
explicar el diseño y/o funcionamiento del mismo. Para 
delimitar los comentarios se pueden utilizar distintos 
caracteres:
• //
• [ … ]
• { … }
• /* … */
Comentarios
algoritmo Area_de_una_circunferencia // Cabecera
// Declaraciones
PI = 3.141592; //constantes
real area, radio; //variables
// Cuerpo 
inicio
escribir "Introduzca radio: “ ;
leer  radio; 
area ← PI * radio ^ 2;
escribir  "El área de la circunferencia es: ", area;
fin
Ejemplo:
Simbología de Diagrama de Flujo
Ejemplo:
(Con Pseint)
Inicio
Real area, 
radio, pi
pi←3.1416
Escribir 
“Introduzca radio”
Leer radio
area ←pi*radio^2
Escribir “El area de la 
circunferencia  es: “, area
Fin
• Un algoritmo se elabora (construye) mediante ciertos 
componentes básicos llamados ESTRUCTURAS o
INSTRUCCIONES DE CONTROL.
Estructuras o instrucciones de control
Estructura
Secuencial
Estructura
Selectiva
Estructura
Repetitiva
<instrucción 1>
<instrucción 2>
<instrucción 3>
…
<instrucción n>
Estructura secuencial
Mtro. Javier A. Tiburcio García
18 de febrero de 2015
Instrucción 1
Instrucción 2
Instrucción 3
Instrucción n
La  estructura  secuencial  está  formada  por  una  secuencia  de 
instrucciones  que  se  ejecutan  en  orden  una  a  continuación  de  la 
otra.
Cada una de las instrucciones están separadas por el carácter punto 
y coma (;).
• Escritura/Salida
• Lectura/Entrada
• Asignación
Sentencias básicas
• Mediante la operación de salida se transfiere el valor de una 
expresión a un dispositivo de salida
ESCRIBIR <expresión>
• Se utiliza para mostrar al usuario los resultados obtenidos. Ejemplos:
• ESCRIBIR hipotenusa
• ESCRIBIR b+3
• Se suele utilizar también para mostrar mensajes informativos al 
usuario que estarán delimitados por comillas
• ESCRIBIR “Hola”
• También es posible, combinar expresiones y cadenas de caracteres 
encerradas entre comillas en una misma operación de salida siempre 
que se separen por comas
• ESCRIBIR “La media de las notas es “,media
ESCRIBIR <expresión>
Escritura/Salida
• Mediante la operación de entrada se asigna a una variable un valor dado 
desde el exterior
LEER <variable>
• Se utiliza para que el usuario pueda introducir los datos requeridos por 
un algoritmo
• El tipo de dato suministrado desde el exterior debe ser compatible con 
el tipo de la variable “variable”
• Tras la operación de lectura, la variable “variable” contiene el valor dado 
por el usuario a través de un dispositivo de entrada
• LEER cateto1
• La operación de lectura es destructiva
• Es posible leer los valores de varias variables en una misma operación de 
entrada (separando con comas)
• LEER nota1, nota2 LEER nota1
LEER nota2
LEER <variable>
=
Lectura/Entrada
• Una instrucción de asignación (o simplemente asignación) consiste en 
asignar el resultado de la evaluación de una expresión a una variable.
variable ← expresión
• El valor de la variable será el resultado de evaluar la expresión.
• El tipo de la variable y de la expresión deben coincidir.
• La asignación es una operación destructiva. 
– Ejemplos:
I. a ← 3.0
II. b ← (2.0*a+4)/8
III. a ← (b+2)*7
variable ← expresión
Asignación
A ← 3
B ← 5
C ← 2
A ← B
B ← C
C ← A*B
A ← B
A ← 13
B ← 15
C ← 12
A ← (C-B) *(B-A)
B ← A
C ← A*B
número ← 6
número ← número * -3
A =
B =
C =
A =
B =
C =
número=
Ejemplos de Asignación
A ← 3
B ← 5
C ← 2
A ← B
B ← C
C ← A*B
A ← B
A ← 13
B ← 15
C ← 12
A ← (C-B) *(B-A)
B ← A
C ← A*B
número ← 6
número ← número * -3
A = 2
B = 2
C = 10
A = -6
B = -6
C = 36
número=-18
Ejemplos de Asignación
Ejemplo:
Algoritmo Area_triángulo
Real a,l;
Inicio
Escribir "ingresa valor de lado: ";
Leer l;
a ← l*l;
Escribir “El área es: “, a;
Fin
Escriba un algoritmo calcule el área de un triángulo.
Inicio
Real a,l
Escribir “Ingresa 
valor de lado”
Leer l
a←l*l
Escribir “El 
área es: “, a
Fin
1. Escriba un algoritmo que muestre en pantalla su nombre y 
2. Escriba un algoritmo que pida su nombre y programa 
educativo y lo muestre en la pantalla.
3. Dados los catetos de un triángulo, hallar la hipotenusa. 
4. Escribir un algoritmo para leer un valor entero, 
duplicarlo, multiplicarlo por 25 y visualizar el resultado. 
5. Diseñar un algoritmo que convierta una velocidad en 
m/s a km/hr.
Ejercicios (Pseudocódigo y Diagrama de flujo)
6. Construya un algoritmo que sea capaz de intercambiar el 
valor de 3 variables. De tal manera que sean las variables 
A, B y C. El valor de B se almacene en A, el valor de C se 
almacene en B y el valor de A se almacene en C.
7. Escriba un algoritmo que calcule el número mínimo de 
billetes de 20, 10, 5 y 1 dólares, que se necesitan para 
cambiar un cheque. Considere que el valor del cheque es 
un número entero.
Ejercicios (Pseudocódigo y Diagrama de flujo)
1. Escriba un algoritmo que muestre en pantalla su 
nombre y programa educativo.
Algoritmo nombre
Inicio
Escribir “Juan Pérez";
Escribir “Ingeniería en Electrónica";
Fin
Inicio
Escribir “Juan Pérez”
Escribir “Ingeniería 
en Electrónica”
Fin
2. Escriba un algoritmo que pida su nombre y 
programa educativo y lo muestre en la pantalla.
Algoritmo nombre2
caracter nombre, prog;
Inicio
Escribir "Ingresa tu nombre";
Leer nombre;
Escribir "Ingresa tu programa educativo";
Leer prog;
Escribir "Tu nombre es ", nombre;
Escribir "Tu programa educativo es ", prog;
Fin
Inicio
Escribir “Ingresa tu 
nombre”
Escribir “Ingresa tu 
programa educativo”
Fin
Caracter nombre, prog
Leer nombre
Leer prog
Escribir “Tu nombre 
es”, nombre
Escribir “Tu programa 
educativo es ”, prog
3. Dados los catetos de un triángulo, hallar la 
hipotenusa.
Algoritmo hipotenusa
real cat1,cat2, hipo;
Inicio
Escribir "Ingresa el valor del cateto 1= ";
Leer cat1;
Escribir "Ingresa el valor del cateto 2= ";
Leer cat2;
hipo<-raiz(cat1**+cat2**);
Escribir "El valor de la hipotenusa es= ",hipo;
Fin
4. Escribir un algoritmo para leer un valor entero, 
duplicarlo, multiplicarlo por 25 y visualizar el resultado.
Algoritmo operaciones
entero a,b;
inicio
escribir “Ingrese el valor de a “;
Leer a;
b ← (a+a)*25;
escribir “El resultado es ”,b;
fin
5. Diseñar un algoritmo que convierta una velocidad en 
m/s a km/hr.
Vkm = Vms m
s * = Vms*
1 km
1000 m
1 h
3600 s
3600 km
1000 h
Algoritmo ms_kh
Real Vms, Vks;
Inicio
Escribir "Escribe la velocidad en m/s";
Leer Vms;
Vks<-Vms*(3600/1000);
Escribir “Vms, "m/s equivale a ", Vks,"k/h";
Fin
6. Construya un algoritmo que sea capaz de intercambiar el valor de 3 variables. 
De tal manera que sean las variables A, B y C. El valor de B se almacene en A, el 
valor de C se almacene en B y el valor de C se almacene en A.
Algoritmo intercambio
entero a,b,c,aux;
Inicio
Escribir "ingrese el valor de a: ";
Leer a;
Escribir "ingrese el valor de b: ";
Leer b;
Escribir "ingrese el valor de c: ";
Leer c;
aux<-a;
a<-b;
b<-c;
c<-aux;
Escribir "El valor de a es: ",a;
Escribir "El valor de a es: ",b;
Escribir "El valor de a es: ",c;
Fin
7. Escriba un algoritmo que calcule el número mínimo de billetes de 20, 10, 5 y 1
dólares, que se necesitan para cambiar un cheque. Considere que el valor del
cheque es un número entero.
b20<-trunc(cant/20);
Algoritmo billetes
entero cant,B20,B10,B5,B1;
Inicio
Escribir "ingrese el valor del cheque: ";
Leer cant;
b20<- cant DIV 20;
cant<-cant MOD 20;
b10<- cant DIV 10;
cant<-cant mod 10;
b5<-cant DIV 5;
b1<-cant mod 5;
Escribir "billetes de 20: ",B20;
Escribir "billetes de 10: ",B10;
Escribir "billetes de 5: ",B5;
Escribir "billetes de 1: ",B1;
Fin
Algoritmo billetes
entero cant,B20,B10,B5,B1;
Inicio
Escribir "ingrese el valor del cheque: ";
Leer cant;
b20<- cant / 20;
cant<-cant MOD 20;
b10<- cant / 10;
cant<-cant mod 10;
b5<-cant / 5;
b1<-cant mod 5;
Escribir "billetes de 20: ",B20;
Escribir "billetes de 10: ",B10;
Escribir "billetes de 5: ",B5;
Escribir "billetes de 1: ",B1;
Fin
• Estructura condicional simple
Si… entonces
• Estructura condicional doble
Si… entonces… sino
Estructura condicional
Mtro. Javier A. Tiburcio García
25 de febrero de 2015
Estructura condicional simple
si <expresión_lógica> entonces
<bloque_de_instrucciones>
fin_si
<expresión_lógica>
<bloque_de_instrucciones>
No
Si
Ejemplo:
Algoritmo calificacion_final
Real calif,puntos;
Inicio
Escribir "Ingresa la calificación del examen:";
Leer calif;
Escribir "Puntos por tareas: ";
Leer puntos;
Si puntos>0 Entonces
calif<-calif+puntos;
FinSi
Escribir "La calificación final es: ",calif;
Fin
Escriba un algoritmo que pida calificación del examen. Luego pida los puntos
por tareas, si tiene, los sume a la calificación. Mostrar la calificación final en
la pantalla.
Estructura condicional doble
si <expresión_lógica> entonces
<bloque_de_instrucciones_1>
sino
<bloque_de_instrucciones_2>
fin_si
<expresión_lógica>
<bloque_de_instrucciones_1> <bloque_de_instrucciones_2>
NoSi
Ejemplo:
Algoritmo AprobadoReprobado
Real calif;
Inicio
Escribir "ingrese la calificación: ";
Leer calif;
Si calif>=6 entonces
Escribir "Aprobado ";
sino
Escribir "Reprobado ";
Fin_si;
Fin
Escriba un algoritmo que pida una calificación, la evalúe y si es mayor o igual
que 6, imprima el mensaje «Aprobado», sino imprima «reprobado»
8. Realice un algoritmo que pida el numero de personal del trabajador y su
sueldo, si este es menor a $1000.00, incrementarlo en un 10%. Imprimir
numero de personal y sueldo final.
Ejercicio
9. Realice un algoritmo que pida el numero de personal del trabajador y su
sueldo, si este es menor o igual a $1000.00, descontarle un 8% y si es mayor
descontarle 20%. Imprimir numero de personal y sueldo final.
Ejercicio
10. El número de pitidos emitidos por un grillo en un minuto, está en
función de la temperatura. Como resultado de esto, es posible
determinar los °F del ambiente, haciendo uso del grillo como
termómetro.
La fórmula para la función es:
F= N/4 + 40
Donde F representa la temperatura en °F y N el número de pitidos
del grillo en un minuto.
Construya un algoritmo que le permita calcular la temperatura en °F
y °C, teniendo en cuenta los pitidos del grillo en un minuto.
Compruebe que N sea mayor que cero.
°C=(°F-32)*(5/9)
Ejercicio
11. Construye un algoritmo que pida un número entero, lo evalúe y
me muestre en pantalla si es par o impar.
Ejercicio
12. Construye un algoritmo que pida dos números enteros diferentes, los
compare y me muestre cuál de ellos es el mayor.
Ejercicio
13. Diseñe un algoritmo que pida los dígitos de un año y me indique si es o no bisiesto.
Ejercicios
En el calendario gregoriano, un año normal se compone de 365 días. Dado que la longitud real
de un año de sideral (es decir, el tiempo necesario para que la Tierra gira una vez alrededor
del sol) es en realidad de 365.25635 días, "año bisiesto" de 366 días se utiliza una vez cada
cuatro años para eliminar el error causado por tres años normales (pero breves). Cualquier
año divisible entre 4 es un año bisiesto: por ejemplo, 1988, 1992 y 1996 son años bisiestos.
Sin embargo, hay un pequeño error en el que se debe considerar. Para eliminar este error, el
calendario gregoriano estipula que un año que es divisible entre 100 (por ejemplo, 1900)
es un año bisiesto sólo si también es divisible entre 400.
Por este motivo, los años siguientes no son años bisiestos:1700, 1800, 1900, 2100, 2200,
2300, 2500, 2600
Esto es porque son divisibles por 100, pero no por 400.
Los siguientes son años bisiestos:1600, 2000, 2400
Esto es porque son divisibles por 100 y 400.
8. Realice un algoritmo que pida el número de personal del trabajador y su
sueldo, si este es menor a $1000.00, incrementarlo en un 10%. Imprimir
número de personal y sueldo final.
Algoritmo sueldo_incremento
real sueldo;
entero num;
Inicio
Escribir "ingrese el numero de personal:
";
Leer num;
Escribir “Ingrese sueldo: ";
Leer sueldo;
Si sueldo<=100 entonces
sueldo=sueldo*1.1;
Fin_si
Escribir “Numero de personal: ",num;
Escribir “sueldo final: ",sueldo;
Fin
9. Realice un algoritmo que pida el numero de personal del trabajador y su
sueldo, si este es menor o igual a $1000.00, descontarle un 8% y si es mayor
descontarle 20%. Imprimir numero de personal y sueldo final.
Algoritmo sueldo_descuento
real sueldo;
entero num;
Inicio
Escribir "ingrese el numero de personal: ";
Leer num;
Escribir “Ingrese sueldo: ";
Leer sueldo;
Si sueldo<=1000 entonces
sueldo=sueldo*0.92;
sino
sueldo=sueldo*0.8;
Fin_si
Escribir “Numero de personal: ",num;
Escribir “sueldo final: ",sueldo;
Fin
10. El número de pitidos emitidos por un grillo en un minuto, está en función de la temperatura. Como resultado de
esto, es posible determinar los °F del ambiente, haciendo uso del grillo como termómetro.
La fórmula para la función es:
TF = N/4 + 40
Donde T representa la temperatura en °F y N el número de pitidos del grillo en un minuto.
Construya un algoritmo que le permita calcular la temperatura en °F y °C, teniendo en cuenta los pitidos del
grillo en un minuto. Compruebe que N sea mayor que cero.
°C=(°F-32)(5/9)
Algoritmo grillo
real TF,TC;
entero N;
Inicio
Escribir "ingrese el numero de pitidos: ";
Leer N;
Si N>0 entonces
TF=N/4+40;
sino
Escribir “Cantidad de pitidos no válida”;
Fin_si
TC=(TF-32)*5/9;
Escribir “Temperatura en °C: ",TC;
Fin
11. Construya un algoritmo que pida un número entero, lo evalúe y me muestre
en pantalla si es par o impar.
Algoritmo par_o_impar
entero num;
Inicio
Escribir “Ingresa un numero: ";
Leer num;
Si num MOD 2 = 0 entonces
Escribir “El numero es par”;
sino
Escribir “El numero es impar”;
Fin_si
Fin
12. Construye un algoritmo que pida dos números enteros
diferentes, los compare y me muestre cuál de ellos es el mayor.
Algoritmo numero_mayor
entero A,B;
Inicio
Escribir "Ingresa el primer numero";
Leer A;
Escribir "Ingresa el segundo numero";
Leer B;
Si A>B Entonces
Escribir "El mayor es ",A;
Sino
Escribir "El mayor es ",B;
Fin_Si
Fin
13. Diseñe un algoritmo que pida los dígitos de un año y me indique si es o no
bisiesto.
Algoritmo bisiesto
Entero a;
Inicio
Escribir "Ingresa el año";
Leer a;
Si a mod 4 = 0 Y a mod 100 <> 0 O a mod 400 = 0 Entonces
Escribir "el año ",a," es bisiesto";
Sino
Escribir "el año ",a," no es bisiesto";
FinSi
Fin
si ( <expresión_lógica> ) entonces
<bloque_de_instrucciones_1>
sino
si <expresión_lógica_2> entonces
<bloque_de_instrucciones_2>
sino
<bloque_de_instrucciones_3>
fin_si
fin_si
<expresión
lógica>
<bloque_de_
instrucciones_1>
<bloque_de_
instrucciones_2>
NoSi
<expresión
Lógica_2>
<bloque_de_
instrucciones_3>
Si No
Estructura condicional anidada
Ejemplo:
Algoritmo AprobadoReprobado
Real calif;
Inicio
Escribir "ingrese la calificación: ";
Leer calif;
Si calif>=0 y calif<=10 Entonces
Si calif>=6 Entonces
Escribir "Aprobado";
Sino
Escribir "Reprobado";
FinSi
Sino
Escribir "Calificación no valida";
FinSi
Fin
Escriba un algoritmo que pida una calificación, verifique que esté entre 0 y 10, la evalúe y
si es mayor o igual que 6, imprima el mensaje «Aprobado», sino imprima «Reprobado».
Inicio
Real Calif;
Escribir “Ingresa la
calificación”
Calif
Calif>=0 y
Calif<=10
Calif>=
6
Escribir
“Calificación
no valida”
Escribir
“aprobado
Escribir “No
aprobado
Fin
Si
Si
No
No
14. Construye un algoritmo que pida un número positivo entero
mayor que cero, lo valide y me muestre en pantalla si es par o
impar.
Ejercicios
15. Construye un algoritmo que pida dos números enteros, los
compare y me muestre si son iguales o cuál de ellos es el mayor.
Ejercicios
16. Diseñe un algoritmo que pida un número entero positivo o
negativo y me indique si tiene uno, dos, tres o más dígitos.
Ejercicios
17. Diseñe un algoritmo que pida 3 números enteros, los compare e indique
cual es el mayor o si son iguales.
14. Construye un algoritmo que pida un número positivo entero mayor
que cero, lo valide y me muestre en pantalla si es par o impar.
Algoritmo par_o_impar
entero num;
Inicio
Escribir “Ingresa un numero: ";
Leer num;
Si num>0 Entonces
Si num mod 2 = 0 Entonces
Escribir "El numero ",num," es par";
Sino
Escribir "El numero ",num," es impar";
FinSi
Sino
Escribir "El numero no es mayor que cero";
FinSi
Fin
15. Construye un algoritmo que pida dos números enteros, los
compare y me muestre si son iguales o cuál de ellos es el mayor.
Algoritmo numero_mayor
entero a,b;
Inicio
Escribir "Ingresa el primer numero: ";
Leer a;
Escribir "Ingresa el primer numero: ";
Leer b;
Si a=b Entonces
Escribir "son numeros iguales";
Sino
Si a>b Entonces
Escribir "el numero mayor es: ",a;
Sino
Escribir "el numero mayor es: ",b;
FinSi
FinSi
Fin
Algoritmo Digitos_de_un_numero_entero
entero n;
Inicio
escribir (“Introduzca un número entero: “)
leer (n)
si ( n >=-9 y n <= 9 )
escribir ( “Tiene 1 dígito.” )
sino
si (n>=-99 y n<=99 )
escribir ( “Tiene 2 dígitos.” )
sino
si ( n>=-999 y n<=999 )
escribir ( “Tiene más de 3 dígitos.” )
fin_si
fin_si
fin_si
fin
16. Diseñe un algoritmo que pida un número entero positivo o
negativo y me indique si tiene uno, dos, tres o más dígitos.
Evidencia de desempeño % calificación
1ª Evaluación parcial. Teoría y pseudocódigos. 35%
2ª Evaluación parcial. Psudocódigos y programas. 35%
Asistencia puntual al 85% de las clases como mínimo. (Total clases: 28) 10%
100% de tareas correctas. (4 tareas en el curso) 20%
Evidencia de desempeño % calificación
Evaluación Final. Sólo para los que no aprobaron con los criterios
anteriores. Calificación máxima 7.
100%
18. Diseñar un algoritmo que calcule la calificación de un alumno, bajo las siguientes
condiciones:
• El algoritmo va a solicitar que ingresen las calificaciones de los 2 exámenes
parciales, las asistencias a clases de un total de 28 y el número de tareas entregadas
que pueden ser máximo 4, así como puntos directos a exámenes parciales o
calificación final de curso.
• El rango de calificación final del curso es de 0 a 10. Por lo que si sobrepasa la
calificación máxima, tiene que ajustarlo.
• Si no alcanza calificación aprobatoria con el criterio anterior, realiza examen final, pero
solo alcanza como máximo calificación de 7.
En caso de <expresión>
<caso_1> : <bloque_de_instrucciones_1>
<caso_2> : <bloque_de_instrucciones_2>
...
<caso_n> : <bloque_de_instrucciones_n>
<En otro caso> : <bloque_de_instrucciones_n+1>
fin_caso
<expresión>
<bloque_de_
instrucciones_1>
<bloque_de_
instrucciones_2>
<bloque_de_
instrucciones_n>
<bloque_de_
instrucciones_n+1>
…
1 n2 n+1…
Estructura condicional múltiple
Ejemplo:
Escribir un algoritmo que pida el sueldo y tipo de empleado, y tomando como referencia
este último dato, calcule el incremento de que le corresponde e imprima su nuevo sueldo.
Algoritmo incremento_sueldo
Entero tipo;
Real sueldo;
Escribir "Ingrese el sueldo del empleado";
Leer sueldo;
Escribir "Ingrese el tipo de empleado";
Leer tipo;
En caso de tipo Hacer
1: sueldo<-sueldo*1.1;
Escribir "Su nuevo sueldo es: ",sueldo;
2: sueldo<-sueldo*1.2;
Escribir "Su nuevo sueldo es: ",sueldo;
3: sueldo<-sueldo*1.3;
Escribir "Su nuevo sueldo es: ",sueldo;
En otro caso:
Escribir "tipo de empleado incorrecto";
FinCaso
Fin
Tipo de empleado Incremento
1 10%
2 20%
3 30%
19. Diseñe un algoritmo que pida dos números enteros, con los que de acuerdo a
un menú, le permita elegir que operación realizar con ellos.
Menú
1. Multiplicar
2. Dividir
3. Sumar
4. Restar
5. Compararlos e indicar cual es mayor o si son iguales
Ejercicios
18. Diseñe un algoritmo que pida
dos números enteros, con los
que de acuerdo a un menú, le
permita elegir que operación
realizar con ellos.
Algoritmo operaciones
Entero a,b,x;
Real r;
Escribir "Ingresa primer numero: ";
leer a;
Escribir "Ingresa segundo numero: ";
leer b;
Escribir "Elige una opción";
Escribir "1. Multiplica ",a," por ",b;
Escribir "2. divide ",a," entre ",b;
Escribir "3. suma ",a," mas ",b;
Escribir "4. resta ",a," de ",b;
Escribir "5. Indicar cual es mayor o si son iguales";
Leer x;
En caso de x Hacer
1: r<-a*b;
Escribir "El resultado es: ",r;
2: r<-a/b;
Escribir "El resultado es: ",r;
3: r<-a+b;
Escribir "El resultado es: ",r;
4: r<-a-b;
Escribir "El resultado es: ",r;
5: Si a>b Entonces
Escribir "El mayor es ",a;
Sino
Si a<b Entonces
Escribir "El mayor es ",b;
Sino
Escribir "Son numeros iguales";
FinSi
FinSi
En otro caso:
Escribir "Opción no valida";
FinCaso
Fin
Estructuras de control repetitivas
• Una instrucción de control repetitiva permite ejecutar una o más
instrucciones varias veces.
• Existen 3 tipos:
– Mientras
– Hacer… Mientras
– Para
• Se les conoce también como bucles, ciclos o lazos.
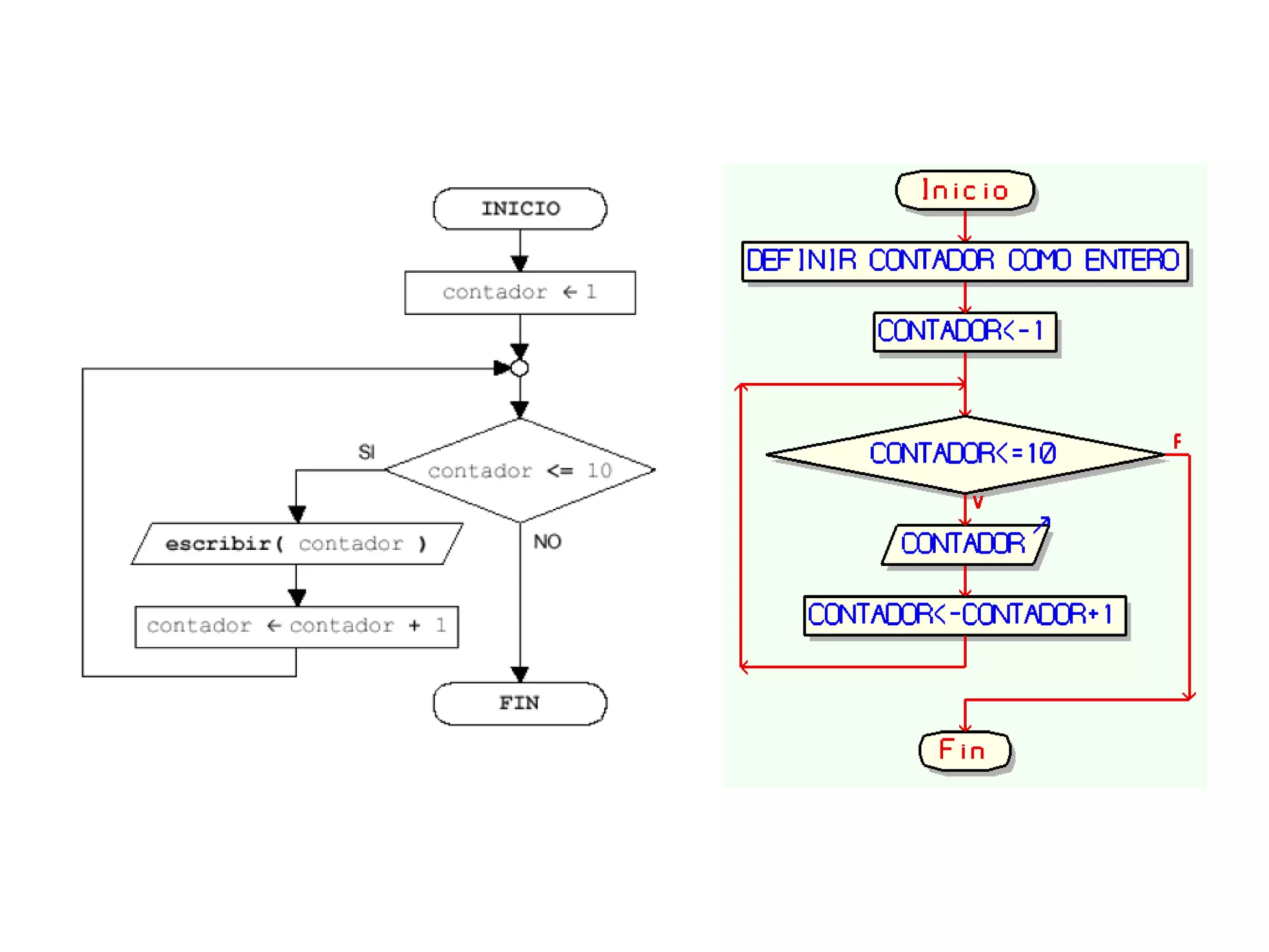
Mientras…
Mientras…
Algoritmo Numeros_del_1_al_10
Variables
entero contador;
Inicio
contador<-1; //Inicializando el contador
Mientras contador<=10 Hacer //Condición
Escribir contador; //Salida
contador<-contador+1; //Icremento
FinMientras
Fin
Ejemplo:
Diseñar un algoritmo que muestre por pantalla los primeros 10 números naturales.
• En el algoritmo se ha utilizado un contador.
Contador ← 1
….
Contador ← Contador + 1
• En programación, se llama contador a una variable cuyo valor
se incrementa o decrementa en un valor fijo (en cada iteración
de un bucle).
• Un contador suele utilizarse para contar el número de veces
que itera un bucle.
• Es una variable de control.
Contador
Ejemplo:
Diseñar un algoritmo que muestre por pantalla los primeros 10 números
naturales, pero a la inversa.
Algoritmo Numeros_del_10_al_1
Variables
entero contador;
Inicio
contador<-10; //Inicializando el
contador
Mientras contador>=1 Hacer //Condición
Escribir contador; //Salida
contador<-contador-1; //Incremento
FinMientras
Fin
Algoritmo numeros_10_a_1
Entero contador;
contador<-10;
Mientras contador<=10 Hacer
Escribir contador;
contador<-contador-1;
FinMientras
Fin
Ejemplo€:
Un pequeño descuido, como por ejemplo, no escribir de forma correcta la
condición del bucle, puede producir un bucle infinito.
Algoritmo numeros_10_a_1
entero contador;
contador<-1;
Mientras contador>=1 Hacer
Escribir contador;
contador<-contador-1;
FinMientras
Fin
Ejemplo€:
Otro error muy frecuente es inicializar mal la variable que participa en la
condición del bucle.
Algoritmo numeros_10_a_1
entero contador;
contador<-10;
Mientras contador>=1 Hacer
Escribir contador;
FinMientras
Fin
Ejemplo€:
También es un error típico olvidarse de escribir alguna instrucción.
Algoritmo numeros_10_a_1
entero contador;
contador<-0;
Mientras contador>=1 Hacer
Escribir contador;
FinMientras
Fin
Ejemplo€:
Un bucle mientras puede iterar cero o más veces.
Así por ejemplo, el algoritmo tiene un error lógico que provoca que el
bucle no itere ninguna vez.
Acumulador
• Un acumulador es una variable que incrementa o decrementa
su contenido en cantidades variables.
Acumulador = acumulador + variable
• Ejemplo:
SaldoActual = SaldoActual – retiro
SaldoActual = SaldoActual + depósito
20. Diseñe un algoritmo que muestre en pantalla los números pares
que se encuentren en el rango del 1 al 63.
21. Diseñe un algoritmo que muestre en pantalla los números pares
que se encuentren en el rango del 1 al 63, los sume y muestre el
total en pantalla.
22. Diseñe un algoritmo que pida un numero entero, indique si es par
y termine hasta haber ingresado 5 número pares.
23. Diseñe un algoritmo que pida un número entero, repita esta
instrucción hasta que el usuario ingrese «n». Mostrar la suma de
los números ingresados.
Ejercicios
Hacer…mientras
Repetir
<secuencia de acciones>
Hasta Que <expresión lógica>
• Como se puede apreciar, la instrucción repetitiva
hacer...mientras que, también hace uso de una condición.
• En un bucle hacer...mientras, primero se ejecuta el bloque de
instrucciones y después se evalúa la condición.
• En el caso de que ésta sea verdadera, se vuelve a ejecutar el
bloque de instrucciones. Y así sucesivamente, hasta que la
condición sea falsa.
Diseñar el algoritmo de un programa que muestre por pantalla los primeros diez
números naturales:
Ejemplo:
Algoritmo uno_diez
Definir n como entero;
n=1;
Hacer
Escribir n;
n=n+1;
Mientras Que n<=10;
FinAlgoritmo
Diferencias entre
mientras y hacer…mientras
24. Diseñar una algoritmo de un programa que:
1. Pida por teclado un número (dato entero).
2. Pregunte al usuario si desea introducir otro número.
3. Repita los pasos 1 y 2, mientras que, el usuario no responda
“n” (no).
4. Muestre por pantalla la suma de los números introducidos por
el usuario.
Ejercicios
25. Diseñar una algoritmo que sume los números del 1 al 100.
Ejercicios
26. Diseñar una algoritmo que sume desde el número 1 hasta
el que indiques por teclado.
27. Diseñe un algoritmo que:
• Pida por teclado un número (dato entero).
• Muestre por pantalla los mensajes:
Ha introducido <cantidad_de_números> número(s)
La suma es <suma>
• Pregunte al usuario si desea introducir otro o no.
• Repita los pasos 1º, 2º y 3º, mientras que, el usuario no responda “n” (no).
• Muestre por pantalla la media aritmética (dato real) de los números
introducidos.
Ejercicios
Para…
para <variable>←<vi> hasta <vf> [incremento<valor incremento>] hacer
<bloque de instrucciones>
fin_para
desde <variable>←<vi> hasta <vf> [incremento<valor incremento>] hacer
<bloque de instrucciones>
fin_desde
Ejemplo:
Diseñar el algoritmo de un programa que muestre por
pantalla los primeros diez números naturales:
Algoritmo para_1_10
Entero vi;
Para vi ← 1 Hasta 10 incremento 1 Hacer
Escribir vi;
FinPara
Fin
Ejemplo:
Diseñar el algoritmo de un programa que muestre por
pantalla números naturales del 10 al 1:
Algoritmo para_10_1
Entero vi;
Para vi ← 10 Hasta 1 incremento -1 Hacer
Escribir vi;
FinPara
Fin
¿Cuándo usar un bucle u otro?
28. Diseñe un algoritmo que obtenga la suma de los primeros 20 números naturales
enteros positivos.
29. Diseñe un algoritmo que muestre los años bisiestos del periodo 1970-2000.
Ejercicios
30. Diseñe un algoritmo si un número ingresado es primo o no.
Ejercicios
Un número es primo cuando sólo puede ser dividido entre
la unidad y el mismo número, teniendo en cuenta esto,
podemos decir que si dividimos el número entre valores
consecutivos empezando en la unidad y terminando en el
número en mención, sólo debe haber dos valores que
dividan al número, si hay más de dos, entonces el número
no es primo.
28. Diseñe un algoritmo que obtenga la suma de los primeros 20 números
naturales enteros positivos.
Algoritmo para_1_20_sumar
Entero contador,suma;
suma←0;
Para contador←1 Hasta 20 incremento 1 Hacer
suma ←suma+contador;
FinPara
Escribir “La suma es”, suma;
Fin
29. Diseñe un algoritmo que muestre los años bisiestos del periodo 1970-2000.
Algoritmo para_bisiestos_1970_2000
entero a;
para a←1970 hasta 2000 incremento 1 hacer
si a mod 4 = 0 Y a mod 100 <>0 O a mod 400 =0
entonces
escribir a, “ es año bisiesto”;
fin_si
finPara
fin
30. Diseñe un algoritmo si un número ingresado es primo o no.
Algoritmo numero_primo
Entero numero, contador, suma;
suma←0;
Escribir "Ingresa un numero entero: ";
Leer numero;
Para contador ← 1 hasta numero incremento 1 hacer
Si numero mod contador=0 entonces
suma ← suma+1;
FinSi
FinPara
Si suma=2 entonces
Escribir numero," es primo";
Sino
Escribir numero," no es primo";
FinSi
fin
• Diseñar un algoritmo que calcule la resistencia total (Rt), corriente (I) y
potencia (P) de un circuito.
• Tomar en cuenta que:
• Rt= R1+R2+R3
• I= V/R
• P=V*I

Algoritmos computacionales y programación: 3

  • 1.
    Mtro. Javier A.Tiburcio García 13 de febrero de 2017 Algoritmos computacionales y programación
  • 2.
    • La estructura deun algoritmo sirve para organizar a  los elementos que aparecen en él. • En pseudocódigo, todos los algoritmos tienen la  misma estructura, la cual viene definida por tres  secciones: – Cabecera – Declaraciones – Cuerpo Estructura de un algoritmo
  • 3.
  • 4.
  • 5.
  • 6.
  • 7.
  • 8.
  • 9.
    • Un algoritmo se elabora (construye) mediante ciertos  componentes básicos llamados ESTRUCTURAS o INSTRUCCIONESDE CONTROL. Estructuras o instrucciones de control Estructura Secuencial Estructura Selectiva Estructura Repetitiva
  • 10.
    <instrucción 1> <instrucción 2> <instrucción3> … <instrucción n> Estructura secuencial Mtro. Javier A. Tiburcio García 18 de febrero de 2015 Instrucción 1 Instrucción 2 Instrucción 3 Instrucción n La  estructura  secuencial  está  formada  por  una  secuencia  de  instrucciones  que  se  ejecutan  en  orden  una  a  continuación  de  la  otra. Cada una de las instrucciones están separadas por el carácter punto  y coma (;).
  • 11.
    • Escritura/Salida • Lectura/Entrada •Asignación Sentencias básicas
  • 12.
    • Mediante la operación de salida se transfiere el valor de una  expresión a un dispositivo de salida ESCRIBIR <expresión> •Se utiliza para mostrar al usuario los resultados obtenidos. Ejemplos: • ESCRIBIR hipotenusa • ESCRIBIR b+3 • Se suele utilizar también para mostrar mensajes informativos al  usuario que estarán delimitados por comillas • ESCRIBIR “Hola” • También es posible, combinar expresiones y cadenas de caracteres  encerradas entre comillas en una misma operación de salida siempre  que se separen por comas • ESCRIBIR “La media de las notas es “,media ESCRIBIR <expresión> Escritura/Salida
  • 13.
    • Mediante la operación de entrada se asigna a una variable un valor dado  desde el exterior LEER <variable> •Se utiliza para que el usuario pueda introducir los datos requeridos por  un algoritmo • El tipo de dato suministrado desde el exterior debe ser compatible con  el tipo de la variable “variable” • Tras la operación de lectura, la variable “variable” contiene el valor dado  por el usuario a través de un dispositivo de entrada • LEER cateto1 • La operación de lectura es destructiva • Es posible leer los valores de varias variables en una misma operación de  entrada (separando con comas) • LEER nota1, nota2 LEER nota1 LEER nota2 LEER <variable> = Lectura/Entrada
  • 14.
    • Una instrucción de asignación (o simplemente asignación) consiste en  asignar el resultado de la evaluación de una expresión a una variable. variable ←expresión • El valor de la variable será el resultado de evaluar la expresión. • El tipo de la variable y de la expresión deben coincidir. • La asignación es una operación destructiva.  – Ejemplos: I. a ← 3.0 II. b ← (2.0*a+4)/8 III. a ← (b+2)*7 variable ← expresión Asignación
  • 15.
    A ← 3 B← 5 C ← 2 A ← B B ← C C ← A*B A ← B A ← 13 B ← 15 C ← 12 A ← (C-B) *(B-A) B ← A C ← A*B número ← 6 número ← número * -3 A = B = C = A = B = C = número= Ejemplos de Asignación
  • 16.
    A ← 3 B← 5 C ← 2 A ← B B ← C C ← A*B A ← B A ← 13 B ← 15 C ← 12 A ← (C-B) *(B-A) B ← A C ← A*B número ← 6 número ← número * -3 A = 2 B = 2 C = 10 A = -6 B = -6 C = 36 número=-18 Ejemplos de Asignación
  • 17.
    Ejemplo: Algoritmo Area_triángulo Real a,l; Inicio Escribir"ingresa valor de lado: "; Leer l; a ← l*l; Escribir “El área es: “, a; Fin Escriba un algoritmo calcule el área de un triángulo. Inicio Real a,l Escribir “Ingresa  valor de lado” Leer l a←l*l Escribir “El  área es: “, a Fin
  • 18.
    1. Escriba un algoritmo que muestre en pantalla su nombre y  2. Escriba un algoritmo que pida su nombre y programa  educativo y lo muestre en la pantalla. 3.Dados los catetos de un triángulo, hallar la hipotenusa.  4. Escribir un algoritmo para leer un valor entero,  duplicarlo, multiplicarlo por 25 y visualizar el resultado.  5. Diseñar un algoritmo que convierta una velocidad en  m/s a km/hr. Ejercicios (Pseudocódigo y Diagrama de flujo)
  • 19.
  • 20.
    1. Escriba un algoritmo que muestre en pantalla su  nombre y programa educativo. Algoritmo nombre Inicio Escribir“Juan Pérez"; Escribir “Ingeniería en Electrónica"; Fin Inicio Escribir “Juan Pérez” Escribir “Ingeniería  en Electrónica” Fin
  • 21.
    2. Escriba un algoritmo que pida su nombre y  programa educativo y lo muestre en la pantalla. Algoritmo nombre2 caracternombre, prog; Inicio Escribir "Ingresa tu nombre"; Leer nombre; Escribir "Ingresa tu programa educativo"; Leer prog; Escribir "Tu nombre es ", nombre; Escribir "Tu programa educativo es ", prog; Fin Inicio Escribir “Ingresa tu  nombre” Escribir “Ingresa tu  programa educativo” Fin Caracter nombre, prog Leer nombre Leer prog Escribir “Tu nombre  es”, nombre Escribir “Tu programa  educativo es ”, prog
  • 22.
    3. Dados los catetos de un triángulo, hallar la  hipotenusa. Algoritmo hipotenusa realcat1,cat2, hipo; Inicio Escribir "Ingresa el valor del cateto 1= "; Leer cat1; Escribir "Ingresa el valor del cateto 2= "; Leer cat2; hipo<-raiz(cat1**+cat2**); Escribir "El valor de la hipotenusa es= ",hipo; Fin
  • 23.
    4. Escribir un algoritmo para leer un valor entero,  duplicarlo, multiplicarlo por 25 y visualizar el resultado. Algoritmo operaciones enteroa,b; inicio escribir “Ingrese el valor de a “; Leer a; b ← (a+a)*25; escribir “El resultado es ”,b; fin
  • 24.
    5. Diseñar un algoritmo que convierta una velocidad en  m/s a km/hr. Vkm =Vms m s * = Vms* 1 km 1000 m 1 h 3600 s 3600 km 1000 h Algoritmo ms_kh Real Vms, Vks; Inicio Escribir "Escribe la velocidad en m/s"; Leer Vms; Vks<-Vms*(3600/1000); Escribir “Vms, "m/s equivale a ", Vks,"k/h"; Fin
  • 25.
    6. Construya un algoritmo que sea capaz de intercambiar el valor de 3 variables.  De tal manera que sean las variables A, B y C. El valor de B se almacene en A, el  valor de C se almacene en B y el valor de C se almacene en A. Algoritmo intercambio enteroa,b,c,aux; Inicio Escribir "ingrese el valor de a: "; Leer a; Escribir "ingrese el valor de b: "; Leer b; Escribir "ingrese el valor de c: "; Leer c; aux<-a; a<-b; b<-c; c<-aux; Escribir "El valor de a es: ",a; Escribir "El valor de a es: ",b; Escribir "El valor de a es: ",c; Fin
  • 26.
    7. Escriba unalgoritmo que calcule el número mínimo de billetes de 20, 10, 5 y 1 dólares, que se necesitan para cambiar un cheque. Considere que el valor del cheque es un número entero. b20<-trunc(cant/20); Algoritmo billetes entero cant,B20,B10,B5,B1; Inicio Escribir "ingrese el valor del cheque: "; Leer cant; b20<- cant DIV 20; cant<-cant MOD 20; b10<- cant DIV 10; cant<-cant mod 10; b5<-cant DIV 5; b1<-cant mod 5; Escribir "billetes de 20: ",B20; Escribir "billetes de 10: ",B10; Escribir "billetes de 5: ",B5; Escribir "billetes de 1: ",B1; Fin Algoritmo billetes entero cant,B20,B10,B5,B1; Inicio Escribir "ingrese el valor del cheque: "; Leer cant; b20<- cant / 20; cant<-cant MOD 20; b10<- cant / 10; cant<-cant mod 10; b5<-cant / 5; b1<-cant mod 5; Escribir "billetes de 20: ",B20; Escribir "billetes de 10: ",B10; Escribir "billetes de 5: ",B5; Escribir "billetes de 1: ",B1; Fin
  • 27.
    • Estructura condicionalsimple Si… entonces • Estructura condicional doble Si… entonces… sino Estructura condicional Mtro. Javier A. Tiburcio García 25 de febrero de 2015
  • 28.
    Estructura condicional simple si<expresión_lógica> entonces <bloque_de_instrucciones> fin_si <expresión_lógica> <bloque_de_instrucciones> No Si
  • 29.
    Ejemplo: Algoritmo calificacion_final Real calif,puntos; Inicio Escribir"Ingresa la calificación del examen:"; Leer calif; Escribir "Puntos por tareas: "; Leer puntos; Si puntos>0 Entonces calif<-calif+puntos; FinSi Escribir "La calificación final es: ",calif; Fin Escriba un algoritmo que pida calificación del examen. Luego pida los puntos por tareas, si tiene, los sume a la calificación. Mostrar la calificación final en la pantalla.
  • 30.
    Estructura condicional doble si<expresión_lógica> entonces <bloque_de_instrucciones_1> sino <bloque_de_instrucciones_2> fin_si <expresión_lógica> <bloque_de_instrucciones_1> <bloque_de_instrucciones_2> NoSi
  • 31.
    Ejemplo: Algoritmo AprobadoReprobado Real calif; Inicio Escribir"ingrese la calificación: "; Leer calif; Si calif>=6 entonces Escribir "Aprobado "; sino Escribir "Reprobado "; Fin_si; Fin Escriba un algoritmo que pida una calificación, la evalúe y si es mayor o igual que 6, imprima el mensaje «Aprobado», sino imprima «reprobado»
  • 32.
    8. Realice unalgoritmo que pida el numero de personal del trabajador y su sueldo, si este es menor a $1000.00, incrementarlo en un 10%. Imprimir numero de personal y sueldo final. Ejercicio
  • 33.
    9. Realice unalgoritmo que pida el numero de personal del trabajador y su sueldo, si este es menor o igual a $1000.00, descontarle un 8% y si es mayor descontarle 20%. Imprimir numero de personal y sueldo final. Ejercicio
  • 34.
    10. El númerode pitidos emitidos por un grillo en un minuto, está en función de la temperatura. Como resultado de esto, es posible determinar los °F del ambiente, haciendo uso del grillo como termómetro. La fórmula para la función es: F= N/4 + 40 Donde F representa la temperatura en °F y N el número de pitidos del grillo en un minuto. Construya un algoritmo que le permita calcular la temperatura en °F y °C, teniendo en cuenta los pitidos del grillo en un minuto. Compruebe que N sea mayor que cero. °C=(°F-32)*(5/9) Ejercicio
  • 35.
    11. Construye unalgoritmo que pida un número entero, lo evalúe y me muestre en pantalla si es par o impar. Ejercicio
  • 36.
    12. Construye unalgoritmo que pida dos números enteros diferentes, los compare y me muestre cuál de ellos es el mayor. Ejercicio
  • 37.
    13. Diseñe unalgoritmo que pida los dígitos de un año y me indique si es o no bisiesto. Ejercicios En el calendario gregoriano, un año normal se compone de 365 días. Dado que la longitud real de un año de sideral (es decir, el tiempo necesario para que la Tierra gira una vez alrededor del sol) es en realidad de 365.25635 días, "año bisiesto" de 366 días se utiliza una vez cada cuatro años para eliminar el error causado por tres años normales (pero breves). Cualquier año divisible entre 4 es un año bisiesto: por ejemplo, 1988, 1992 y 1996 son años bisiestos. Sin embargo, hay un pequeño error en el que se debe considerar. Para eliminar este error, el calendario gregoriano estipula que un año que es divisible entre 100 (por ejemplo, 1900) es un año bisiesto sólo si también es divisible entre 400. Por este motivo, los años siguientes no son años bisiestos:1700, 1800, 1900, 2100, 2200, 2300, 2500, 2600 Esto es porque son divisibles por 100, pero no por 400. Los siguientes son años bisiestos:1600, 2000, 2400 Esto es porque son divisibles por 100 y 400.
  • 38.
    8. Realice unalgoritmo que pida el número de personal del trabajador y su sueldo, si este es menor a $1000.00, incrementarlo en un 10%. Imprimir número de personal y sueldo final. Algoritmo sueldo_incremento real sueldo; entero num; Inicio Escribir "ingrese el numero de personal: "; Leer num; Escribir “Ingrese sueldo: "; Leer sueldo; Si sueldo<=100 entonces sueldo=sueldo*1.1; Fin_si Escribir “Numero de personal: ",num; Escribir “sueldo final: ",sueldo; Fin
  • 39.
    9. Realice unalgoritmo que pida el numero de personal del trabajador y su sueldo, si este es menor o igual a $1000.00, descontarle un 8% y si es mayor descontarle 20%. Imprimir numero de personal y sueldo final. Algoritmo sueldo_descuento real sueldo; entero num; Inicio Escribir "ingrese el numero de personal: "; Leer num; Escribir “Ingrese sueldo: "; Leer sueldo; Si sueldo<=1000 entonces sueldo=sueldo*0.92; sino sueldo=sueldo*0.8; Fin_si Escribir “Numero de personal: ",num; Escribir “sueldo final: ",sueldo; Fin
  • 40.
    10. El númerode pitidos emitidos por un grillo en un minuto, está en función de la temperatura. Como resultado de esto, es posible determinar los °F del ambiente, haciendo uso del grillo como termómetro. La fórmula para la función es: TF = N/4 + 40 Donde T representa la temperatura en °F y N el número de pitidos del grillo en un minuto. Construya un algoritmo que le permita calcular la temperatura en °F y °C, teniendo en cuenta los pitidos del grillo en un minuto. Compruebe que N sea mayor que cero. °C=(°F-32)(5/9) Algoritmo grillo real TF,TC; entero N; Inicio Escribir "ingrese el numero de pitidos: "; Leer N; Si N>0 entonces TF=N/4+40; sino Escribir “Cantidad de pitidos no válida”; Fin_si TC=(TF-32)*5/9; Escribir “Temperatura en °C: ",TC; Fin
  • 41.
    11. Construya unalgoritmo que pida un número entero, lo evalúe y me muestre en pantalla si es par o impar. Algoritmo par_o_impar entero num; Inicio Escribir “Ingresa un numero: "; Leer num; Si num MOD 2 = 0 entonces Escribir “El numero es par”; sino Escribir “El numero es impar”; Fin_si Fin
  • 42.
    12. Construye unalgoritmo que pida dos números enteros diferentes, los compare y me muestre cuál de ellos es el mayor. Algoritmo numero_mayor entero A,B; Inicio Escribir "Ingresa el primer numero"; Leer A; Escribir "Ingresa el segundo numero"; Leer B; Si A>B Entonces Escribir "El mayor es ",A; Sino Escribir "El mayor es ",B; Fin_Si Fin
  • 43.
    13. Diseñe unalgoritmo que pida los dígitos de un año y me indique si es o no bisiesto. Algoritmo bisiesto Entero a; Inicio Escribir "Ingresa el año"; Leer a; Si a mod 4 = 0 Y a mod 100 <> 0 O a mod 400 = 0 Entonces Escribir "el año ",a," es bisiesto"; Sino Escribir "el año ",a," no es bisiesto"; FinSi Fin
  • 44.
    si ( <expresión_lógica>) entonces <bloque_de_instrucciones_1> sino si <expresión_lógica_2> entonces <bloque_de_instrucciones_2> sino <bloque_de_instrucciones_3> fin_si fin_si <expresión lógica> <bloque_de_ instrucciones_1> <bloque_de_ instrucciones_2> NoSi <expresión Lógica_2> <bloque_de_ instrucciones_3> Si No Estructura condicional anidada
  • 45.
    Ejemplo: Algoritmo AprobadoReprobado Real calif; Inicio Escribir"ingrese la calificación: "; Leer calif; Si calif>=0 y calif<=10 Entonces Si calif>=6 Entonces Escribir "Aprobado"; Sino Escribir "Reprobado"; FinSi Sino Escribir "Calificación no valida"; FinSi Fin Escriba un algoritmo que pida una calificación, verifique que esté entre 0 y 10, la evalúe y si es mayor o igual que 6, imprima el mensaje «Aprobado», sino imprima «Reprobado». Inicio Real Calif; Escribir “Ingresa la calificación” Calif Calif>=0 y Calif<=10 Calif>= 6 Escribir “Calificación no valida” Escribir “aprobado Escribir “No aprobado Fin Si Si No No
  • 46.
    14. Construye unalgoritmo que pida un número positivo entero mayor que cero, lo valide y me muestre en pantalla si es par o impar. Ejercicios
  • 47.
    15. Construye unalgoritmo que pida dos números enteros, los compare y me muestre si son iguales o cuál de ellos es el mayor. Ejercicios
  • 48.
    16. Diseñe unalgoritmo que pida un número entero positivo o negativo y me indique si tiene uno, dos, tres o más dígitos. Ejercicios
  • 49.
    17. Diseñe unalgoritmo que pida 3 números enteros, los compare e indique cual es el mayor o si son iguales.
  • 50.
    14. Construye unalgoritmo que pida un número positivo entero mayor que cero, lo valide y me muestre en pantalla si es par o impar. Algoritmo par_o_impar entero num; Inicio Escribir “Ingresa un numero: "; Leer num; Si num>0 Entonces Si num mod 2 = 0 Entonces Escribir "El numero ",num," es par"; Sino Escribir "El numero ",num," es impar"; FinSi Sino Escribir "El numero no es mayor que cero"; FinSi Fin
  • 51.
    15. Construye unalgoritmo que pida dos números enteros, los compare y me muestre si son iguales o cuál de ellos es el mayor. Algoritmo numero_mayor entero a,b; Inicio Escribir "Ingresa el primer numero: "; Leer a; Escribir "Ingresa el primer numero: "; Leer b; Si a=b Entonces Escribir "son numeros iguales"; Sino Si a>b Entonces Escribir "el numero mayor es: ",a; Sino Escribir "el numero mayor es: ",b; FinSi FinSi Fin
  • 52.
    Algoritmo Digitos_de_un_numero_entero entero n; Inicio escribir(“Introduzca un número entero: “) leer (n) si ( n >=-9 y n <= 9 ) escribir ( “Tiene 1 dígito.” ) sino si (n>=-99 y n<=99 ) escribir ( “Tiene 2 dígitos.” ) sino si ( n>=-999 y n<=999 ) escribir ( “Tiene más de 3 dígitos.” ) fin_si fin_si fin_si fin 16. Diseñe un algoritmo que pida un número entero positivo o negativo y me indique si tiene uno, dos, tres o más dígitos.
  • 54.
    Evidencia de desempeño% calificación 1ª Evaluación parcial. Teoría y pseudocódigos. 35% 2ª Evaluación parcial. Psudocódigos y programas. 35% Asistencia puntual al 85% de las clases como mínimo. (Total clases: 28) 10% 100% de tareas correctas. (4 tareas en el curso) 20% Evidencia de desempeño % calificación Evaluación Final. Sólo para los que no aprobaron con los criterios anteriores. Calificación máxima 7. 100% 18. Diseñar un algoritmo que calcule la calificación de un alumno, bajo las siguientes condiciones: • El algoritmo va a solicitar que ingresen las calificaciones de los 2 exámenes parciales, las asistencias a clases de un total de 28 y el número de tareas entregadas que pueden ser máximo 4, así como puntos directos a exámenes parciales o calificación final de curso. • El rango de calificación final del curso es de 0 a 10. Por lo que si sobrepasa la calificación máxima, tiene que ajustarlo. • Si no alcanza calificación aprobatoria con el criterio anterior, realiza examen final, pero solo alcanza como máximo calificación de 7.
  • 55.
    En caso de<expresión> <caso_1> : <bloque_de_instrucciones_1> <caso_2> : <bloque_de_instrucciones_2> ... <caso_n> : <bloque_de_instrucciones_n> <En otro caso> : <bloque_de_instrucciones_n+1> fin_caso <expresión> <bloque_de_ instrucciones_1> <bloque_de_ instrucciones_2> <bloque_de_ instrucciones_n> <bloque_de_ instrucciones_n+1> … 1 n2 n+1… Estructura condicional múltiple
  • 56.
    Ejemplo: Escribir un algoritmoque pida el sueldo y tipo de empleado, y tomando como referencia este último dato, calcule el incremento de que le corresponde e imprima su nuevo sueldo. Algoritmo incremento_sueldo Entero tipo; Real sueldo; Escribir "Ingrese el sueldo del empleado"; Leer sueldo; Escribir "Ingrese el tipo de empleado"; Leer tipo; En caso de tipo Hacer 1: sueldo<-sueldo*1.1; Escribir "Su nuevo sueldo es: ",sueldo; 2: sueldo<-sueldo*1.2; Escribir "Su nuevo sueldo es: ",sueldo; 3: sueldo<-sueldo*1.3; Escribir "Su nuevo sueldo es: ",sueldo; En otro caso: Escribir "tipo de empleado incorrecto"; FinCaso Fin Tipo de empleado Incremento 1 10% 2 20% 3 30%
  • 58.
    19. Diseñe unalgoritmo que pida dos números enteros, con los que de acuerdo a un menú, le permita elegir que operación realizar con ellos. Menú 1. Multiplicar 2. Dividir 3. Sumar 4. Restar 5. Compararlos e indicar cual es mayor o si son iguales Ejercicios
  • 59.
    18. Diseñe unalgoritmo que pida dos números enteros, con los que de acuerdo a un menú, le permita elegir que operación realizar con ellos. Algoritmo operaciones Entero a,b,x; Real r; Escribir "Ingresa primer numero: "; leer a; Escribir "Ingresa segundo numero: "; leer b; Escribir "Elige una opción"; Escribir "1. Multiplica ",a," por ",b; Escribir "2. divide ",a," entre ",b; Escribir "3. suma ",a," mas ",b; Escribir "4. resta ",a," de ",b; Escribir "5. Indicar cual es mayor o si son iguales"; Leer x; En caso de x Hacer 1: r<-a*b; Escribir "El resultado es: ",r; 2: r<-a/b; Escribir "El resultado es: ",r; 3: r<-a+b; Escribir "El resultado es: ",r; 4: r<-a-b; Escribir "El resultado es: ",r; 5: Si a>b Entonces Escribir "El mayor es ",a; Sino Si a<b Entonces Escribir "El mayor es ",b; Sino Escribir "Son numeros iguales"; FinSi FinSi En otro caso: Escribir "Opción no valida"; FinCaso Fin
  • 61.
    Estructuras de controlrepetitivas • Una instrucción de control repetitiva permite ejecutar una o más instrucciones varias veces. • Existen 3 tipos: – Mientras – Hacer… Mientras – Para • Se les conoce también como bucles, ciclos o lazos.
  • 62.
  • 63.
  • 64.
    Algoritmo Numeros_del_1_al_10 Variables entero contador; Inicio contador<-1;//Inicializando el contador Mientras contador<=10 Hacer //Condición Escribir contador; //Salida contador<-contador+1; //Icremento FinMientras Fin Ejemplo: Diseñar un algoritmo que muestre por pantalla los primeros 10 números naturales.
  • 66.
    • En elalgoritmo se ha utilizado un contador. Contador ← 1 …. Contador ← Contador + 1 • En programación, se llama contador a una variable cuyo valor se incrementa o decrementa en un valor fijo (en cada iteración de un bucle). • Un contador suele utilizarse para contar el número de veces que itera un bucle. • Es una variable de control. Contador
  • 67.
    Ejemplo: Diseñar un algoritmoque muestre por pantalla los primeros 10 números naturales, pero a la inversa.
  • 68.
    Algoritmo Numeros_del_10_al_1 Variables entero contador; Inicio contador<-10;//Inicializando el contador Mientras contador>=1 Hacer //Condición Escribir contador; //Salida contador<-contador-1; //Incremento FinMientras Fin
  • 70.
    Algoritmo numeros_10_a_1 Entero contador; contador<-10; Mientrascontador<=10 Hacer Escribir contador; contador<-contador-1; FinMientras Fin Ejemplo€:
  • 71.
    Un pequeño descuido,como por ejemplo, no escribir de forma correcta la condición del bucle, puede producir un bucle infinito.
  • 72.
    Algoritmo numeros_10_a_1 entero contador; contador<-1; Mientrascontador>=1 Hacer Escribir contador; contador<-contador-1; FinMientras Fin Ejemplo€:
  • 73.
    Otro error muyfrecuente es inicializar mal la variable que participa en la condición del bucle.
  • 74.
    Algoritmo numeros_10_a_1 entero contador; contador<-10; Mientrascontador>=1 Hacer Escribir contador; FinMientras Fin Ejemplo€:
  • 75.
    También es unerror típico olvidarse de escribir alguna instrucción.
  • 76.
    Algoritmo numeros_10_a_1 entero contador; contador<-0; Mientrascontador>=1 Hacer Escribir contador; FinMientras Fin Ejemplo€:
  • 77.
    Un bucle mientraspuede iterar cero o más veces. Así por ejemplo, el algoritmo tiene un error lógico que provoca que el bucle no itere ninguna vez.
  • 78.
    Acumulador • Un acumuladores una variable que incrementa o decrementa su contenido en cantidades variables. Acumulador = acumulador + variable • Ejemplo: SaldoActual = SaldoActual – retiro SaldoActual = SaldoActual + depósito
  • 79.
    20. Diseñe unalgoritmo que muestre en pantalla los números pares que se encuentren en el rango del 1 al 63. 21. Diseñe un algoritmo que muestre en pantalla los números pares que se encuentren en el rango del 1 al 63, los sume y muestre el total en pantalla. 22. Diseñe un algoritmo que pida un numero entero, indique si es par y termine hasta haber ingresado 5 número pares. 23. Diseñe un algoritmo que pida un número entero, repita esta instrucción hasta que el usuario ingrese «n». Mostrar la suma de los números ingresados. Ejercicios
  • 80.
  • 81.
    • Como sepuede apreciar, la instrucción repetitiva hacer...mientras que, también hace uso de una condición. • En un bucle hacer...mientras, primero se ejecuta el bloque de instrucciones y después se evalúa la condición. • En el caso de que ésta sea verdadera, se vuelve a ejecutar el bloque de instrucciones. Y así sucesivamente, hasta que la condición sea falsa.
  • 82.
    Diseñar el algoritmode un programa que muestre por pantalla los primeros diez números naturales: Ejemplo: Algoritmo uno_diez Definir n como entero; n=1; Hacer Escribir n; n=n+1; Mientras Que n<=10; FinAlgoritmo
  • 83.
  • 84.
    24. Diseñar unaalgoritmo de un programa que: 1. Pida por teclado un número (dato entero). 2. Pregunte al usuario si desea introducir otro número. 3. Repita los pasos 1 y 2, mientras que, el usuario no responda “n” (no). 4. Muestre por pantalla la suma de los números introducidos por el usuario. Ejercicios
  • 87.
    25. Diseñar unaalgoritmo que sume los números del 1 al 100. Ejercicios 26. Diseñar una algoritmo que sume desde el número 1 hasta el que indiques por teclado.
  • 88.
    27. Diseñe unalgoritmo que: • Pida por teclado un número (dato entero). • Muestre por pantalla los mensajes: Ha introducido <cantidad_de_números> número(s) La suma es <suma> • Pregunte al usuario si desea introducir otro o no. • Repita los pasos 1º, 2º y 3º, mientras que, el usuario no responda “n” (no). • Muestre por pantalla la media aritmética (dato real) de los números introducidos. Ejercicios
  • 89.
    Para… para <variable>←<vi> hasta<vf> [incremento<valor incremento>] hacer <bloque de instrucciones> fin_para desde <variable>←<vi> hasta <vf> [incremento<valor incremento>] hacer <bloque de instrucciones> fin_desde
  • 90.
    Ejemplo: Diseñar el algoritmode un programa que muestre por pantalla los primeros diez números naturales: Algoritmo para_1_10 Entero vi; Para vi ← 1 Hasta 10 incremento 1 Hacer Escribir vi; FinPara Fin
  • 91.
    Ejemplo: Diseñar el algoritmode un programa que muestre por pantalla números naturales del 10 al 1: Algoritmo para_10_1 Entero vi; Para vi ← 10 Hasta 1 incremento -1 Hacer Escribir vi; FinPara Fin
  • 92.
    ¿Cuándo usar unbucle u otro?
  • 93.
    28. Diseñe unalgoritmo que obtenga la suma de los primeros 20 números naturales enteros positivos. 29. Diseñe un algoritmo que muestre los años bisiestos del periodo 1970-2000. Ejercicios
  • 94.
    30. Diseñe unalgoritmo si un número ingresado es primo o no. Ejercicios Un número es primo cuando sólo puede ser dividido entre la unidad y el mismo número, teniendo en cuenta esto, podemos decir que si dividimos el número entre valores consecutivos empezando en la unidad y terminando en el número en mención, sólo debe haber dos valores que dividan al número, si hay más de dos, entonces el número no es primo.
  • 95.
    28. Diseñe unalgoritmo que obtenga la suma de los primeros 20 números naturales enteros positivos. Algoritmo para_1_20_sumar Entero contador,suma; suma←0; Para contador←1 Hasta 20 incremento 1 Hacer suma ←suma+contador; FinPara Escribir “La suma es”, suma; Fin
  • 96.
    29. Diseñe unalgoritmo que muestre los años bisiestos del periodo 1970-2000. Algoritmo para_bisiestos_1970_2000 entero a; para a←1970 hasta 2000 incremento 1 hacer si a mod 4 = 0 Y a mod 100 <>0 O a mod 400 =0 entonces escribir a, “ es año bisiesto”; fin_si finPara fin
  • 97.
    30. Diseñe unalgoritmo si un número ingresado es primo o no. Algoritmo numero_primo Entero numero, contador, suma; suma←0; Escribir "Ingresa un numero entero: "; Leer numero; Para contador ← 1 hasta numero incremento 1 hacer Si numero mod contador=0 entonces suma ← suma+1; FinSi FinPara Si suma=2 entonces Escribir numero," es primo"; Sino Escribir numero," no es primo"; FinSi fin
  • 98.
    • Diseñar unalgoritmo que calcule la resistencia total (Rt), corriente (I) y potencia (P) de un circuito. • Tomar en cuenta que: • Rt= R1+R2+R3 • I= V/R • P=V*I

Notas del editor