Escribir el orden inverso de A, B, C, D.

Inicio.
Datos, Orden Inversos, A, B, C, D.
Orden Inverso: D, C, B, A.
Fin.
                      Inicio



                     A, B, C, D.




                      D, C, B, A.




                       D, C, B, A.




                          Fin.
Promediar 5 Calificaciones.

Inicio.
Promedio, Cal. 1, Cal.2, Cal.3, Cal.4, Cal.5.
Promedio: Cal. 1 + Cal.2 + Cal.3 + Cal.4 + Cal.5 / 5.
Promedio.
Fin.
                            Inicio


                        c 1, c 2, c 3,
                          c 4, c 5,
                         promedio.



                     Promedio= c 1+c
                     2+c 3+c 4+c 5/ 5.



                        Promedio.




                              Fin.
Determinar cuál es el mayor de dos valores distintos.

Inicio.
Valores A y B, Menor, Mayor.
Valor A, mayor – menor.
Valor B, mayor – menor.
Valor Mayor.
Fin.                      Inicio



                            A, B


                                      Si


                            A>B                   A

                                     No




                            B>A                   B

                                           Si


                                                 Fin.
Encontrar el valor menor en las variables A, B, C.

Inicio.
Variables A, B, C.
Valor A, mayor – menor.
Valor B, mayor – menor.
Valor C, mayor – menor.
Valor Menor.
Fin.                    Inicio



                          A, B, C


                                              Si

                           A<B
                                                     A
                                  No
                                         Si

                            B<C                    B

                                    No




                            C<A                    C

                                          Si


                                                   Fin.
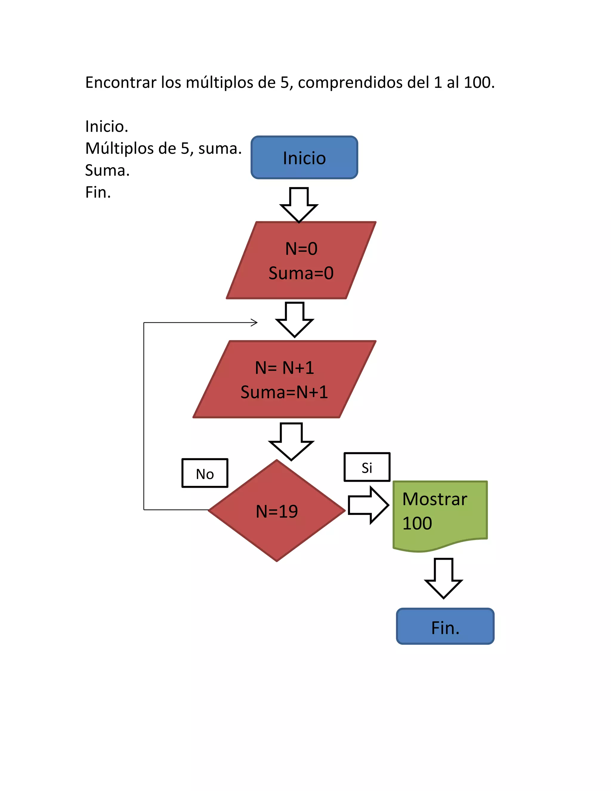
Encontrar los múltiplos de 5, comprendidos del 1 al 100.

Inicio.
Múltiplos de 5, suma.
                          Inicio
Suma.
Fin.


                           N=0
                         Suma=0



                      N= N+1
                     Suma=N+1



               No                    Si

                                           Mostrar
                        N=19
                                           100




                                               Fin.
Leer valor N y determinar si es positivo.

Inicio.
Valor N, Valor Positivo.
Valor N.
Fin.
                            Inicio



                            A, B

                                          Si

                            A+                 A


                                     No



                             B+                B

                                          Si


                                               Fin.
Calcular la suma de 6 números y la operación será suma y la
respuesta promedio.

Inicio.
Num. 1, Num. 2, Num. 3, Num. 4, Num. 5, Num. 6, Suma,
promedio.
Num. 1 + Num.2 + Num.3 + Num.4 + Num.5 + Num. 6:
Suma.
Suma/6 = promedio.
Fin.
                         Inicio


                       A, B, C, D, E,
                         F, suma,
                        promedio

                                        Si
                                                     Suma=
                         Suma
                                                  A+B+C+D+E+F

                                   No
                                                      suma

                       Promedio                        Suma=
                                                   A+B+C+D+E+F/6
                                             Si

                                                    Promedio


                                                       Fin.
Elaborar un pastel de chocolate.

Inicio.
Pastel de chocolate cosido, Horno, 5 min.
Pastel de chocolate – Horno 5 min. = Pastel de chocolate
cosido.
Fin.
                           Inicio


                  Pastel de chocolate,
                       5 minutos



                       5 minutos.



                  No                     Si
                         Pastel de
                         chocolate               Cosido.
                          cosido.


                                                   Fin.

Diagramas parte 2

  • 1.
    Escribir el ordeninverso de A, B, C, D. Inicio. Datos, Orden Inversos, A, B, C, D. Orden Inverso: D, C, B, A. Fin. Inicio A, B, C, D. D, C, B, A. D, C, B, A. Fin.
  • 2.
    Promediar 5 Calificaciones. Inicio. Promedio,Cal. 1, Cal.2, Cal.3, Cal.4, Cal.5. Promedio: Cal. 1 + Cal.2 + Cal.3 + Cal.4 + Cal.5 / 5. Promedio. Fin. Inicio c 1, c 2, c 3, c 4, c 5, promedio. Promedio= c 1+c 2+c 3+c 4+c 5/ 5. Promedio. Fin.
  • 3.
    Determinar cuál esel mayor de dos valores distintos. Inicio. Valores A y B, Menor, Mayor. Valor A, mayor – menor. Valor B, mayor – menor. Valor Mayor. Fin. Inicio A, B Si A>B A No B>A B Si Fin.
  • 4.
    Encontrar el valormenor en las variables A, B, C. Inicio. Variables A, B, C. Valor A, mayor – menor. Valor B, mayor – menor. Valor C, mayor – menor. Valor Menor. Fin. Inicio A, B, C Si A<B A No Si B<C B No C<A C Si Fin.
  • 5.
    Encontrar los múltiplosde 5, comprendidos del 1 al 100. Inicio. Múltiplos de 5, suma. Inicio Suma. Fin. N=0 Suma=0 N= N+1 Suma=N+1 No Si Mostrar N=19 100 Fin.
  • 6.
    Leer valor Ny determinar si es positivo. Inicio. Valor N, Valor Positivo. Valor N. Fin. Inicio A, B Si A+ A No B+ B Si Fin.
  • 7.
    Calcular la sumade 6 números y la operación será suma y la respuesta promedio. Inicio. Num. 1, Num. 2, Num. 3, Num. 4, Num. 5, Num. 6, Suma, promedio. Num. 1 + Num.2 + Num.3 + Num.4 + Num.5 + Num. 6: Suma. Suma/6 = promedio. Fin. Inicio A, B, C, D, E, F, suma, promedio Si Suma= Suma A+B+C+D+E+F No suma Promedio Suma= A+B+C+D+E+F/6 Si Promedio Fin.
  • 8.
    Elaborar un pastelde chocolate. Inicio. Pastel de chocolate cosido, Horno, 5 min. Pastel de chocolate – Horno 5 min. = Pastel de chocolate cosido. Fin. Inicio Pastel de chocolate, 5 minutos 5 minutos. No Si Pastel de chocolate Cosido. cosido. Fin.