CEB 6/13
      LIC. JESUS REYES HEROLES




PROBLEMAS, ALGORITMOS Y DIAGRAMAS DE
               FLUJO




            INFORMÁTICA


PROFESORA: GABRIELA VAZQUEZ JUAREZ
           INTEGRANTES:
     ABIGAIL RODRIGUEZ MARTINEZ
    JUAN CARLOS VAZQUEZ LOBATO


       GRUPO: 204 SEMESTRE “B”
Problema 1º: Como preparar una taza de café o te.
Algoritmo:
  1. Inicio
  2. Taza, agua, café, azúcar, cuchara.
  3. Taza de café= agua + café + azúcar + cuchara.
  4. Taza de café
  5. Fin.              INICIO




                   Taza, agua, café, azúcar, cuchara.




              Taza + agua + café + azúcar + cuchara.




                          Taza de café




                               Fin
Problema 2º: multiplicar dos números
Algoritmo:
 1. Inicio
 2. a, b, c.        INICIO
 3. c= a*b
 4. c
 5. Fin

                    ABC




                   C= A*B




                        C




                     FIN
PROBLEMA 3º: SACAR LA EDAD DE UNA
               PERSONA.
ALGORITMO:
 1. Inicio
 2. Año actual, año de nacimiento, edad.
 3. Edad = año actual – año naciiento
 4. Edad
 5. Fin               Inicio



           Año actual, año nacimiento

                     Edad




          Edad= año actual – año nacimiento




                      Edad




                      FIN
Problema 4º sacra promedio de 8 materias
Algoritmo:
 1. Inicio
 2. ABCDEFGH J
 3. J= A + B + C + D + E + F + G + H /8
 4. J
 5. Fin                 INICIO




               ABCDEFGHJ




             J= A + B + C + D + E + F +G +H

                          /8




                          J



                          Fin
PROBLEMA 5º: SACRA EL AREA Y PERIMETRO DE
RECTANGULO.

   ALGOTITMO:

     1.   INICIO
     2.   Área= A base= B altura = H perímetro= P
     3.   A= B*H
     4.   A
     5. P= B +B +H + H                  INICIO
     6. P
     7. FIN



                                Área= A base= B altura = H

                                    perímetro = P




                                         A= B*H




                                            A
P= B + B + H + H




         P




        FIN
PROBLEMA 6º SACAR EL AREA DE UN CIRCULO

ALGORITMO:

 1. Inicio
 2. Área= A π = 3.14 radio = R
 3. A= r*r*π
 4. A                     inicio
 5. Fin



                    Área= A π= radio= r




                       A= r*r*π




                             A




                            FIN
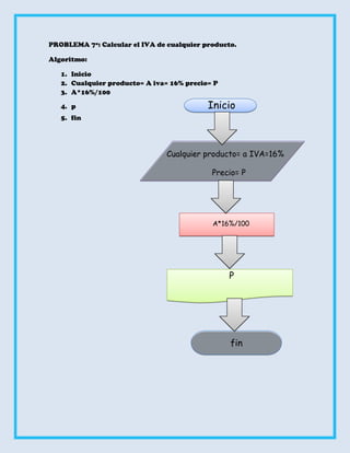
PROBLEMA 7º: Calcular el IVA de cualquier producto.

Algoritmo:

   1. Inicio
   2. Cualquier producto= A iva= 16% precio= P
   3. A*16%/100

   4. p                                    Inicio
   5. fin




                                Cualquier producto= a IVA=16%

                                            Precio= P




                                            A*16%/100




                                                 P




                                                 fin
PROBLEMA 8º: CALCULAR EL ISR DE UN TRABAJADOR Y SACAR SU
SALARIO TOTAL.

Algoritmo:

  1. inicio

  2. Salario=S, ISR=A impuesto=C salario total= S.T

  3. C=S × A ÷ 100
                                              Inicio
  4. C

  5. S.T= S-C

  6. S.T

  7. Fin                                   salario=S, ISR=A
                                           impuesto=C salario
                                           total= S.T




                                            C= S*A /100




                                                      C




                                 S.T= S – C




                                                   fin
PROBLEMA 9: CALCULAR EL VALOR DEL IVA Y EL
PRECIO CON IVA DE CUALQUIER PRODUCTO.

ALGORITMO:

 1. INICIO
 2. PRECIO TOTAL= P.T IVA= I PRECIO= P
 3. I= P*16%                  INICIO
 4. I
 5. P.T= P-I                PRECIO TOTAL= P.T
                            IVA=I PRECIO=P
 6. FIN



                            I=P*16% /100



                                    I



                               P.T= P-I



                                   FIN
PROBLEMA 10º: CALCULAR LA EDAD DE UN NIÑO
Y DETERMINAR SI PUEDE O NO ENTRAR A LA
ESCUELA.

ALGORITMO:

1. inicio
2. año actual= a.a año de nacimiento= a.n edad=e
3. e=a.a – a.n
4. e
5. preguntar si es que puede entrar a la escuela o
      de lo contrario                      inicio
6. fin.

                                        año actual= a.a

                                  año de nacimiento= a.n

                                       edad=e

            e= 6
                                       e= a.a – a.n


fin                           e
Problema 11. Sacar el 20% de descuento de un
artículo con descuento.
Algoritmo:
       1. Inicio
       2.Articulo= A descuento= B 100= C
       total= T
3.T= A*B /C                   INICIO
4. T= A-D
5. D
                         Articulo= A
6. FIN                   descuento= B
                         100= C total= T


                            D= A*B /C



       FIN
                               T= A-D




                                T
PROBLEMA12. SACAR EL BINOMIO CUADRADO
DE (A+B) 2.

ALGORITMO:
                           INICIO
  1.   INICIO
  2.   A? B? C?
  3.   C= A +B * A + B
                         A= ? B= ? C= ?
  4.   C
  5.   FIN


                         C= A + B * A +B




                                C




                                FIN
PROBLEMA 13: PASOS PARA PREPARA UN
SANDWICH DE POLLO.

ALGORITMO:

 1.   INICIO
 2.   PAN, POLLO, MAYONESSA
 3.   SANDWICH= PAN + MAYONESSA + POLLO
 4.   SANDWICH
                          INICIO
 5.   FIN


                        PAN, POLLO,
                        MAYONESSA



                     SADWICH= PAN +
                     MAYONESSA + POLLO



                        SADWICH




                              FIN
PROBLEMA 14: PASOS PARA ELABORAR UN
PASTEL DE CHOCOLATE.

ALGORTIMO:

 1.   INICIO
 2.   HARINA, CHOCOLATE, HUEVOS, ROYAL,
      LECHE
 3.   PASTEL= HARINA, HUEVOS, LECHE,
      ROYAL, CHOCOLATE
                               INICIO
 4.   PASTEL
 5.   FIN
                    HARINA, CHOCOLATE,
                    HUEVOS, ROYAL, LECHE




                         PASTEL= HARINA,
                         HUEVOS, LECHE, ROYAL,
                         CHOCOLATE


                               PASTEL



                                  FIN
PROBLEMA 15: CALCULAR EL AREA DE UN
TRIANGULO

ALGORITMO:

1. INICIO

2. BASE= B ALTURA = H AREA= A

3. A= B*H/2              INICIO

4. A

5. FIN             BASE= B ALTURA = H
                   AREA= A




                         A= B*H/2




                                A




                             FIN
PROBLEMA 16: RESOLVER ECUACION DE DOS
VARIBLES.

ALGORITMO:

 1.   INICIO
 2.   ECUACION=E B A 3
 3.   E= A * B           INICIO
 4.   E
 5.   FIN

                    ECUACION=E B A 3




                          E= A *B




                             E




                            FIN
PROBLEMA 17: DADOS LOS DATOS A,B, C, Y D
QUE REPRESENTAN LOS NUMEROS ENTEROS
ESCRIBE LOS MISMOS EN ORDEN INVERSO.

ALGORTIMO:

 1.   INICIO
                               INICIO
 2.   NUM. E A B C D
 3.   NUM.E= D C B A
 4.   ENTEROS
                       NUM. E A B C D
 5.   FIN




                        NUM. E = D C B A




                         NUMEROS ENTEROS




                                  FIN
PROBLEMA 18: UN ESTUDIANTE OBTIENE 5
CALIFICACIONES A LO LARGO DEL SEMESTRE.

ALGORITMO:

 1.   INICIO
 2.   CALIFICACIONES A B C D E PROMEDIO= P
 3.   P= A + B + C + D + E /5
                                       INICIO
 4.   P
 5.   FIN

                            CALIFICACIONES A B
                                C D E PROMEDIO= P




                           C= A + B + C + D + E /5




                                          P




                                          FIN
PROBLEMA 19: LEER DOS VALORES DISTINTOS;
DETERMINAR CUAL DE LOS DOS ES EL MAYOR Y QUE
LO MUESTRE EN PANTALLA.

ALGORITMO:

 1.   INICIO
 2.   AB
 3.   A> B ( CONDICIONAL) NO
 4.   IMPRIMIR “A” “B”         INICIO
 5.   FIN
                                  V



                               A B



                NO                      SI

                                A>b



            B                                  A




                                FIN
PROBLEMA 20: LEE TRES VALORES Y ALMACENALOS
EN LAS VARIABLES A, B Y C MOSTRAR EN PANTALLA
CUAL ES EL VALOR MENOR.

ALGORITMO:

 1. INICIO
 2. A= 1 B= 2 C= 3
 3. A>< B (CONDICIONAL) IMPRIME A
 4. B>< C (CONDICIONAL) IMPRIME B
 5. C>< A (CONDICIONAL) IMPRIME C
 6. FIN                 INICIO



                A= 1 B= 2 C= 3




                            A>bB       A
  FIN


                            b>c B      b



                            b>c B      c
Problema 21: La sumatoria de números enteros
múltiplos de 5, comprendidos entre el 1 y el 100, es
decir, 5+10+…+ 100.

Algoritmo

  1. Inicio
  2. Suma= 0 N= 0
  3. N + 1, SUMA = SUMA + N
  4. N= 19 (OPCIONAL)               INICIO
  5. NO N= N+
  6. SUMA
                                 Suma= 0 N= 0
  7. FIN



                            N= N+1 SUMA = SUMA +
                            N



       SUMATORIA                       N=19




                                      SUMA

              FIN

Diagramas de flujo

  • 1.
    CEB 6/13 LIC. JESUS REYES HEROLES PROBLEMAS, ALGORITMOS Y DIAGRAMAS DE FLUJO INFORMÁTICA PROFESORA: GABRIELA VAZQUEZ JUAREZ INTEGRANTES: ABIGAIL RODRIGUEZ MARTINEZ JUAN CARLOS VAZQUEZ LOBATO GRUPO: 204 SEMESTRE “B”
  • 2.
    Problema 1º: Comopreparar una taza de café o te. Algoritmo: 1. Inicio 2. Taza, agua, café, azúcar, cuchara. 3. Taza de café= agua + café + azúcar + cuchara. 4. Taza de café 5. Fin. INICIO Taza, agua, café, azúcar, cuchara. Taza + agua + café + azúcar + cuchara. Taza de café Fin
  • 3.
    Problema 2º: multiplicardos números Algoritmo: 1. Inicio 2. a, b, c. INICIO 3. c= a*b 4. c 5. Fin ABC C= A*B C FIN
  • 4.
    PROBLEMA 3º: SACARLA EDAD DE UNA PERSONA. ALGORITMO: 1. Inicio 2. Año actual, año de nacimiento, edad. 3. Edad = año actual – año naciiento 4. Edad 5. Fin Inicio Año actual, año nacimiento Edad Edad= año actual – año nacimiento Edad FIN
  • 5.
    Problema 4º sacrapromedio de 8 materias Algoritmo: 1. Inicio 2. ABCDEFGH J 3. J= A + B + C + D + E + F + G + H /8 4. J 5. Fin INICIO ABCDEFGHJ J= A + B + C + D + E + F +G +H /8 J Fin
  • 6.
    PROBLEMA 5º: SACRAEL AREA Y PERIMETRO DE RECTANGULO. ALGOTITMO: 1. INICIO 2. Área= A base= B altura = H perímetro= P 3. A= B*H 4. A 5. P= B +B +H + H INICIO 6. P 7. FIN Área= A base= B altura = H perímetro = P A= B*H A
  • 7.
    P= B +B + H + H P FIN
  • 8.
    PROBLEMA 6º SACAREL AREA DE UN CIRCULO ALGORITMO: 1. Inicio 2. Área= A π = 3.14 radio = R 3. A= r*r*π 4. A inicio 5. Fin Área= A π= radio= r A= r*r*π A FIN
  • 9.
    PROBLEMA 7º: Calcularel IVA de cualquier producto. Algoritmo: 1. Inicio 2. Cualquier producto= A iva= 16% precio= P 3. A*16%/100 4. p Inicio 5. fin Cualquier producto= a IVA=16% Precio= P A*16%/100 P fin
  • 10.
    PROBLEMA 8º: CALCULAREL ISR DE UN TRABAJADOR Y SACAR SU SALARIO TOTAL. Algoritmo: 1. inicio 2. Salario=S, ISR=A impuesto=C salario total= S.T 3. C=S × A ÷ 100 Inicio 4. C 5. S.T= S-C 6. S.T 7. Fin salario=S, ISR=A impuesto=C salario total= S.T C= S*A /100 C S.T= S – C fin
  • 11.
    PROBLEMA 9: CALCULAREL VALOR DEL IVA Y EL PRECIO CON IVA DE CUALQUIER PRODUCTO. ALGORITMO: 1. INICIO 2. PRECIO TOTAL= P.T IVA= I PRECIO= P 3. I= P*16% INICIO 4. I 5. P.T= P-I PRECIO TOTAL= P.T IVA=I PRECIO=P 6. FIN I=P*16% /100 I P.T= P-I FIN
  • 12.
    PROBLEMA 10º: CALCULARLA EDAD DE UN NIÑO Y DETERMINAR SI PUEDE O NO ENTRAR A LA ESCUELA. ALGORITMO: 1. inicio 2. año actual= a.a año de nacimiento= a.n edad=e 3. e=a.a – a.n 4. e 5. preguntar si es que puede entrar a la escuela o de lo contrario inicio 6. fin. año actual= a.a año de nacimiento= a.n edad=e e= 6 e= a.a – a.n fin e
  • 13.
    Problema 11. Sacarel 20% de descuento de un artículo con descuento. Algoritmo: 1. Inicio 2.Articulo= A descuento= B 100= C total= T 3.T= A*B /C INICIO 4. T= A-D 5. D Articulo= A 6. FIN descuento= B 100= C total= T D= A*B /C FIN T= A-D T
  • 14.
    PROBLEMA12. SACAR ELBINOMIO CUADRADO DE (A+B) 2. ALGORITMO: INICIO 1. INICIO 2. A? B? C? 3. C= A +B * A + B A= ? B= ? C= ? 4. C 5. FIN C= A + B * A +B C FIN
  • 15.
    PROBLEMA 13: PASOSPARA PREPARA UN SANDWICH DE POLLO. ALGORITMO: 1. INICIO 2. PAN, POLLO, MAYONESSA 3. SANDWICH= PAN + MAYONESSA + POLLO 4. SANDWICH INICIO 5. FIN PAN, POLLO, MAYONESSA SADWICH= PAN + MAYONESSA + POLLO SADWICH FIN
  • 16.
    PROBLEMA 14: PASOSPARA ELABORAR UN PASTEL DE CHOCOLATE. ALGORTIMO: 1. INICIO 2. HARINA, CHOCOLATE, HUEVOS, ROYAL, LECHE 3. PASTEL= HARINA, HUEVOS, LECHE, ROYAL, CHOCOLATE INICIO 4. PASTEL 5. FIN HARINA, CHOCOLATE, HUEVOS, ROYAL, LECHE PASTEL= HARINA, HUEVOS, LECHE, ROYAL, CHOCOLATE PASTEL FIN
  • 17.
    PROBLEMA 15: CALCULAREL AREA DE UN TRIANGULO ALGORITMO: 1. INICIO 2. BASE= B ALTURA = H AREA= A 3. A= B*H/2 INICIO 4. A 5. FIN BASE= B ALTURA = H AREA= A A= B*H/2 A FIN
  • 18.
    PROBLEMA 16: RESOLVERECUACION DE DOS VARIBLES. ALGORITMO: 1. INICIO 2. ECUACION=E B A 3 3. E= A * B INICIO 4. E 5. FIN ECUACION=E B A 3 E= A *B E FIN
  • 19.
    PROBLEMA 17: DADOSLOS DATOS A,B, C, Y D QUE REPRESENTAN LOS NUMEROS ENTEROS ESCRIBE LOS MISMOS EN ORDEN INVERSO. ALGORTIMO: 1. INICIO INICIO 2. NUM. E A B C D 3. NUM.E= D C B A 4. ENTEROS NUM. E A B C D 5. FIN NUM. E = D C B A NUMEROS ENTEROS FIN
  • 20.
    PROBLEMA 18: UNESTUDIANTE OBTIENE 5 CALIFICACIONES A LO LARGO DEL SEMESTRE. ALGORITMO: 1. INICIO 2. CALIFICACIONES A B C D E PROMEDIO= P 3. P= A + B + C + D + E /5 INICIO 4. P 5. FIN CALIFICACIONES A B C D E PROMEDIO= P C= A + B + C + D + E /5 P FIN
  • 21.
    PROBLEMA 19: LEERDOS VALORES DISTINTOS; DETERMINAR CUAL DE LOS DOS ES EL MAYOR Y QUE LO MUESTRE EN PANTALLA. ALGORITMO: 1. INICIO 2. AB 3. A> B ( CONDICIONAL) NO 4. IMPRIMIR “A” “B” INICIO 5. FIN V A B NO SI A>b B A FIN
  • 22.
    PROBLEMA 20: LEETRES VALORES Y ALMACENALOS EN LAS VARIABLES A, B Y C MOSTRAR EN PANTALLA CUAL ES EL VALOR MENOR. ALGORITMO: 1. INICIO 2. A= 1 B= 2 C= 3 3. A>< B (CONDICIONAL) IMPRIME A 4. B>< C (CONDICIONAL) IMPRIME B 5. C>< A (CONDICIONAL) IMPRIME C 6. FIN INICIO A= 1 B= 2 C= 3 A>bB A FIN b>c B b b>c B c
  • 23.
    Problema 21: Lasumatoria de números enteros múltiplos de 5, comprendidos entre el 1 y el 100, es decir, 5+10+…+ 100. Algoritmo 1. Inicio 2. Suma= 0 N= 0 3. N + 1, SUMA = SUMA + N 4. N= 19 (OPCIONAL) INICIO 5. NO N= N+ 6. SUMA Suma= 0 N= 0 7. FIN N= N+1 SUMA = SUMA + N SUMATORIA N=19 SUMA FIN