RICARDO VALENCIA SEBASTIAN VALENCIA
 
QUE ES?? Llamamos GRID al sistema de computación distribuido que permite compartir recursos no centrados geográficamente para resolver problemas de gran escala  Los recursos compartidos pueden ser Ordenadores (PCs, estaciones de trabajo, supercomputadoras, PDA, portátiles, móviles, etc), software, datos e información, instrumentos especiales (radio, telescopios, etc), personas/colaboradores…  paradigma de computación distribuida altamente versátil, escalable y que permite combinar la potencia de muchos equipos para lograr una capacidad global prácticamente ilimitada.  Se basa fundamentalmente en el acceso remoto a recursos computacionales, y su tecnología estándar es el Globus Toolkit.  El término  grid  se refiere a una infraestructura que permite la integración y el uso colectivo de ordenadores de alto rendimiento, redes y bases de datos que son propiedad y están administrados por diferentes instituciones.
INICIOS Una primera experiencia fue GriPhyN, para unir nodos en el proceso de Físicas de Altas Energías en EE.UU.  En Europa con el apoyo de proyectos de CERN (Centro Europeo Investigación Nuclear) y el programa marco europeo se creó el software y red EDG Grid de Datos Europea.  Ian Foster y Carl Kesselman a mediados de los 90.  Los inicios del desarrollo de la tecnología grid se enfocaron, básicamente, en asuntos técnicos, como mantener unido el flujo de datos dentro de una estructura federada, formada por un gran número de ordenadores de centros de investigación interconectados.
EJEMPLO El LHC (Large Hadron Collider) es un  acelerador/colisionador de partículas de  27km de circunferencia construido en el CERN. El objetivo: encontrar el misterioso  bosón de Higgs .
Hay que buscar esta signatura característica:
40 millones de colisiones por segundo. Tras un filtrado inicial, sólo 100 colisiones de interés por segundo. Cada colisión genera 1 Megabyte de datos. 100 Megabytes de datos por segundo que deben ser procesados (de manera no-trivial) y almacenados para su posterior estudio. El LHC producirá  1010 colisiones cada año. 10 Petabytes de información cada año.
Relacionar: 1 MB = una foto digital 1 GB = 1024 MB 1 TB = 1024 GB = la producción anual total de libros en todo el mundo 1 PB = 1024 TB = la información que produce uno de los experimentos del LHC. 1 EB = 1024 PB = la producción anual de información en todo el mundo.
En la computación Grid siempre intervienen  varias organizaciones,  cada una con sus propios recursos computacionales.
 
OBJETIVO Compartir una serie de recursos en la red de manera uniforme, segura, transparente, eficiente y fiable. Ofreciendo un único punto de acceso a un conjunto de recursos distribuidos geográficamente en diferentes dominios de administración  Permitir gestionar y distribuir la potencia de cálculo disponible, de tal forma que los usuarios se beneficien de la potencia de ordenadores infrautilizados que se encuentran dispersos geográficamente  Acceder a un supercomputador virtual con la potencia suficiente para realizar de forma sencilla los cálculos avanzados. Es decir, si el usuario necesita más memoria RAM y más disco duro para almacenar un trabajo no hace falta que lo haga en el de su propio equipo, sino que puede utilizar el de los otros ordenadores de la red Grid.
 
VENTAJAS La potencia que ofrecen multitud de computadores conectados en red usando Grid es prácticamente ilimitada  ofrece una perfecta integración de sistemas y dispositivos heterogéneos, Se trata de una solución altamente escalable, potente y flexible, ya que evitarán problemas de falta de recursos (cuellos de botella) y nunca queda obsoleta  Destacamos el papel de IBM invirtiendo en GRID como plataforma para ofrecer a sus clientes las ventajas como ahorro de tiempo y recursos económicos.  Grid reduce la necesidad de abordar nuevas compras al poder ser desplegado sobre la infraestructura ya instalada, permitiendo conseguir ahorros de hasta el 93% en adquisición de hardware de servidor  Grid puede ser implementada en muy pocos días, mientras que poner en marcha sistemas de clusters puede llevar de dos a tres meses, con potenciales interrupciones y caídas.
DESVENTAJAS Recursos heterogéneos: Descubrimiento, selección, reserva, asignación, gestión y monitorización de recursos son procesos que deben controlarse externamente y que influyen en el funcionamiento del Grid.  Desarrollo de aplicaciones para manejar el Grid  Desarrollo de modelos eficientes de uso  Comunicación lenta y no uniforme  Organizativos: dominios de administración, modelo de explotación y costes, política de seguridad  Económicos: precio de los recursos, oferta/demanda
ARQUITECTURA Capacidad de balanceo de sistemas: no habría necesidad de calcular la capacidad de los sistemas en función de los picos de trabajo, ya que la capacidad se puede reasignar desde la granja de recursos a donde se necesite. Alta disponibilidad: Con la nueva funcionalidad, si un servidor falla, se reasignan los servicios en los servidores restantes. Reducción de costes: Con esta arquitectura los servicios son gestionados por "granjas de recursos". Ya no es necesario disponer de "grandes servidores" y podremos hacer uso de componentes de bajo coste. Cada sistema puede ser configurado siguiendo el mismo patrón. Las capas más altas son las más cercanas al usuario y las inferiores las más próximas a las redes de computación (capa de aplicación, capa de middleware, capa de recursos y capa de red).
 
 
TOLERANCIA A FALLOS Las técnicas de checkpoint : Tolerancia a fallos para aplicaciones paralelas intracluster fuertemente acopladas, que se ejecutan localmente en nodos multiprocesador del Grid , En caso de fallo, el objetivo es relanzar localmente la aplicación completa en otro nodo del Grid desde el punto del fallo, independientemente de la arquitectura del mismo,  Replicación de datos (FT-RD)  : cada proceso se ejecuta de forma paralela en los nodos geográficamente distribuidos del Grid. En caso de fallo el objetivo es relanzar el proceso que ha fallado. a través de la replicación dinámica de datos en los nodos del Grid con el fin de detectar fallos y recuperar la consistencia del sistema, garantizando la conclusión de la aplicación. Chekpoint y log: Tolerancia a Fallos soportada por el sistema, transparente al usuario, ealizado mediante un esquema de control distribuido entre los todos los nodos, que permite detectar y aislar nodos que fallan y relanzar los procesos en otro nodo del Grid.
ESCALABILIDAD Permite una gran escalabilidad  El tráfico entre nodos está limitado a metadatos  Mientras que el tráfico de imágenes se realiza directamente contra las máquinas que poseen la información haciendo una red GRID de almacenamientos y de datos  El empleo de sistemas UNIX como base de servidor permite realizar el escalado del sistema de servidores desde PC's convencionales hasta servidores de alta envergadura.
TIPOS  Grid de recursos. Se utiliza para describir todos los recursos relacionados con las TI. Términos comunes en esta categoría son utility computing, empresa adaptativa y on-demand. Grid de datos. Se centra en tecnologías tales como gestión del ciclo de vida de la información, sistemas de ficheros distribuidos y servicios Web. Grid computacional. Es el más común. Se centra en PC y servidores, y es el más ampliamente utilizado en proyectos académicos y de investigación. También ha empezado a entrar en el mundo de la empresa, especialmente en los servicios financieros y en seguros.
Comparación
Grid se diferencia de los sistemas cliente-servidor y otras tecnologías actuales (CORBA, EJB o .NET), en que está orientada a los recursos computacionales y no a la información, la seguridad no está en un segundo plano y la comunicación es asíncrona. El World Wide Web proporciona un acceso transparente a información que está almacenada en millones de ordenadores repartidos por todo el mundo. Frente a ello, el GRID es una infraestructura nueva que proporciona acceso transparente a potencia de cálculo y capacidad de almacenamiento distribuida por una organización o por todo el mundo.
REQUISITOS Los datos deben compartirse entre miles de usuarios con intereses distintos.  Se deben enlazar los centros principales de supercomputación, no sólo los PCs.  Se debe asegurar que los datos sean accesibles en cualquier lugar y en cualquier momento. Debe armonizar las distintas políticas de gestión de muchos centros diferentes  Debe proporcionar seguridad.
BENEFICIOS Proporciona un mecanismo de colaboración transparente entre grupos dispersos, tanto científicos como comerciales.  Posibilita el funcionamiento de aplicaciones a gran escala.  Facilita el acceso a recursos distribuidos desde nuestros PCs.  Todos estos objetivos y beneficios se engloban en la idea de "e-Ciencia".  2004 IDC llegaba a la conclusión de que la media de utilización de las plataformas de servidor basadas en procesadores x86 era sólo del 15%, mientras que Gartner Dataquest, ese mismo año, consideraba que, si la tecnología grid pudiera aumentar el porcentaje de uso de las capacidades de los servidores hasta el 90%, las empresas europeas podrían ahorrar hasta 4,5 millones de dólares anuales
SEGURIDAD Estos recursos se distribuyen en la red de forma transparente pero guardando unas pautas de seguridad y políticas de gestión de carácter tanto técnico como economico
Proyectos GRID
Edonkey, Emule o Limewire  Las Grid y Peer-to-peer (P2P) tienen mucho en común y especialmente la idea básica de compartición de recursos.  Entre las características diferentes podemos ver la P2P como mas anónima y generalizada en ordenadores de usuarios de Internet, mientras que las Grids nacen de una estructura de nodos más controlada y jerarquizada en centros científicos.  Otro proyecto también muy usado es Seti@Home. Éste cuenta con miles de PCs repartidos por Internet que ceden tiempo de sus procesadores, ciclos de proceso desocupados, para analizar señales buscando patrones inteligentes extraterrestres. Grid es un paso más allá de Internet, pues incorpora gran ancho de banda, alta velocidad de procesado, y bases de datos de gran tamaño con recursos disponibles para la industria, los científicos y los ciudadanos en general.  Se relaciona el concepto de grid con la nueva generación de Internet. El nuevo protocolo de Internet  IPv6  permitirá trabajar con una Internet más rápida y accesible.  El primero de estos proyectos revolucionarios, conocido por Distributed.net, emplea miles de ordenadores distintos para crackear códigos de encriptación (RC5-64, CSC, DES-III, DES-II-1, DES-II-1, RC5-56, etc.)
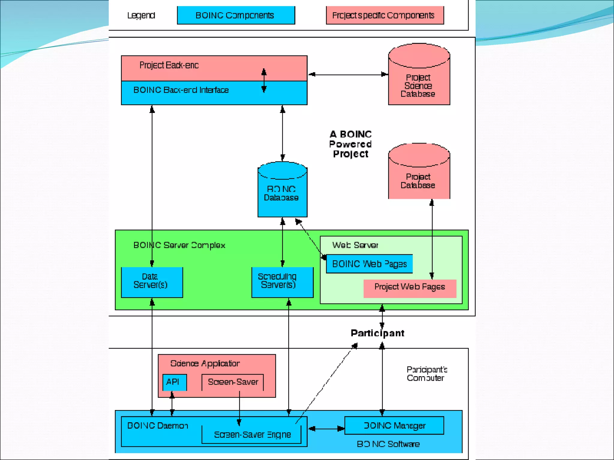
El primero de estos proyectos revolucionarios, conocido por Distributed.net, emplea miles de ordenadores distintos para crackear códigos de encriptación (RC5-64, CSC, DES-III, DES-II-1, DES-II-1, RC5-56, etc.)  El segundo y más popular de todos los proyectos de computación distribuida de la historia es SETI@home, cuyo objetivo, hasta su finalización en diciembre de 2005, era la búsqueda de vida extraterrestre mediante la detección de su tecnología de comunicaciones, buscando patrones que demuestren inteligencia en las ondas de radio procedentes del espacio.  integrado en Berkeley Open Infrastructure for Network Computing (BOINC), una iniciativa con objetivos similares.
  Proyecto Crossgrid Modelado y simulación de regiones susceptibles de inundaciones para predecir inundaciones y/o proporcionar datos a equipos de crisis en caso de inundación.
SOLUCIONES COMERCIALES La Enterprise Grid Alliance(EGA):  . Es un consorcio abierto enfocado en el desarrollo y promoción de soluciones de mallas empresariales  Sun Microsystems: El software Grid Engine de Sun hace más fácil agregar máquinas al Grid y automáticamente toma ventaja de la energía incrementada, por lo que ahorra tiempo y recursos a través de un Grid rápido, eficiente y confiable para el manejo y despliegue. Andago: Con el objetivo de acercar la tecnología Grid a los entornos industriales y de negocio,
TENDENCIAS  Los nuevos estándares para comunicaciones de objeto a objeto simplifican la construcción de redes multimarca y multiaplicación. La disponibilidad de microprocesadores de alto rendimiento permiten desplegar grandes aplicaciones sobre múltiples sistemas de bajo coste, en vez de sobre un único sistema de rango medio. La tecnología de networking de alta velocidad, cada vez más barata, proporciona mayores niveles de rendimiento cuando se despliega en arquitecturas TI distribuidas.
CASOS DE EXITO entornos de negocio, se encuentra, en España, el SCH.  sacar de grid para cálculos financieros complejos. Bank of America asegura haber ahorrado decenas de millones de dólares en tres años con la tecnología.  Novartis AG, gracias a una inversión de 400.000 dólares en tecnología grid de United Devices, ha obtenido ahorros de más de 2 millones de dólares. Mediante la integración de 2.700 PC con procesador Intel Pentium 4 ha conseguido una potencia de cálculo superior a los 5 Teraflops, que ha sido fundamental para acelerar el desarrollo de sus nuevos fármacos.
Ejemplo de interacción:
Ejemplo
 
LA GRID Crear una Grid a nivel mundial que pueda ser fácilmente accesible por usuarios no especializados. Ejemplo: Tengo que exportar este vídeo de 5GB a otro formato. Voy a enviarlo a la Grid.
@LIS : Contribuir a reducir la brecha digital y a la cohesión social entre Europa y América Latina
eela

presentation GRID

  • 1.
  • 2.
  • 3.
    QUE ES?? LlamamosGRID al sistema de computación distribuido que permite compartir recursos no centrados geográficamente para resolver problemas de gran escala Los recursos compartidos pueden ser Ordenadores (PCs, estaciones de trabajo, supercomputadoras, PDA, portátiles, móviles, etc), software, datos e información, instrumentos especiales (radio, telescopios, etc), personas/colaboradores… paradigma de computación distribuida altamente versátil, escalable y que permite combinar la potencia de muchos equipos para lograr una capacidad global prácticamente ilimitada. Se basa fundamentalmente en el acceso remoto a recursos computacionales, y su tecnología estándar es el Globus Toolkit. El término grid se refiere a una infraestructura que permite la integración y el uso colectivo de ordenadores de alto rendimiento, redes y bases de datos que son propiedad y están administrados por diferentes instituciones.
  • 4.
    INICIOS Una primeraexperiencia fue GriPhyN, para unir nodos en el proceso de Físicas de Altas Energías en EE.UU. En Europa con el apoyo de proyectos de CERN (Centro Europeo Investigación Nuclear) y el programa marco europeo se creó el software y red EDG Grid de Datos Europea. Ian Foster y Carl Kesselman a mediados de los 90. Los inicios del desarrollo de la tecnología grid se enfocaron, básicamente, en asuntos técnicos, como mantener unido el flujo de datos dentro de una estructura federada, formada por un gran número de ordenadores de centros de investigación interconectados.
  • 5.
    EJEMPLO El LHC(Large Hadron Collider) es un acelerador/colisionador de partículas de 27km de circunferencia construido en el CERN. El objetivo: encontrar el misterioso bosón de Higgs .
  • 6.
    Hay que buscaresta signatura característica:
  • 7.
    40 millones decolisiones por segundo. Tras un filtrado inicial, sólo 100 colisiones de interés por segundo. Cada colisión genera 1 Megabyte de datos. 100 Megabytes de datos por segundo que deben ser procesados (de manera no-trivial) y almacenados para su posterior estudio. El LHC producirá 1010 colisiones cada año. 10 Petabytes de información cada año.
  • 8.
    Relacionar: 1 MB= una foto digital 1 GB = 1024 MB 1 TB = 1024 GB = la producción anual total de libros en todo el mundo 1 PB = 1024 TB = la información que produce uno de los experimentos del LHC. 1 EB = 1024 PB = la producción anual de información en todo el mundo.
  • 9.
    En la computaciónGrid siempre intervienen varias organizaciones, cada una con sus propios recursos computacionales.
  • 10.
  • 11.
    OBJETIVO Compartir unaserie de recursos en la red de manera uniforme, segura, transparente, eficiente y fiable. Ofreciendo un único punto de acceso a un conjunto de recursos distribuidos geográficamente en diferentes dominios de administración Permitir gestionar y distribuir la potencia de cálculo disponible, de tal forma que los usuarios se beneficien de la potencia de ordenadores infrautilizados que se encuentran dispersos geográficamente Acceder a un supercomputador virtual con la potencia suficiente para realizar de forma sencilla los cálculos avanzados. Es decir, si el usuario necesita más memoria RAM y más disco duro para almacenar un trabajo no hace falta que lo haga en el de su propio equipo, sino que puede utilizar el de los otros ordenadores de la red Grid.
  • 12.
  • 13.
    VENTAJAS La potenciaque ofrecen multitud de computadores conectados en red usando Grid es prácticamente ilimitada ofrece una perfecta integración de sistemas y dispositivos heterogéneos, Se trata de una solución altamente escalable, potente y flexible, ya que evitarán problemas de falta de recursos (cuellos de botella) y nunca queda obsoleta Destacamos el papel de IBM invirtiendo en GRID como plataforma para ofrecer a sus clientes las ventajas como ahorro de tiempo y recursos económicos. Grid reduce la necesidad de abordar nuevas compras al poder ser desplegado sobre la infraestructura ya instalada, permitiendo conseguir ahorros de hasta el 93% en adquisición de hardware de servidor Grid puede ser implementada en muy pocos días, mientras que poner en marcha sistemas de clusters puede llevar de dos a tres meses, con potenciales interrupciones y caídas.
  • 14.
    DESVENTAJAS Recursos heterogéneos:Descubrimiento, selección, reserva, asignación, gestión y monitorización de recursos son procesos que deben controlarse externamente y que influyen en el funcionamiento del Grid. Desarrollo de aplicaciones para manejar el Grid Desarrollo de modelos eficientes de uso Comunicación lenta y no uniforme Organizativos: dominios de administración, modelo de explotación y costes, política de seguridad Económicos: precio de los recursos, oferta/demanda
  • 15.
    ARQUITECTURA Capacidad debalanceo de sistemas: no habría necesidad de calcular la capacidad de los sistemas en función de los picos de trabajo, ya que la capacidad se puede reasignar desde la granja de recursos a donde se necesite. Alta disponibilidad: Con la nueva funcionalidad, si un servidor falla, se reasignan los servicios en los servidores restantes. Reducción de costes: Con esta arquitectura los servicios son gestionados por "granjas de recursos". Ya no es necesario disponer de "grandes servidores" y podremos hacer uso de componentes de bajo coste. Cada sistema puede ser configurado siguiendo el mismo patrón. Las capas más altas son las más cercanas al usuario y las inferiores las más próximas a las redes de computación (capa de aplicación, capa de middleware, capa de recursos y capa de red).
  • 16.
  • 17.
  • 18.
    TOLERANCIA A FALLOSLas técnicas de checkpoint : Tolerancia a fallos para aplicaciones paralelas intracluster fuertemente acopladas, que se ejecutan localmente en nodos multiprocesador del Grid , En caso de fallo, el objetivo es relanzar localmente la aplicación completa en otro nodo del Grid desde el punto del fallo, independientemente de la arquitectura del mismo, Replicación de datos (FT-RD) : cada proceso se ejecuta de forma paralela en los nodos geográficamente distribuidos del Grid. En caso de fallo el objetivo es relanzar el proceso que ha fallado. a través de la replicación dinámica de datos en los nodos del Grid con el fin de detectar fallos y recuperar la consistencia del sistema, garantizando la conclusión de la aplicación. Chekpoint y log: Tolerancia a Fallos soportada por el sistema, transparente al usuario, ealizado mediante un esquema de control distribuido entre los todos los nodos, que permite detectar y aislar nodos que fallan y relanzar los procesos en otro nodo del Grid.
  • 19.
    ESCALABILIDAD Permite unagran escalabilidad El tráfico entre nodos está limitado a metadatos Mientras que el tráfico de imágenes se realiza directamente contra las máquinas que poseen la información haciendo una red GRID de almacenamientos y de datos El empleo de sistemas UNIX como base de servidor permite realizar el escalado del sistema de servidores desde PC's convencionales hasta servidores de alta envergadura.
  • 20.
    TIPOS Gridde recursos. Se utiliza para describir todos los recursos relacionados con las TI. Términos comunes en esta categoría son utility computing, empresa adaptativa y on-demand. Grid de datos. Se centra en tecnologías tales como gestión del ciclo de vida de la información, sistemas de ficheros distribuidos y servicios Web. Grid computacional. Es el más común. Se centra en PC y servidores, y es el más ampliamente utilizado en proyectos académicos y de investigación. También ha empezado a entrar en el mundo de la empresa, especialmente en los servicios financieros y en seguros.
  • 21.
  • 22.
    Grid se diferenciade los sistemas cliente-servidor y otras tecnologías actuales (CORBA, EJB o .NET), en que está orientada a los recursos computacionales y no a la información, la seguridad no está en un segundo plano y la comunicación es asíncrona. El World Wide Web proporciona un acceso transparente a información que está almacenada en millones de ordenadores repartidos por todo el mundo. Frente a ello, el GRID es una infraestructura nueva que proporciona acceso transparente a potencia de cálculo y capacidad de almacenamiento distribuida por una organización o por todo el mundo.
  • 23.
    REQUISITOS Los datosdeben compartirse entre miles de usuarios con intereses distintos. Se deben enlazar los centros principales de supercomputación, no sólo los PCs. Se debe asegurar que los datos sean accesibles en cualquier lugar y en cualquier momento. Debe armonizar las distintas políticas de gestión de muchos centros diferentes Debe proporcionar seguridad.
  • 24.
    BENEFICIOS Proporciona unmecanismo de colaboración transparente entre grupos dispersos, tanto científicos como comerciales. Posibilita el funcionamiento de aplicaciones a gran escala. Facilita el acceso a recursos distribuidos desde nuestros PCs. Todos estos objetivos y beneficios se engloban en la idea de "e-Ciencia". 2004 IDC llegaba a la conclusión de que la media de utilización de las plataformas de servidor basadas en procesadores x86 era sólo del 15%, mientras que Gartner Dataquest, ese mismo año, consideraba que, si la tecnología grid pudiera aumentar el porcentaje de uso de las capacidades de los servidores hasta el 90%, las empresas europeas podrían ahorrar hasta 4,5 millones de dólares anuales
  • 25.
    SEGURIDAD Estos recursosse distribuyen en la red de forma transparente pero guardando unas pautas de seguridad y políticas de gestión de carácter tanto técnico como economico
  • 26.
  • 27.
    Edonkey, Emule oLimewire Las Grid y Peer-to-peer (P2P) tienen mucho en común y especialmente la idea básica de compartición de recursos. Entre las características diferentes podemos ver la P2P como mas anónima y generalizada en ordenadores de usuarios de Internet, mientras que las Grids nacen de una estructura de nodos más controlada y jerarquizada en centros científicos. Otro proyecto también muy usado es Seti@Home. Éste cuenta con miles de PCs repartidos por Internet que ceden tiempo de sus procesadores, ciclos de proceso desocupados, para analizar señales buscando patrones inteligentes extraterrestres. Grid es un paso más allá de Internet, pues incorpora gran ancho de banda, alta velocidad de procesado, y bases de datos de gran tamaño con recursos disponibles para la industria, los científicos y los ciudadanos en general. Se relaciona el concepto de grid con la nueva generación de Internet. El nuevo protocolo de Internet IPv6 permitirá trabajar con una Internet más rápida y accesible. El primero de estos proyectos revolucionarios, conocido por Distributed.net, emplea miles de ordenadores distintos para crackear códigos de encriptación (RC5-64, CSC, DES-III, DES-II-1, DES-II-1, RC5-56, etc.)
  • 28.
    El primero deestos proyectos revolucionarios, conocido por Distributed.net, emplea miles de ordenadores distintos para crackear códigos de encriptación (RC5-64, CSC, DES-III, DES-II-1, DES-II-1, RC5-56, etc.) El segundo y más popular de todos los proyectos de computación distribuida de la historia es SETI@home, cuyo objetivo, hasta su finalización en diciembre de 2005, era la búsqueda de vida extraterrestre mediante la detección de su tecnología de comunicaciones, buscando patrones que demuestren inteligencia en las ondas de radio procedentes del espacio. integrado en Berkeley Open Infrastructure for Network Computing (BOINC), una iniciativa con objetivos similares.
  • 29.
    ProyectoCrossgrid Modelado y simulación de regiones susceptibles de inundaciones para predecir inundaciones y/o proporcionar datos a equipos de crisis en caso de inundación.
  • 30.
    SOLUCIONES COMERCIALES LaEnterprise Grid Alliance(EGA): . Es un consorcio abierto enfocado en el desarrollo y promoción de soluciones de mallas empresariales Sun Microsystems: El software Grid Engine de Sun hace más fácil agregar máquinas al Grid y automáticamente toma ventaja de la energía incrementada, por lo que ahorra tiempo y recursos a través de un Grid rápido, eficiente y confiable para el manejo y despliegue. Andago: Con el objetivo de acercar la tecnología Grid a los entornos industriales y de negocio,
  • 31.
    TENDENCIAS Losnuevos estándares para comunicaciones de objeto a objeto simplifican la construcción de redes multimarca y multiaplicación. La disponibilidad de microprocesadores de alto rendimiento permiten desplegar grandes aplicaciones sobre múltiples sistemas de bajo coste, en vez de sobre un único sistema de rango medio. La tecnología de networking de alta velocidad, cada vez más barata, proporciona mayores niveles de rendimiento cuando se despliega en arquitecturas TI distribuidas.
  • 32.
    CASOS DE EXITOentornos de negocio, se encuentra, en España, el SCH. sacar de grid para cálculos financieros complejos. Bank of America asegura haber ahorrado decenas de millones de dólares en tres años con la tecnología. Novartis AG, gracias a una inversión de 400.000 dólares en tecnología grid de United Devices, ha obtenido ahorros de más de 2 millones de dólares. Mediante la integración de 2.700 PC con procesador Intel Pentium 4 ha conseguido una potencia de cálculo superior a los 5 Teraflops, que ha sido fundamental para acelerar el desarrollo de sus nuevos fármacos.
  • 33.
  • 34.
  • 35.
  • 36.
    LA GRID Crearuna Grid a nivel mundial que pueda ser fácilmente accesible por usuarios no especializados. Ejemplo: Tengo que exportar este vídeo de 5GB a otro formato. Voy a enviarlo a la Grid.
  • 37.
    @LIS : Contribuira reducir la brecha digital y a la cohesión social entre Europa y América Latina
  • 38.