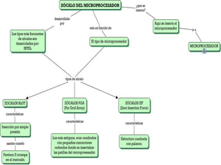
El zócalo o socket es un
sistema electromecánico
de soporte y conexión
eléctrica, instalado en la
placa base, que se usa
para fijar y conectar un
microprocesador. Se
utiliza en equipos de
arquitectura
abierta, donde se busca
que haya variedad de
componentes permitiendo
el cambio de la tarjeta o el
integrado.
El zócalo va soldado sobre
la placa base de manera que
tiene conexión eléctrica con
los circuitos del circuito
impreso. El procesador se
monta de acuerdo a unos
puntos de guía (borde de
plástico, indicadores
gráficos, pines o agujeros
restantes) de manera que
cada pin o contacto quede
alineado con el respectivo
punto del zócalo. Alrededor
del área del zócalo, se
definen espacios libres, se
instalan elementos de
sujeción y agujeros, que
permiten la instalación de
dispositivos de disipación de
calor, de manera que el
procesador quede entre el
zócalo y esos disipadores.
Fue utilizado para
los primeros
Pentium 4 basados
en el núcleo
Willamette.
Fue remplazado por
el Socket 478.
Es un tipo de conector para
microprocesadores, usado por primera
vez por la empresa Intel. El 370 se
refiere al número de orificios en el
zócalo para los pines del procesador.
Esta plataforma no es enteramente
obsoleta pero ha sido reemplazado
posteriormente por los zócalos
423/478/775 (para los procesadores
Intel Pentium 4 e Intel Core Duo).
La placa madre que contiene este procesador, soporta
memorias USB, memory card, disket pero no se pueden
mezclar los 2 tipos de memoria en la placa madre.
LGA 775
    Las velocidades de bus
    disponibles para esta
    arquitectura van desde
    533Mhz hasta
    1600MHz.
    Este tipo de zócalo es
    el "estándar" para casi
    todos los procesadores
    de consumo de Intel
    para equipos de
    sobremesa y algunos
    portátiles.
• Es diseñado como un
  reemplazo al zócalo LGA
  1156 (conocido como
  Socket H). LGA 1155
  tiene 1155 pines
  sobresalientes para hacer
  contacto con los pads en
  el procesador. Los
  procesadores de los
  zócalos LGA 1155 y LGA
  1156 no son compatibles
  entre sí debido a que las
  muescas de los zócalos
  son diferentes.
• Fue diseñado para sustituir a LGA 775.
Es una implementación de zócalo para procesadores Intel Core
i7, que se caracteriza por presentar una arquitectura muy
distinta a las anteriores líneas de procesadores para socket 775
y anteriores.
también llamado Socket
R, es un zócalo de CPU
creado por Intel, que
remplaza la anterior
generación Intel LGA
1366(Socket B) y LGA 1567
en la gama de alto
rendimiento en equipos de
sobremesa y servidores de
la marca. El zócalo tiene
2011 pines que tocan los
puntos de contacto en la
parte inferior del
procesador. Socket R utiliza
QPI para conectar la CPU a
CPUs adicionales y el
Southbridge en un sistema
de dos sockets.
ZÓCALOS DE PROCESADORES INTEL

ZÓCALOS DE PROCESADORES INTEL

  • 2.
    El zócalo osocket es un sistema electromecánico de soporte y conexión eléctrica, instalado en la placa base, que se usa para fijar y conectar un microprocesador. Se utiliza en equipos de arquitectura abierta, donde se busca que haya variedad de componentes permitiendo el cambio de la tarjeta o el integrado.
  • 3.
    El zócalo vasoldado sobre la placa base de manera que tiene conexión eléctrica con los circuitos del circuito impreso. El procesador se monta de acuerdo a unos puntos de guía (borde de plástico, indicadores gráficos, pines o agujeros restantes) de manera que cada pin o contacto quede alineado con el respectivo punto del zócalo. Alrededor del área del zócalo, se definen espacios libres, se instalan elementos de sujeción y agujeros, que permiten la instalación de dispositivos de disipación de calor, de manera que el procesador quede entre el zócalo y esos disipadores.
  • 5.
    Fue utilizado para losprimeros Pentium 4 basados en el núcleo Willamette. Fue remplazado por el Socket 478.
  • 6.
    Es un tipode conector para microprocesadores, usado por primera vez por la empresa Intel. El 370 se refiere al número de orificios en el zócalo para los pines del procesador. Esta plataforma no es enteramente obsoleta pero ha sido reemplazado posteriormente por los zócalos 423/478/775 (para los procesadores Intel Pentium 4 e Intel Core Duo).
  • 7.
    La placa madreque contiene este procesador, soporta memorias USB, memory card, disket pero no se pueden mezclar los 2 tipos de memoria en la placa madre.
  • 8.
    LGA 775 Las velocidades de bus disponibles para esta arquitectura van desde 533Mhz hasta 1600MHz. Este tipo de zócalo es el "estándar" para casi todos los procesadores de consumo de Intel para equipos de sobremesa y algunos portátiles.
  • 9.
    • Es diseñadocomo un reemplazo al zócalo LGA 1156 (conocido como Socket H). LGA 1155 tiene 1155 pines sobresalientes para hacer contacto con los pads en el procesador. Los procesadores de los zócalos LGA 1155 y LGA 1156 no son compatibles entre sí debido a que las muescas de los zócalos son diferentes.
  • 10.
    • Fue diseñadopara sustituir a LGA 775.
  • 11.
    Es una implementaciónde zócalo para procesadores Intel Core i7, que se caracteriza por presentar una arquitectura muy distinta a las anteriores líneas de procesadores para socket 775 y anteriores.
  • 12.
    también llamado Socket R,es un zócalo de CPU creado por Intel, que remplaza la anterior generación Intel LGA 1366(Socket B) y LGA 1567 en la gama de alto rendimiento en equipos de sobremesa y servidores de la marca. El zócalo tiene 2011 pines que tocan los puntos de contacto en la parte inferior del procesador. Socket R utiliza QPI para conectar la CPU a CPUs adicionales y el Southbridge en un sistema de dos sockets.