15/11/2018 Ing. E Batista Him
USO DE CURSORES Y PROCEDIMIENTO
ALMACENADOS EN SQL SERVER
Pasos a seguir, Crear el proyecto
e incluir las librerías a usar,
sugerencia usar el net framework 4.5
USO DE CURSORES Y PROCEDIMIENTO
ALMACENADOS EN SQL SERVER
Pasos a seguir, Crear el proyecto
e incluir las librerías a usar,
sugerencia usar el net framework 4.5
USO DE CURSORES Y PROCEDIMIENTO ALMACENADOS EN SQL SERVER Y ORACLE 11G, Pasos a seguir, Crear el
proyecto e incluir las librerías a usar, sugerencia usar el net framework 4.5
USO DE CURSORES Y PROCEDIMIENTO ALMACENADOS EN SQL SERVER Y ORACLE 11G, Pasos a seguir, Crear el
proyecto e incluir las librerías a usar, sugerencia usar el net framework 4.5
15/11/2018 Ing. E Batista Him
15/11/2018 Ing. E Batista Him
1.Crear el formulario en visual estudio,
incluir las librerías para la conexión, con
el import de sql server, incluir el diseño
del formulario.
2. Crear el procedimiento almacenado el
el servidor y enviar el parámetro a buscar
3. Llamar el SP (procedimiento
)almacenado desde Visual estudio, pero
antes debes crear el SP en el servidor.
4. Ejecuta la consulta en modo consola en
el servidor para ver los datos a mostrar.
5.Al finalizar debe salir en su formulario
los datos de la tabla o la vista de una
tabla. Usted puede incluir en lugar de la
tabla una vista.
REM importar conexión de visual estudio librerías de conexionara sql server ok
Imports System.Data
Imports System.Data.SqlClient
Public Class Form1
Private Sub DataGridView1_CellContentClick(sender As Object, e As DataGridViewCellEventArgs) Handles DataGridView1.CellContentClick
End Sub
Private Sub Label5_Click(sender As Object, e As EventArgs) Handles Label5.Click
End Sub
Private Sub Form1_Load(sender As Object, e As EventArgs) Handles MyBase.Load
REM comentarios de formulario
REM Obtener el ip del computador, EBatista
Dim IpComputador As System.Net.IPHostEntry = System.Net.Dns.GetHostByName(System.Net.Dns.GetHostName)
Dim ipAddr As Net.IPAddress() = IpComputador.AddressList
Me.Text = "Ejemplo de llamado al procedimiento almacenado grupo131"
Label7.Text = ipAddr(0).ToString()
Label5.Text = Environ("COMPUTERNAME")
Label6.Text = Environ("USERNAME")
End Sub
IMPORTAR LA LIBRERIAS DE SQL EN VISUAL ESTUDIO
15/11/2018 Ing. E Batista Him
Private Sub Button1_Click(sender As Object, e As EventArgs) Handles Button1.Click
REM boton de buscar por nombre en la base de datos, del procedimiento almacenado
Dim contador, i As Integer REM contador
Dim montoCorriente As Single REM monto cta corriente
contador = 0
i = 0
montoCorriente = 0 REM iniciarizar en cero
Label10.Text = "" REM blanco el datos
REM Dim cn As New SqlConnection("Data Source=PNDC05;Initial Catalog=RED01;Integrated Security=True;")
Dim cn As New SqlConnection("Data Source=pndc64;Initial Catalog=SaldoBanco;Persist Security Info=True;User ID=XXORTEGA;Password=XXORTEGA;")
Dim cmd As New SqlCommand("SP_GRUPO1SF131", cn) REM nombre proc almacenado = SP_GRUPO1SF131, tienes que crearlo en sql svr
cmd.CommandType = CommandType.StoredProcedure REM tipo conexion proc almacenado
cn.Open()
Dim Buscar As New SqlParameter("@nom", SqlDbType.VarChar) REM @nom la variable que esta proce almacenado=sp ir a buscar tabla
Buscar.Size = 40 REM el tamaño es de 40
Buscar.Value = TextBox1.Text REM agregar el parametro a buscar del texbox1
cmd.Parameters.Add(Buscar)
Dim da As New SqlDataAdapter REM SqlDataAdapter de visual =da
da.SelectCommand = cmd REM conexion al sp
da.SelectCommand.Connection = cn REM la conexion con DB
Dim ds As New DataSet REM ds es el dataset
da.Fill(ds, "GRUPO1SF131") REM nombre de la tabla Fill = nombre de la tabla en sql server llenar los datos
DataGridView1.DataSource = ds.Tables("GRUPO1SF131") REM Cargamos datagripview del ds.tables
contador = DataGridView1.RowCount - 1
Label9.Text = contador REM mover el contador al label9.text
REM totalizamos CtaAhorros en monto total cells=5 monto corriente
For i = 0 To contador Step 1
montoCorriente = DataGridView1.Rows(i).Cells(5).Value + montoCorriente
Next
Label10.Text = "Cta Ahorros= $ " + Str(montoCorriente) REM convertimos a cadena
End Sub
End Class
15/11/2018 Ing. E Batista Him
15/11/2018 Ing. E Batista Him
Ejecutar la consulta en modo consola
para ver los datos del procedimiento
almacenado en el servidor, figura del
lado derecho
15/11/2018 Ing. E Batista Him
USO DE CURSORES Y PROCEDIMIENTO
ALMACENADOS EN ORACLE 11G,
Pasos a seguir, Crear el proyecto
e incluir las librerías a usar,
sugerencia usar el net framework 4.5
USO DE CURSORES Y PROCEDIMIENTO
ALMACENADOS EN ORACLE 11G,
Pasos a seguir, Crear el proyecto
e incluir las librerías a usar,
sugerencia usar el net framework 4.5
15/11/2018 Ing. E Batista Him
USO DE CURSORES Y PROCEDIMIENTO ALMACENADOS EN ORACLE 11G, Pasos a seguir, Crear el proyecto e
incluir las librerías a usar, sugerencia usar el net framework 4.5
USO DE CURSORES Y PROCEDIMIENTO ALMACENADOS EN ORACLE 11G, Pasos a seguir, Crear el proyecto e
incluir las librerías a usar, sugerencia usar el net framework 4.5
15/11/2018 Ing. E Batista Him
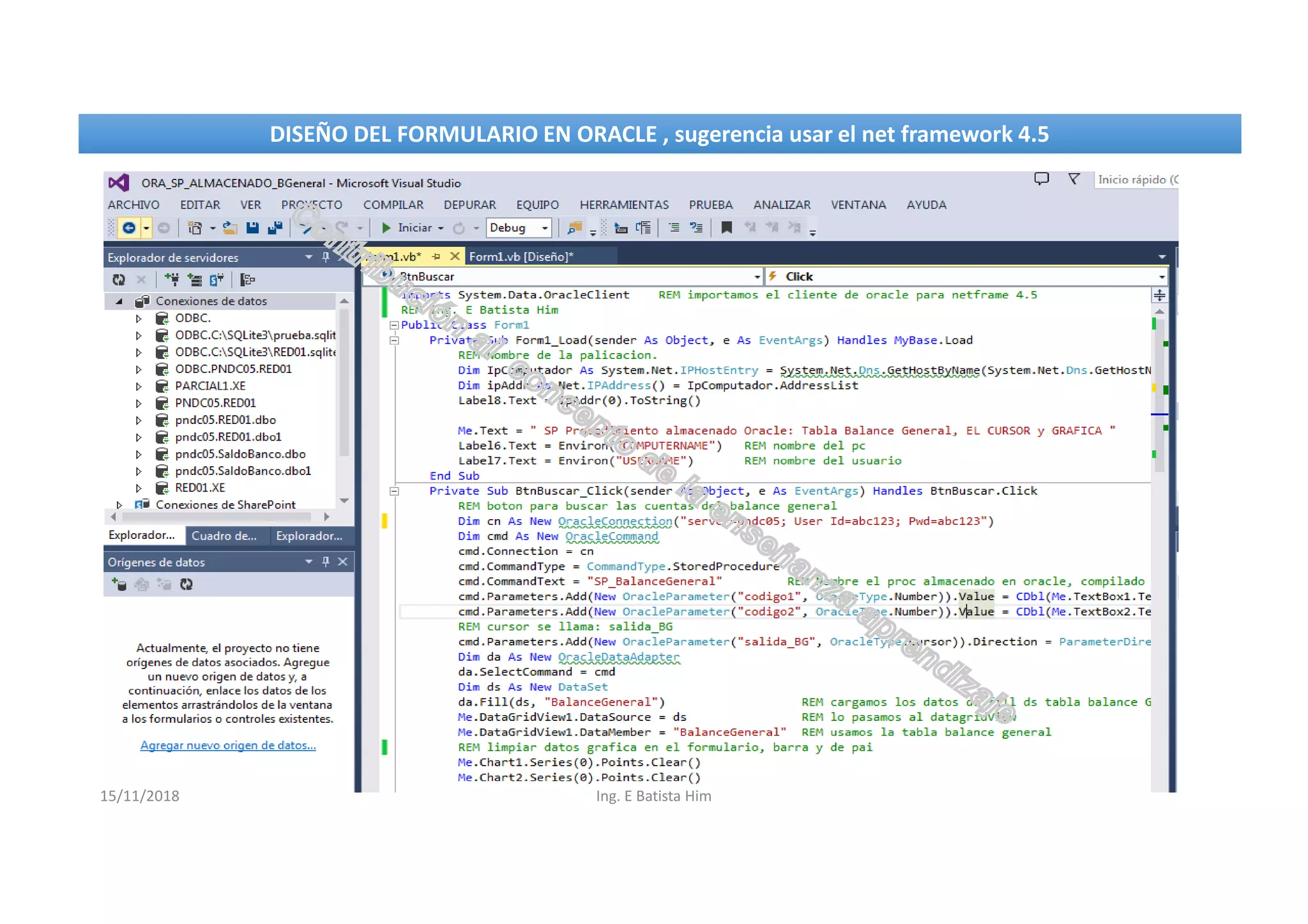
DISEÑO DEL FORMULARIO EN ORACLE , sugerencia usar el net framework 4.5DISEÑO DEL FORMULARIO EN ORACLE , sugerencia usar el net framework 4.5
15/11/2018 Ing. E Batista Him
DISEÑO DEL FORMULARIO EN ORACLE , sugerencia usar el net framework 4.5DISEÑO DEL FORMULARIO EN ORACLE , sugerencia usar el net framework 4.5
set serveroutput on;
select *from BALANCE_GENERAL where codigo between 0 and 444444;
La saldia en SqlDeveloper y tambien por la web
15/11/2018 Ing. E Batista Him
15/11/2018 Ing. E Batista Him
DISEÑO DEL FORMULARIO EN ORACLE , sugerencia usar el net framework 4.5, Con la herramienta
SqlDeveloper incluir la consulta para ver la tabla o la vista en Oracle.
DISEÑO DEL FORMULARIO EN ORACLE , sugerencia usar el net framework 4.5, Con la herramienta
SqlDeveloper incluir la consulta para ver la tabla o la vista en Oracle.
15/11/2018 Ing. E Batista Him
Corrida de la consulta en la por medio de la web en Oracle, y también conectando con el celular , lado derechoCorrida de la consulta en la por medio de la web en Oracle, y también conectando con el celular , lado derecho
15/11/2018 Ing. E Batista Him
En esta pantalla la consulta, en visual estudio, en la web de
Oracle y la conexión desde el celular, a la misma base de
datos
xxxxxx

Cursores , procedimientos almacenados en oracle y sql server

  • 1.
    15/11/2018 Ing. EBatista Him USO DE CURSORES Y PROCEDIMIENTO ALMACENADOS EN SQL SERVER Pasos a seguir, Crear el proyecto e incluir las librerías a usar, sugerencia usar el net framework 4.5 USO DE CURSORES Y PROCEDIMIENTO ALMACENADOS EN SQL SERVER Pasos a seguir, Crear el proyecto e incluir las librerías a usar, sugerencia usar el net framework 4.5
  • 2.
    USO DE CURSORESY PROCEDIMIENTO ALMACENADOS EN SQL SERVER Y ORACLE 11G, Pasos a seguir, Crear el proyecto e incluir las librerías a usar, sugerencia usar el net framework 4.5 USO DE CURSORES Y PROCEDIMIENTO ALMACENADOS EN SQL SERVER Y ORACLE 11G, Pasos a seguir, Crear el proyecto e incluir las librerías a usar, sugerencia usar el net framework 4.5 15/11/2018 Ing. E Batista Him
  • 3.
    15/11/2018 Ing. EBatista Him 1.Crear el formulario en visual estudio, incluir las librerías para la conexión, con el import de sql server, incluir el diseño del formulario. 2. Crear el procedimiento almacenado el el servidor y enviar el parámetro a buscar 3. Llamar el SP (procedimiento )almacenado desde Visual estudio, pero antes debes crear el SP en el servidor. 4. Ejecuta la consulta en modo consola en el servidor para ver los datos a mostrar. 5.Al finalizar debe salir en su formulario los datos de la tabla o la vista de una tabla. Usted puede incluir en lugar de la tabla una vista.
  • 4.
    REM importar conexiónde visual estudio librerías de conexionara sql server ok Imports System.Data Imports System.Data.SqlClient Public Class Form1 Private Sub DataGridView1_CellContentClick(sender As Object, e As DataGridViewCellEventArgs) Handles DataGridView1.CellContentClick End Sub Private Sub Label5_Click(sender As Object, e As EventArgs) Handles Label5.Click End Sub Private Sub Form1_Load(sender As Object, e As EventArgs) Handles MyBase.Load REM comentarios de formulario REM Obtener el ip del computador, EBatista Dim IpComputador As System.Net.IPHostEntry = System.Net.Dns.GetHostByName(System.Net.Dns.GetHostName) Dim ipAddr As Net.IPAddress() = IpComputador.AddressList Me.Text = "Ejemplo de llamado al procedimiento almacenado grupo131" Label7.Text = ipAddr(0).ToString() Label5.Text = Environ("COMPUTERNAME") Label6.Text = Environ("USERNAME") End Sub IMPORTAR LA LIBRERIAS DE SQL EN VISUAL ESTUDIO 15/11/2018 Ing. E Batista Him
  • 5.
    Private Sub Button1_Click(senderAs Object, e As EventArgs) Handles Button1.Click REM boton de buscar por nombre en la base de datos, del procedimiento almacenado Dim contador, i As Integer REM contador Dim montoCorriente As Single REM monto cta corriente contador = 0 i = 0 montoCorriente = 0 REM iniciarizar en cero Label10.Text = "" REM blanco el datos REM Dim cn As New SqlConnection("Data Source=PNDC05;Initial Catalog=RED01;Integrated Security=True;") Dim cn As New SqlConnection("Data Source=pndc64;Initial Catalog=SaldoBanco;Persist Security Info=True;User ID=XXORTEGA;Password=XXORTEGA;") Dim cmd As New SqlCommand("SP_GRUPO1SF131", cn) REM nombre proc almacenado = SP_GRUPO1SF131, tienes que crearlo en sql svr cmd.CommandType = CommandType.StoredProcedure REM tipo conexion proc almacenado cn.Open() Dim Buscar As New SqlParameter("@nom", SqlDbType.VarChar) REM @nom la variable que esta proce almacenado=sp ir a buscar tabla Buscar.Size = 40 REM el tamaño es de 40 Buscar.Value = TextBox1.Text REM agregar el parametro a buscar del texbox1 cmd.Parameters.Add(Buscar) Dim da As New SqlDataAdapter REM SqlDataAdapter de visual =da da.SelectCommand = cmd REM conexion al sp da.SelectCommand.Connection = cn REM la conexion con DB Dim ds As New DataSet REM ds es el dataset da.Fill(ds, "GRUPO1SF131") REM nombre de la tabla Fill = nombre de la tabla en sql server llenar los datos DataGridView1.DataSource = ds.Tables("GRUPO1SF131") REM Cargamos datagripview del ds.tables contador = DataGridView1.RowCount - 1 Label9.Text = contador REM mover el contador al label9.text REM totalizamos CtaAhorros en monto total cells=5 monto corriente For i = 0 To contador Step 1 montoCorriente = DataGridView1.Rows(i).Cells(5).Value + montoCorriente Next Label10.Text = "Cta Ahorros= $ " + Str(montoCorriente) REM convertimos a cadena End Sub End Class 15/11/2018 Ing. E Batista Him
  • 6.
    15/11/2018 Ing. EBatista Him Ejecutar la consulta en modo consola para ver los datos del procedimiento almacenado en el servidor, figura del lado derecho
  • 7.
    15/11/2018 Ing. EBatista Him USO DE CURSORES Y PROCEDIMIENTO ALMACENADOS EN ORACLE 11G, Pasos a seguir, Crear el proyecto e incluir las librerías a usar, sugerencia usar el net framework 4.5 USO DE CURSORES Y PROCEDIMIENTO ALMACENADOS EN ORACLE 11G, Pasos a seguir, Crear el proyecto e incluir las librerías a usar, sugerencia usar el net framework 4.5
  • 8.
    15/11/2018 Ing. EBatista Him USO DE CURSORES Y PROCEDIMIENTO ALMACENADOS EN ORACLE 11G, Pasos a seguir, Crear el proyecto e incluir las librerías a usar, sugerencia usar el net framework 4.5 USO DE CURSORES Y PROCEDIMIENTO ALMACENADOS EN ORACLE 11G, Pasos a seguir, Crear el proyecto e incluir las librerías a usar, sugerencia usar el net framework 4.5
  • 9.
    15/11/2018 Ing. EBatista Him DISEÑO DEL FORMULARIO EN ORACLE , sugerencia usar el net framework 4.5DISEÑO DEL FORMULARIO EN ORACLE , sugerencia usar el net framework 4.5
  • 10.
    15/11/2018 Ing. EBatista Him DISEÑO DEL FORMULARIO EN ORACLE , sugerencia usar el net framework 4.5DISEÑO DEL FORMULARIO EN ORACLE , sugerencia usar el net framework 4.5
  • 11.
    set serveroutput on; select*from BALANCE_GENERAL where codigo between 0 and 444444; La saldia en SqlDeveloper y tambien por la web 15/11/2018 Ing. E Batista Him
  • 12.
    15/11/2018 Ing. EBatista Him DISEÑO DEL FORMULARIO EN ORACLE , sugerencia usar el net framework 4.5, Con la herramienta SqlDeveloper incluir la consulta para ver la tabla o la vista en Oracle. DISEÑO DEL FORMULARIO EN ORACLE , sugerencia usar el net framework 4.5, Con la herramienta SqlDeveloper incluir la consulta para ver la tabla o la vista en Oracle.
  • 13.
    15/11/2018 Ing. EBatista Him Corrida de la consulta en la por medio de la web en Oracle, y también conectando con el celular , lado derechoCorrida de la consulta en la por medio de la web en Oracle, y también conectando con el celular , lado derecho
  • 14.
    15/11/2018 Ing. EBatista Him En esta pantalla la consulta, en visual estudio, en la web de Oracle y la conexión desde el celular, a la misma base de datos xxxxxx