QUE ES UN LMS?

Es un sistema de manejo de enseñanza
virtual basado en la web.

Tiene como funcionalidad principal la
administración del conocimiento de los
cursos que una organización en particular
coloca en línea para que su personal se
capacite.

Un LMS es capaz de asignar cursos a
determinadas áreas, secciones, puestos,
empleados, grupos de empleados, etc., de
cualquier organización.
OBJETIVO

El objetivo de esta administración del conocimiento es la
mejora del know-how así como el aumento de la
eficiencia, ya que en la práctica, el e- learning está
enfocado a ejecutar secuencias de cursos de
capacitación sobre los medios en “en línea” con la
aplicación de pocos recursos.
CARACTERISTICAS


 Rapidez y facilidad de uso
 Herramientas de creación de
  contenidos.
 Integración
 Herramientas de evaluación
 Herramientas de colaboración
FUNCIONES

 Matricular alumnos
 Configurar cursos
 Asignar cursos a un alumno
 Publicación de contenido
 Realizar evaluaciones
 Publicación de evaluaciones.
PARA QUE NOS SIRVE?

Esta plataforma de e-learning, le servirá de soporte
a docentes y alumnos, donde tendrá un entorno que
le permitirá enseñar y aprender.
Con dicha plataforma, tendrá un completo entorno que le
permitirá enseñar y aprender, coordinar proyectos, crear un
entorno colaborativo y, además:

 Asignar cursos a un alumno
 Crear y visualizar el programa
 Mantener un calendario del cursos sus        fechas, hitos
    y actividades.
   Administrar las notas de los alumnos.
   Matricula de alumnos
   Ver o escuchar contenido web dinámico
   Administrar los usuarios, roles, y permisos.
   Realización de evaluaciones.
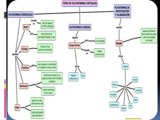
TIPOS DE LMS
Dependiendo del sistema e-learning que se quiera
  implementar se pueden seleccionar varios tipos de
  plataforma, aunque en muchos de los casos esta
  decisión se ve influida por los costos.

En el cual podemos mencionar:
 Plataformas de software libre
 Plataformas comerciales o de propietario.
HERRAMIENTAS DE UNA PLATAFORMA
             E - LEARNING

Existen 4 tipos de herramientas distribuidas en las
  secciones de las aulas virtuales:

 Administrativas
 Operativas
 Académicas Expositivas
 Académicas Interactivas
PLATAFORMAS DE
            SOFTWARE LIBRE

Plataforma que se utiliza para una formación abierta
sin ningún costo estas son generadas             por
instituciones educativas.

Las más usadas son:
 dotLRN
 Moodle
 Dokeos
VENTAJAS
BENEFICIOS:


 Facilidad de acceso.
 Los cursos pueden ser accesados
  en cualquier momento y en cualquier
  lugar, respetando el ritmo de
  aprendizaje de cada uno.
 Los costos pueden ser menores y
  los desplazamientos eliminados.
DESVENTAJAS

Limitaciones:

 Acceso lento, en caso de que la empresa no tenga
  banda ancha.
 Recursos de audio y video incompatibles con la red.
 Algunos cursos son más eficaces cuando son
  combinados con entretenimientos presenciales.
PLATAFORMAS COMERCIALES O DE
               PROPIETARIO
Plataforma que se utilizan en las empresas para realizar
  diversas funcionalidades, de acuerdo a             las
  necesidades y el presupuesto del proyecto.

Las mas usadas son:
 Blackboard
 Atutor
 WebCT
CONCLUSIONES

 Existen muchas plataformas de educación virtual, que
  adoptemos una depende de nuestras       necesidades
  técnicas y pedagógicas.

 Un uso de las TICs y mediante la adopción    de la
  metodología PACIE, garantiza una implementación de
  plataformas de educación virtual éxitos.

Funcion de un LMS

  • 1.
    QUE ES UNLMS? Es un sistema de manejo de enseñanza virtual basado en la web. Tiene como funcionalidad principal la administración del conocimiento de los cursos que una organización en particular coloca en línea para que su personal se capacite. Un LMS es capaz de asignar cursos a determinadas áreas, secciones, puestos, empleados, grupos de empleados, etc., de cualquier organización.
  • 2.
    OBJETIVO El objetivo deesta administración del conocimiento es la mejora del know-how así como el aumento de la eficiencia, ya que en la práctica, el e- learning está enfocado a ejecutar secuencias de cursos de capacitación sobre los medios en “en línea” con la aplicación de pocos recursos.
  • 3.
    CARACTERISTICAS  Rapidez yfacilidad de uso  Herramientas de creación de contenidos.  Integración  Herramientas de evaluación  Herramientas de colaboración
  • 4.
    FUNCIONES  Matricular alumnos Configurar cursos  Asignar cursos a un alumno  Publicación de contenido  Realizar evaluaciones  Publicación de evaluaciones.
  • 5.
    PARA QUE NOSSIRVE? Esta plataforma de e-learning, le servirá de soporte a docentes y alumnos, donde tendrá un entorno que le permitirá enseñar y aprender.
  • 6.
    Con dicha plataforma,tendrá un completo entorno que le permitirá enseñar y aprender, coordinar proyectos, crear un entorno colaborativo y, además:  Asignar cursos a un alumno  Crear y visualizar el programa  Mantener un calendario del cursos sus fechas, hitos y actividades.  Administrar las notas de los alumnos.  Matricula de alumnos  Ver o escuchar contenido web dinámico  Administrar los usuarios, roles, y permisos.  Realización de evaluaciones.
  • 7.
    TIPOS DE LMS Dependiendodel sistema e-learning que se quiera implementar se pueden seleccionar varios tipos de plataforma, aunque en muchos de los casos esta decisión se ve influida por los costos. En el cual podemos mencionar:  Plataformas de software libre  Plataformas comerciales o de propietario.
  • 8.
    HERRAMIENTAS DE UNAPLATAFORMA E - LEARNING Existen 4 tipos de herramientas distribuidas en las secciones de las aulas virtuales:  Administrativas  Operativas  Académicas Expositivas  Académicas Interactivas
  • 9.
    PLATAFORMAS DE SOFTWARE LIBRE Plataforma que se utiliza para una formación abierta sin ningún costo estas son generadas por instituciones educativas. Las más usadas son:  dotLRN  Moodle  Dokeos
  • 10.
    VENTAJAS BENEFICIOS:  Facilidad deacceso.  Los cursos pueden ser accesados en cualquier momento y en cualquier lugar, respetando el ritmo de aprendizaje de cada uno.  Los costos pueden ser menores y los desplazamientos eliminados.
  • 11.
    DESVENTAJAS Limitaciones:  Acceso lento,en caso de que la empresa no tenga banda ancha.  Recursos de audio y video incompatibles con la red.  Algunos cursos son más eficaces cuando son combinados con entretenimientos presenciales.
  • 12.
    PLATAFORMAS COMERCIALES ODE PROPIETARIO Plataforma que se utilizan en las empresas para realizar diversas funcionalidades, de acuerdo a las necesidades y el presupuesto del proyecto. Las mas usadas son:  Blackboard  Atutor  WebCT
  • 14.
    CONCLUSIONES  Existen muchasplataformas de educación virtual, que adoptemos una depende de nuestras necesidades técnicas y pedagógicas.  Un uso de las TICs y mediante la adopción de la metodología PACIE, garantiza una implementación de plataformas de educación virtual éxitos.