Educación Tecnológica:
“Utilización del

Software educativo”

Capacitación 2013
Que es una computadora:
Básicamente, la computadora consta de dos partes
bien distinguibles una parte de HARDWARE y otra
parte de SOFTWARE. Podemos ver a estos dos
componentes formando parte del sistema de
procesamiento de datos desde un enfoque sistémico
como se muestra en el gráfico.
Hardware : son los
componentes físicos:
CPU y dispositivos
periféricos
Software : Conjunto de
programas
El SOFTWARE es la parte lógica de un sistema de
procesamiento de datos o bien podemos decir que el
software es el conjunto de programas que se ejecutan
en un sistema y, mediante instrucciones, indican los
pasos que se deben realizar para resolver un
determinado problema.
El software se divide en dos grupos:

Software de sistemas, Software de aplicaciones
El software del sistema es el conjunto de programas
indispensables para que el sistema funcione. Se
denomina también programas de sistema.
Los programas son: sistema operativo, editores de
textos, los compiladores e interpretes (lenguajes de
programación) y los programas de utilidad.
Software de Aplicación
Es un conjunto de programas diferente al software del
sistema, éstos se encargan de manipular la
información que el usuario necesita procesar, son
programas que desarrollan una tarea específica y
cuya finalidad es permitirle al usuario realizar su
trabajo con facilidad, rapidez, agilidad y precisión.

Entre el software de aplicación se tiene varios grupos,
como son:
procesadores de texto, hoja electrónica, graficadores,
bases de datos, agendas, programas de contabilidad,
aplicaciones matemáticas, entre otros, algunos
ejemplos son: Word, Excel, Acces, CorelDraw, FoxPro,
Trident, etc.
Software Educativo
Los programas educativos pueden tratar las
diferentes materias (matemáticas, idiomas,
geografía, dibujo), de formas muy diversas (a
partir de cuestionarios, facilitando una
información estructurada a los alumnos, mediante
la simulación de fenómenos) y ofrecer un entorno
de trabajo más o menos sensible a las
circunstancias de los alumnos y más o menos rico
en posibilidades de interacción; pero todos
comparten cinco características esenciales:
•

Son materiales elaborados con una finalidad
didáctica, como se desprende de la definición.
CARACTERISTICAS
Son interactivos, contestan inmediatamente las
acciones de los estudiantes y permiten un diálogo y
un intercambio de informaciones entre el ordenador y
los estudiantes. Individualizan el trabajo de los
estudiantes, ya que se adaptan al ritmo de trabajo
cada uno y pueden adaptar sus actividades según las
actuaciones de los alumnos.
Son fáciles de usar. Los conocimientos informáticos
necesarios para utilizar la mayoría de estos
programas son similares a los conocimientos de
electrónica necesarios para usar un vídeo, es decir,
son mínimos, aunque cada programa tiene unas
reglas.
Software Educativo y Multimedia
Editores de Texto: Un editor de texto es un programa
que permite escribir y modificar archivos digitales
compuestos únicamente por texto sin formato,
conocidos comúnmente como archivos de texto.
Hoja de Cálculo

En un programa de hoja de cálculo, los datos y las
fórmulas necesarios se introducen en formularios
tabulares (hojas de cálculo u hojas de trabajo), y se
utilizan para analizar, controlar, planificar o evaluar el
impacto de los cambios reales o propuestos sobre una
estrategia económica. Los programas de hoja de
cálculo usan filas, columnas y celdas.
Graficadores
Los programas
graficadores, como
Corel, Photoshop, Photo
Editor, Publisher trabajan
con dibujos vectoriales o
mapas de bits. Este tipo
de programas facilitan la
creación de ilustraciones
profesionales: desde
simples logotipos a
complejas ilustraciones
técnicas.
Diseños con computadoras
Los “sistemas de diseño asistido por computadora”
(CAD, computer assisted design) permiten realizar
simulaciones completas de los objetos diseñados por
computadora, pasear por el interior de edificios,
recorrer paisajes inexistentes o el propio cuerpo
humano.
Son instrumentos insustituibles para artistas,
ingenieros, arquitectos y científicos. Estas
herramientas no sólo nos ayudan a pensar sobre los
objetos construidos de una manera más realista sino
que nos permiten expresar mejor nuestras ideas,
diseños o proyectos.
WEBLOG Y WEBQUEST,
IDEAL PARA EL APRENDIZAJE SIGNIFICATIVO Y
COLABORATIVO
EL WEBLOG : Un weblog (también llamado blog) es un
espacio personal de escritura en la Internet. Podemos
pensarlo como un diario en línea, un lugar en el que una
persona lo usa para escribir asiduamente. En el blog
toda la escritura se maneja vía la Web.
Un blog está diseñado para que, como en un diario,
cada escritura, tenga fecha de publicación, de forma
tal que el escritor o weblogger y los lectores puedan
seguir una secuenciación de todo lo que se ha
publicado en el blog.
EL WEBLOG O BLOG COMO HERRAMIENTA
DIDÁCTICA:
Un blog puede ser diseñado como queramos desde el
punto de vista didáctico.
En este espacio pueden converger todas y cada una
de las distintos medios y modalidades educativas.
Es por ello, que se vuelve una clara herramienta
paradigmática de convergencia de medios.
Para poder crear un blog y tener un mejor
conocimiento de las opciones ofrecidas, podemos
visitar la página: http://www.blogger.com
WebQuest
Es una metodología de trabajo en el proceso
de enseñanza aprendizaje que implica el uso
de Internet y busca integrar el uso de la
herramienta informática aplicando a un
determinado área o materia curricular para
buscar eficientemente la información
aprovechando las posibilidades educativas e
informativas de Internet.
Características:

Estimula el aprendizaje de los contenidos por
descubrimiento.
Permite desarrollar destrezas en el uso de las
TICs ya que el alumno aprende las técnicas de
navegación, búsqueda eficiente de la información.
Desarrolla habilidades para la elaboración de
informes, también puede trabajar con imágenes,
archivos de videos y sonidos, manejo de
traductores, etc.
Las webquest tiene partes bien definidas,
(Introducción, Tarea, Proceso, Recursos,
Evaluación, Conclusión y Guía Didáctica).
Microsoft Publisher
Publisher es un programa de autoedición que sirve para
crear publicaciones y paginas Web ya sea personales o
para su empresa o negocio.
Microsoft Publisher es un programa que permite
preparar con mucha facilidad trabajos como folletos,
tarjetas, rótulos, hojas informativas, y almanaques,
entre otros.
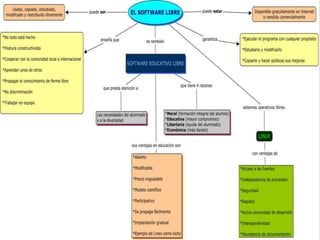
¿Qué es software libre?
«Software libre» significa que el software
respeta la libertad de los usuarios y la
comunidad. En términos generales, los
usuarios tienen la libertad de copiar,
distribuir, estudiar, modificar y mejorar el
software. Con estas libertades, los usuarios
(tanto individualmente como en forma
colectiva) controlan el programa y lo que
hace.
Un programa es software libre si los usuarios tienen
las cuatro libertades esenciales:

1- La libertad de ejecutar el programa para cualquier
propósito.
2- La libertad de estudiar cómo funciona el
programa, y cambiarlo para que haga lo que usted
quiera . El acceso al código fuente es una condición
necesaria para ello.
3- La libertad de redistribuir copias para ayudar a su
prójimo.
4La libertad de distribuir copias de sus versiones
modificadas a terceros . Esto le permite ofrecer a
toda la comunidad la oportunidad de beneficiarse de
las modificaciones. El acceso al código fuente es una
condición necesaria para ello.
diferentes categorías de software.
A NO CONFUNDIR

Hay programas que los podemos instalar sin el pago de una
licencia. Esos programas no son libres, son gratuitos.
Es muy común confundir los términos “libre” y “gratuito”.

El software libre es una cuestión de libertad, no de precio. Pero
las empresas de software privativo usan habitualmente el
término «free software» para referirse al precio (ya que free en
inglés es también gratuito). Algunas veces lo que quieren decir
es que se puede obtener una copia de los binarios (del programa
ejecutable) sin costo alguno, otras veces se refieren a que la
copia está incluida en el ordenador que se va a comprar, y que
se paga un solo precio por ambas cosas.
¿Qué es Neobook?
Neobook es un programa
de Neosoft, es una
herramienta de autor o
herramienta de desarrollo
multimedia, que nos
permite crear aplicaciones
multimedia interactivas
ejecutables en cualquier
ordenador
independientemente de
que este programa esté
instalado en el mismo.
Programa que sirve para realizar publicaciones
electrónicas, es decir, sirve para crear
y distribuir materiales para su lectura y utilización
posterior en un ordenador.
Las publicaciones electrónicas pueden aprovechar la
capacidad multimedia de los ordenadores para incluir
animaciones, imágenes, vídeo y sonido.
Es una de las herramientas de autor de mayor difusión
en el mercado educativo.
Puede crearse desde una simple presentación a
publicaciones que enlacen con otros materiales, o
incluso a otros programas.
Para qué sirve?
¿Qué tipo de aplicaciones interactivas multimedia se pueden
crear con Neobook?
Son aplicaciones en las que el usuario puede interactuar
leyendo, contestando preguntas, etc. En ellas puedes crear o
insertar texto, imágenes, sonido, audio, vídeo o gifs, suelen
tener varias páginas (por eso se dice que permite crear
“publicaciones” electrónicas), y en ellas siempre hay botones
que sirven para moverte por ellas o con otras funciones.
Neobook es un programa fácil de utilizar.

¿Cómo?:

- Creando aplicaciones interactivas, con grandes posibilidades
de programación.
- Actuando sobre el programa.
¿Para quién puede ser útil?
Neobook es una herramienta útil tanto para los
profesores como para los alumnos.
Así, los profesores pueden elaborar con ella ejercicios
para sus clases, en cualquier materia curricular; pero
también pueden usarla los alumnos creando sus propios
apuntes.
Por ejemplo, en la clase de lengua pueden crear
historias con formato de libros electrónicos; en la clase
de matemáticas pueden crear actividades con números,
etc.
¿Qué necesitas para utilizarlo?
Evidentemente, tener instalado el programa Neobook, para
crear aplicaciones con él.

Objetivos del curso
"Aplicaciones multimedia con Neobook" es un curso creado
con dos objetivos:
Conocer el programa Neobook: en qué consiste, qué
herramientas tiene, para qué sirve...
Aprender a utilizarlo a través de ejemplos concretos de varias
aplicaciones.
Pero además, con este curso buscamos la difusión de esta
herramienta de autor en los entornos educativos, con el fin de
que los profesores se familiaricen con ella y mejore, por tanto, la
calidad de la enseñanza acorde con el actual desarrollo de las
nuevas tecnologías.
El contenido del curso es el siguiente:
Tema 1:
• Introducción a Neobook
• Presentación
• Descarga
• Instalación
Tema 2:
• Recorrido por Neobook
Aquí realizararemos un recorrido básico por el
programa Neobook. Paso a paso se irán viendo cada
una de las opciones más importantes del programa.
Tiene los siguientes apartados:
• Entrar en Neobook
• La pantalla de Neobook
• Los menús
• Paleta de herramientas
• Operaciones con las páginas.
• La página maestra.
• Compilar la publicación.
Herramientas asociadas
En este capítulo se verán herramientas relacionadas con
tratamiento de imágenes y sonido cuyos resultados pueden ser
aplicables durante la realización de una aplicación multimedia
con Neobook.

Éstas son:
Neopaint: un excelente programa de dibujo y de retoque
fotográfico que permite alcanzar resultados de un nivel bastante
alto y a precio bajo. Además, es un programa muy sencillo de
utilizar y es el complemento ideal para editar imágenes
utilizadas en Neobook.
Éste es su menú principal:
Neotoon: Con esta herramienta se crean
animaciones que pueden ser utilizadas en una
aplicación de Neobook. Ésta es su apariencia:
Funciones avanzadas
Trabajando los textos: El Editor de Texto de NeoBook
nos provee de las herramientas necesarias para crear
documentos de texto que podamos insertar en
nuestras publicaciones. Aprenderemos a mejorar el
aspecto visual de los textos utilizados en nuestra
aplicación y a realizar enlaces con hipertextos,
asociar acciones a un texto, etc.

Botones de acción: Recorrido por todos los mandatos
de acción, tanto básicos como avanzados, del
programa Neobook.
Utilidades
En este capítulo veremos otras herramientas que nos servirán
para el curso.
Escanear imágenes: una sencilla explicación de cómo se realiza la
digitalización de imágenes a través de un programa "shareware":
Paint Shop Pro. Recomendado para aquellos alumnos que no hayan
trabajado estos aspectos.
Grabar sonidos: utilizaremos para ello la grabadora de sonidos de
Windows.

Transferencia de ficheros: Aprenderemos a instalar y utilizar un
programa que nos permita enviar ficheros a través de Internet.
Dividir ficheros: Si nuestra actividad final ocupara mucho espacio,
será útil aprender a utilizar un programa que nos permita dividirlo
en partes para poder enviarlo más cómodamente.
AHORA
SI A
TRABAJAR

software libre

  • 1.
  • 2.
    Que es unacomputadora: Básicamente, la computadora consta de dos partes bien distinguibles una parte de HARDWARE y otra parte de SOFTWARE. Podemos ver a estos dos componentes formando parte del sistema de procesamiento de datos desde un enfoque sistémico como se muestra en el gráfico. Hardware : son los componentes físicos: CPU y dispositivos periféricos Software : Conjunto de programas
  • 4.
    El SOFTWARE esla parte lógica de un sistema de procesamiento de datos o bien podemos decir que el software es el conjunto de programas que se ejecutan en un sistema y, mediante instrucciones, indican los pasos que se deben realizar para resolver un determinado problema. El software se divide en dos grupos: Software de sistemas, Software de aplicaciones El software del sistema es el conjunto de programas indispensables para que el sistema funcione. Se denomina también programas de sistema. Los programas son: sistema operativo, editores de textos, los compiladores e interpretes (lenguajes de programación) y los programas de utilidad.
  • 5.
    Software de Aplicación Esun conjunto de programas diferente al software del sistema, éstos se encargan de manipular la información que el usuario necesita procesar, son programas que desarrollan una tarea específica y cuya finalidad es permitirle al usuario realizar su trabajo con facilidad, rapidez, agilidad y precisión. Entre el software de aplicación se tiene varios grupos, como son: procesadores de texto, hoja electrónica, graficadores, bases de datos, agendas, programas de contabilidad, aplicaciones matemáticas, entre otros, algunos ejemplos son: Word, Excel, Acces, CorelDraw, FoxPro, Trident, etc.
  • 7.
    Software Educativo Los programaseducativos pueden tratar las diferentes materias (matemáticas, idiomas, geografía, dibujo), de formas muy diversas (a partir de cuestionarios, facilitando una información estructurada a los alumnos, mediante la simulación de fenómenos) y ofrecer un entorno de trabajo más o menos sensible a las circunstancias de los alumnos y más o menos rico en posibilidades de interacción; pero todos comparten cinco características esenciales: • Son materiales elaborados con una finalidad didáctica, como se desprende de la definición.
  • 8.
    CARACTERISTICAS Son interactivos, contestaninmediatamente las acciones de los estudiantes y permiten un diálogo y un intercambio de informaciones entre el ordenador y los estudiantes. Individualizan el trabajo de los estudiantes, ya que se adaptan al ritmo de trabajo cada uno y pueden adaptar sus actividades según las actuaciones de los alumnos. Son fáciles de usar. Los conocimientos informáticos necesarios para utilizar la mayoría de estos programas son similares a los conocimientos de electrónica necesarios para usar un vídeo, es decir, son mínimos, aunque cada programa tiene unas reglas.
  • 9.
    Software Educativo yMultimedia Editores de Texto: Un editor de texto es un programa que permite escribir y modificar archivos digitales compuestos únicamente por texto sin formato, conocidos comúnmente como archivos de texto.
  • 10.
    Hoja de Cálculo Enun programa de hoja de cálculo, los datos y las fórmulas necesarios se introducen en formularios tabulares (hojas de cálculo u hojas de trabajo), y se utilizan para analizar, controlar, planificar o evaluar el impacto de los cambios reales o propuestos sobre una estrategia económica. Los programas de hoja de cálculo usan filas, columnas y celdas.
  • 11.
    Graficadores Los programas graficadores, como Corel,Photoshop, Photo Editor, Publisher trabajan con dibujos vectoriales o mapas de bits. Este tipo de programas facilitan la creación de ilustraciones profesionales: desde simples logotipos a complejas ilustraciones técnicas.
  • 12.
    Diseños con computadoras Los“sistemas de diseño asistido por computadora” (CAD, computer assisted design) permiten realizar simulaciones completas de los objetos diseñados por computadora, pasear por el interior de edificios, recorrer paisajes inexistentes o el propio cuerpo humano. Son instrumentos insustituibles para artistas, ingenieros, arquitectos y científicos. Estas herramientas no sólo nos ayudan a pensar sobre los objetos construidos de una manera más realista sino que nos permiten expresar mejor nuestras ideas, diseños o proyectos.
  • 13.
    WEBLOG Y WEBQUEST, IDEALPARA EL APRENDIZAJE SIGNIFICATIVO Y COLABORATIVO EL WEBLOG : Un weblog (también llamado blog) es un espacio personal de escritura en la Internet. Podemos pensarlo como un diario en línea, un lugar en el que una persona lo usa para escribir asiduamente. En el blog toda la escritura se maneja vía la Web. Un blog está diseñado para que, como en un diario, cada escritura, tenga fecha de publicación, de forma tal que el escritor o weblogger y los lectores puedan seguir una secuenciación de todo lo que se ha publicado en el blog.
  • 14.
    EL WEBLOG OBLOG COMO HERRAMIENTA DIDÁCTICA: Un blog puede ser diseñado como queramos desde el punto de vista didáctico. En este espacio pueden converger todas y cada una de las distintos medios y modalidades educativas. Es por ello, que se vuelve una clara herramienta paradigmática de convergencia de medios. Para poder crear un blog y tener un mejor conocimiento de las opciones ofrecidas, podemos visitar la página: http://www.blogger.com
  • 15.
    WebQuest Es una metodologíade trabajo en el proceso de enseñanza aprendizaje que implica el uso de Internet y busca integrar el uso de la herramienta informática aplicando a un determinado área o materia curricular para buscar eficientemente la información aprovechando las posibilidades educativas e informativas de Internet.
  • 16.
    Características: Estimula el aprendizajede los contenidos por descubrimiento. Permite desarrollar destrezas en el uso de las TICs ya que el alumno aprende las técnicas de navegación, búsqueda eficiente de la información. Desarrolla habilidades para la elaboración de informes, también puede trabajar con imágenes, archivos de videos y sonidos, manejo de traductores, etc. Las webquest tiene partes bien definidas, (Introducción, Tarea, Proceso, Recursos, Evaluación, Conclusión y Guía Didáctica).
  • 17.
    Microsoft Publisher Publisher esun programa de autoedición que sirve para crear publicaciones y paginas Web ya sea personales o para su empresa o negocio. Microsoft Publisher es un programa que permite preparar con mucha facilidad trabajos como folletos, tarjetas, rótulos, hojas informativas, y almanaques, entre otros.
  • 19.
    ¿Qué es softwarelibre? «Software libre» significa que el software respeta la libertad de los usuarios y la comunidad. En términos generales, los usuarios tienen la libertad de copiar, distribuir, estudiar, modificar y mejorar el software. Con estas libertades, los usuarios (tanto individualmente como en forma colectiva) controlan el programa y lo que hace.
  • 20.
    Un programa essoftware libre si los usuarios tienen las cuatro libertades esenciales: 1- La libertad de ejecutar el programa para cualquier propósito. 2- La libertad de estudiar cómo funciona el programa, y cambiarlo para que haga lo que usted quiera . El acceso al código fuente es una condición necesaria para ello. 3- La libertad de redistribuir copias para ayudar a su prójimo. 4La libertad de distribuir copias de sus versiones modificadas a terceros . Esto le permite ofrecer a toda la comunidad la oportunidad de beneficiarse de las modificaciones. El acceso al código fuente es una condición necesaria para ello.
  • 23.
  • 24.
    A NO CONFUNDIR Hayprogramas que los podemos instalar sin el pago de una licencia. Esos programas no son libres, son gratuitos. Es muy común confundir los términos “libre” y “gratuito”. El software libre es una cuestión de libertad, no de precio. Pero las empresas de software privativo usan habitualmente el término «free software» para referirse al precio (ya que free en inglés es también gratuito). Algunas veces lo que quieren decir es que se puede obtener una copia de los binarios (del programa ejecutable) sin costo alguno, otras veces se refieren a que la copia está incluida en el ordenador que se va a comprar, y que se paga un solo precio por ambas cosas.
  • 31.
    ¿Qué es Neobook? Neobookes un programa de Neosoft, es una herramienta de autor o herramienta de desarrollo multimedia, que nos permite crear aplicaciones multimedia interactivas ejecutables en cualquier ordenador independientemente de que este programa esté instalado en el mismo.
  • 32.
    Programa que sirvepara realizar publicaciones electrónicas, es decir, sirve para crear y distribuir materiales para su lectura y utilización posterior en un ordenador. Las publicaciones electrónicas pueden aprovechar la capacidad multimedia de los ordenadores para incluir animaciones, imágenes, vídeo y sonido. Es una de las herramientas de autor de mayor difusión en el mercado educativo. Puede crearse desde una simple presentación a publicaciones que enlacen con otros materiales, o incluso a otros programas.
  • 33.
    Para qué sirve? ¿Quétipo de aplicaciones interactivas multimedia se pueden crear con Neobook? Son aplicaciones en las que el usuario puede interactuar leyendo, contestando preguntas, etc. En ellas puedes crear o insertar texto, imágenes, sonido, audio, vídeo o gifs, suelen tener varias páginas (por eso se dice que permite crear “publicaciones” electrónicas), y en ellas siempre hay botones que sirven para moverte por ellas o con otras funciones. Neobook es un programa fácil de utilizar. ¿Cómo?: - Creando aplicaciones interactivas, con grandes posibilidades de programación. - Actuando sobre el programa.
  • 34.
    ¿Para quién puedeser útil? Neobook es una herramienta útil tanto para los profesores como para los alumnos. Así, los profesores pueden elaborar con ella ejercicios para sus clases, en cualquier materia curricular; pero también pueden usarla los alumnos creando sus propios apuntes. Por ejemplo, en la clase de lengua pueden crear historias con formato de libros electrónicos; en la clase de matemáticas pueden crear actividades con números, etc.
  • 35.
    ¿Qué necesitas parautilizarlo? Evidentemente, tener instalado el programa Neobook, para crear aplicaciones con él. Objetivos del curso "Aplicaciones multimedia con Neobook" es un curso creado con dos objetivos: Conocer el programa Neobook: en qué consiste, qué herramientas tiene, para qué sirve... Aprender a utilizarlo a través de ejemplos concretos de varias aplicaciones. Pero además, con este curso buscamos la difusión de esta herramienta de autor en los entornos educativos, con el fin de que los profesores se familiaricen con ella y mejore, por tanto, la calidad de la enseñanza acorde con el actual desarrollo de las nuevas tecnologías.
  • 36.
    El contenido delcurso es el siguiente: Tema 1: • Introducción a Neobook • Presentación • Descarga • Instalación Tema 2: • Recorrido por Neobook Aquí realizararemos un recorrido básico por el programa Neobook. Paso a paso se irán viendo cada una de las opciones más importantes del programa. Tiene los siguientes apartados: • Entrar en Neobook • La pantalla de Neobook • Los menús • Paleta de herramientas • Operaciones con las páginas. • La página maestra. • Compilar la publicación.
  • 37.
    Herramientas asociadas En estecapítulo se verán herramientas relacionadas con tratamiento de imágenes y sonido cuyos resultados pueden ser aplicables durante la realización de una aplicación multimedia con Neobook. Éstas son: Neopaint: un excelente programa de dibujo y de retoque fotográfico que permite alcanzar resultados de un nivel bastante alto y a precio bajo. Además, es un programa muy sencillo de utilizar y es el complemento ideal para editar imágenes utilizadas en Neobook. Éste es su menú principal:
  • 38.
    Neotoon: Con estaherramienta se crean animaciones que pueden ser utilizadas en una aplicación de Neobook. Ésta es su apariencia:
  • 39.
    Funciones avanzadas Trabajando lostextos: El Editor de Texto de NeoBook nos provee de las herramientas necesarias para crear documentos de texto que podamos insertar en nuestras publicaciones. Aprenderemos a mejorar el aspecto visual de los textos utilizados en nuestra aplicación y a realizar enlaces con hipertextos, asociar acciones a un texto, etc. Botones de acción: Recorrido por todos los mandatos de acción, tanto básicos como avanzados, del programa Neobook.
  • 40.
    Utilidades En este capítuloveremos otras herramientas que nos servirán para el curso. Escanear imágenes: una sencilla explicación de cómo se realiza la digitalización de imágenes a través de un programa "shareware": Paint Shop Pro. Recomendado para aquellos alumnos que no hayan trabajado estos aspectos. Grabar sonidos: utilizaremos para ello la grabadora de sonidos de Windows. Transferencia de ficheros: Aprenderemos a instalar y utilizar un programa que nos permita enviar ficheros a través de Internet. Dividir ficheros: Si nuestra actividad final ocupara mucho espacio, será útil aprender a utilizar un programa que nos permita dividirlo en partes para poder enviarlo más cómodamente.
  • 41.