UNIVERSIDAD REGIONAL AUTONOMA DE LOS ANDES

                   UNIANDES

            SISTEMAS MERCANTILES

                  SISTEMAS

           INGENIERIA DE SOFTWARE II




DATOS INFORMATIVOS
NOMBRE: CRISTIAN SANTIAGO COLOMA ARCOS
NIVEL: SEXTO SISTEMAS



                     AÑO

                      2012
UNIVERSIDAD REGIONAL AUTONOMA DE LOS ANDES

              VIDEO ACERCA DE LA HERRAMIENTA CASE

                          MAGIC DRAW

FECHA: 08/05/2012



1-Link:
http://www.youtube.com/watch?v=uZC04c1gSpI


2-Nombre Del Video:
MAGIC DRAW.CC. wmv


3-Nombre Del Que Público:
COLOMA 39


4-El código para embeber o incluir el youtube en otros
sitios web.
http://youtu.be/uZC04c1gSpI
UNIVERSIDAD REGIONAL AUTONOMA DE LOS ANDES

                             UNIANDES

                        SISTEMAS MERCANTILES

                             SISTEMAS

                     INGENIERIA DE SOFTWARE II




                     CUADRO SINÒPTICO
DATOS INFORMATIVOS

NOMBRE: CRISTIAN SANTIAGO COLOMA ARCOS

NIVEL: SEXTO SISTEMAS

FECHA: 08/05/2012



                          OBSERVACIONES

TEMA GENERAL                     TEMAS           SUBTEMA
CLASES Y CONCEPTOS AFINES



         Sobre la programación orientada a objetos.

         Clase: describe un conjunto de objetos en el que todos tienen los mismos atributos

         Atributos: pueden ser de instancias es decir ligadas a objetos individuales y de clase que no están
         relacionados con ningu8n objeto en particular de las clases



                                                                  En Una clase hay un Clasificador se puede
 Representación ampliada de
                                                                  utilizar como símbolo de la clase un simple
 las clases
                                                                  rectángulo con el nombre.



                                                                                   3 compartimientos
                                                   Contiene el nombre de clase                  Contiene la lista de los
                                                                                                atributos


                                                                         Corresponde a los servicios de las
                                                                         clases



                                                                                          Ejemplo
                                      Parte superior del compartimiento de la
El compartimiento del nombre
                                      clase se puede indicar un estereotipo                     <<análisis>>

                                      Debajo se encuentra el nombre de la                        Rectángulo
                                      clase o un sustantivo
                                                                                              (Estado=……,…….)



                                                                             Nombre o identificador
Especificación de los atributos           Cada atributo tiene


                                                                             Un tipo          Y este puede ser un tipo
                                                                                              simple de lenguaje de
                                                                                              programación
                                      En la visibilidad de un atributo
                                      son indicados mediante los
                                      siguientes símbolos


                   Publico “+”              Protegido “#”                 Privado “_”
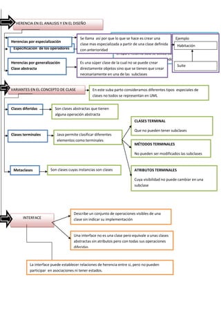
HERENCIA EN EL ANALISIS Y EN EL DISEÑO


                                         Se llama así por que Visibilidadhace es crear una
                                                               lo que se nombre’(‘lista-de-parámetros’)’:tipo-de-
                                                                                                      Ejemplo
Herencias por especialización                                 retorno’*‘property clase definida
                                                                                   string’+
                                         clase mas especializada a partir de una                       Habitación
 Especificación de los operadores        con define
                                          Se anterioridad
                                          asi                   El tipo e retorno solo se utiliza cuando la operación solo
                                                                devuelve un valor como resultado
Herencias por generalización             Es una súper clase de la cual no se puede crear
                                                                                                       Suite
Clase abstracta                          directamente objetos sino que se tienen que crear
                                         necesariamente en una de las subclases


VARIANTES EN EL CONCEPTO DE CLASE                En este suba parto consideramos diferentes tipos especiales de
                                                 clases no todos se representan en UML


Clases diferidas         Son clases abstractas que tienen
                         alguna operación abstracta
                                                                           CLASES TERMINAL

                                                                           Que no pueden tener subclases
Clases terminales          Java permite clasificar diferentes
                           elementos como terminales
                                                                           MÉTODOS TERMINALES

                                                                           No pueden ser modificados las subclases



 Metaclases            Son clases cuyas instancias son clases              ATRIBUTOS TERMINALES

                                                                           Cuya visibilidad no puede cambiar en una
                                                                           subclase




                                     Describe un conjunto de operaciones visibles de una
       INTERFACE                     clase sin indicar su implementación


                                     Una interface no es una clase pero equivale a unas clases
                                     abstractas sin atributos pero con todas sus operaciones
                                     diferidas



           La interface puede establecer relaciones de herencia entre si, pero no pueden
           participar en asociaciones ni tener estados.
UNIVERSIDAD REGIONAL AUTONOMA DE LOS ANDES

                                   UNIANDES

                         SISTEMAS MERCANTILES

                       INGENIERIA DE SOFTWARE II

FECHA : 14/05/2012

                                   CUESTIONARIO




   1. Un grupo de datos puede estar formado por datos elementales y/o grupos de
      datos. Represéntelos gráficamente con un diagrama de clases

                                    DATOS




                  D. Elementales               Grupo de datos




   2. En el departamento comercial de una empresa hay vendedores, de quienes
      se disponen de cifras de ventas de cada uno para los seis últimos meses.
      Representarlos con diagramas de clases de dos maneras diferentes.
             EMPRESA




            DEPARTAMENTO                    VENDEDORES          FACTURAS
            COMERCIAL




                                             VENTAS
3. Representar una clase Alumno con el número de alumnos y una operación
   para contarlos.

                                  ALUMNO

                        #NOMBRE

                        #APELLIDO

                        #EDAD

                        #DIRECCION

                        VISIBILIDAD DE DATOS




4. Cuando se hace una generalización, ¿la súper clase será siempre una clase

   Abstracta?

   SI POR QUE UNA CLASE ABSTRACTA ES UNA SUPER CLASES YA
   QUE EN LA CUAL NO SE PERMITE CREAR DIRECTAMENTE OBJETOS,
   SINO QUE SE TIENEN QUE CREAR NECESARIAMENTE ENALGUNA
   DE SUS SUBCLASES

5. ¿Qué relación se establece entre una clase abstracta y una clase diferida?

   LAS CLASES DIFERIDAS SON CLASES ABSTRACTAS QUE TIENEN
   UNA OPERACIÓN ABSTRACTA

6. ¿Cómo se indica que una clase es abstracta?



7. ¿Cuáles son los símbolos y denominaciones de las tres opciones estándar de
   la visibilidad de UML?

   PUBLICO=”+”

   PROTEGIDO=”#”

   PRIVADO=”-”
8. ¿Cuáles son los tres compartimentos estándar del símbolo de clase?

EL PRIMER COMPARTIMIENTO CONTIENE EL NOMBRE DE LA CLASE

EL SEGUNDO COMPARTIMIENTO CONTIENE LOS DIFERENTES ATRIBUTOS
DE LAS CLASES.



           UNIVERSIDAD REGIONAL AUTONOMA DE LOS ANDES

                                       UNIANDES

                             SISTEMAS MERCANTILES

                           INGENIERIA DE SOFTWARE II

FECHA     :16/05/2012

                                    TIPOS DE RELACION

PRIMER GRAFICO




PRIMER GRAFICO

Este grafico podemos observar los tipos de relaciones de agregación y generalización

POR QUE

En la parte portero y equipo y jugador no portero y equipo existe el tipo de relación que es
de agregación por que permite que uno de los papeles tenga el significado de “parte” y otro
tenga el significado de “todo” es decir de un objeto grande se derivan en cosas más
pequeñas .

 En la parte portero, jugador no portere y jugador existe un tipo de relación que es
generalización por que todos los datos llegan a formar parte de un solo objeto como es
“jugador”

SEGUNDO GRAFICO
SEGUNDO GRAFICO

Este grafico podemos observar los tipos de relaciones de agregación y generalización

POR QUE

Entre la clases cliente , proyecto existe el tipo de relación que es asociación al igual que entre
la clases proyecto jefe de proyecto y técnico es igual asociación por que una clases necesita
otra u otras para la implementación de sus operaciones.

Entre la clases empleados y jefe de proyecto, técnico existe el tipo de relación de
generalización por que de una clase mayor se deriva algunas subclases por que la unión de
las subclases se llaga a un todo y a algo en genera.



TERCER GRAFICO




TERCER GRAFICO

Asociación, agregación, composición, generalización,

Por que

En Este Grafico Encontramos Los Tipos De Relación de asociación que existe entre la clase
hospital y sus diferentes subclases existe agregación entre la clase hospital y asociación,
generalización, entre sección y las diferentes alternativas que nos brinda existe además
composición entre área que posee la clases hospital y los diferentes tipos de servicio que
brinda
UNIVERSIDAD REGIONAL AUTONOMA DE LOS ANDES

                                       UNIANDES

                             SISTEMAS MERCANTILES

                           INGENIERIA DE SOFTWARE II
FECHA    : 21/05/2012

                   TRABAJO DE INGENIERIA EN SOFTWARE II

1 EL NOMBRE DEL BLOG

        HERRAMIENTA CASE

      STARUML

2 EL NOMBRE DEL ALUMNO QUE ELABORÓ EL BLOG

     CRISTIAN SANTIAGO COLOMA ARCOS

3 LA DIRECCIÓN URL DEL BLOG

     http://santycoloma.blogspot.com/

4 EL CÓDIGO PARA EMBEBER O INCLUIR EL BLOG EN OTROS SITIOS WEB.

     http://www.blogger.com/share-post-menu.g?blogID=7592626768863432047



           UNIVERSIDAD REGIONAL AUTONOMA DE LOS ANDES

                                       UNIANDES

                             SISTEMAS MERCANTILES

                           INGENIERIA DE SOFTWARE II

                                        PARCIAL 1

FECHA:21/05/22012

                                       CUESTIONARIO

RESPUESTA 1

Porque en las otras ingenierías no existe falta de Formalismo y metodología, Herramientas de
soporte, Administración eficaz.
RESPUESTA 2

       Ingeniería de software es el área de la ingeniería que ofrece métodos y técnicas para
       desarrollar y mantener software.
       En si la relación mas importante es que las dos tienes que ver con el desarrollo de
       software. Esta ingeniería trata con áreas muy diversas de la informática y de las
       ciencias de la computación, tales como construcción de compiladores, sistemas
       operativos, o desarrollos Intranet/Internet, abordando todas las fases del ciclo de vida
       del desarrollo de cualquier tipo de sistemas de información y aplicables a infinidad de
       áreas: negocios, investigación científica.

RESPUESTA 3

Porque ambos ciclos sirven para el desarrollo de sistemas es el conjunto de actividades
que los analistas, diseñadores y usuarios realizan para desarrollar e implantar un sistema
de información.

El método del ciclo de vida o de cascada para el desarrollo de sistemas consta de las
siguientes actividades:

1) Investigación preliminar

       Aclaración de la solicitud
       Estudio de factibilidad




Respuesta4

Las herramientas orientadas a objetos son mejores Por que fueron           desarrolladas para
automatizar esos procesos y facilitar las tareas de coordinación de los eventos que necesitan
ser mejorados en el ciclo de desarrollo de software.

Respuesta 5

La finalidad de OMG es la intención de encontrar un modelo de información para su evaluación
y gestión,

Respuesta 6



              ALUMNO

              #NUMERO:STRING




              ( ) DATOS OPCIONALES
RESPUESTA 7

        Una superclase puede tener cualquier número de subclases.
        Una subclase puede tener sólo una superclase.

RESPUESTA 8

SE DISTINGUE UNA AGREGACION DE UNA COMPOCICION BASANDONOS EN LA FORMA Y
COLOR DE SU FIGURA YA QUE LA AGRAGACINON PERMITE INCLUIR UNA CLASE EN OTRA MAS
GRANDE MIENTRAS LA COMPOCICION NOS DA A CONOCER LAS DIFERENTES AREAS QUE
TIENE ESA CLASE.

RESPUESTA9

PUEDE SER CUANDO DESCOMPONEMOS A UN EQUIPO DE FUTBOL EN LA CUAL
ENCONTRAMOS LOS DELANTEROS , ARQUEROS, DEFENSAS TODOS ELLOS SON DIFERENTES
CLASES PERO QUE FORMAN PARTE DE UNA SOLA CLASE .

RESPUESTA10

                                     ASOCIACION

                                     AGREGACION



                                             COMPOSICION



                                           GENERALIZACION



                                            DEPENDENCIA



DESCRIPCION

-Asociado: clase general de las que se derivan las demás

-Agregación: clase derivada de una clase mayor

-Composición: de lo que esta formado esa clases o de que clase proviene

-Generalización: de todas las clases se llega a una principal que da a conocer en general sobre
dicha clase

-Dependencia: dependen de otras clases para sobresalir.
UNIVERSIDAD REGIONAL AUTONOMA DE LOS ANDES

                            UNIANDES

                     SISTEMAS MERCANTILES

                            SISTEMAS

DATOS INFORMATIVOS

NOMBRE: CRISTIAN SANTIAGO COLOMA ARCOS

NIVEL   : SEXTO SEMESTRE                           FECHA:28/05/2012

                           CASOS DE USO

        Ejercicio para la gestión de un pequeño vídeo–club.
                        SOCIO- EMPLEADO




                  ADMINISTRADOR- PROVEEDOR
EMPLEADO-ADMINISTRADOR




              CASOS DE USO GENERALES




 UNIVERSIDAD REGIONAL AUTONOMA DE LOS ANDES

                        UNIANDES

               SISTEMAS MERCANTILES

PARCIAL2

             Ingeniería en Sistemas Informáticos
                  Ingeniería del Software II

           Recogida y documentación de requisitos

                       ENTREVISTA

            Nombre de la compañía aseguradora

               ASEGURADORA CHEVROLET

                    Nombre del alumno

           CRISTIAN SANTIAGO COLOMA ARCOS
El nombre del documento

COMPANIA DE SEGUROS

El nombre del alumno que publicó el SlideShare

SANTIAGOCOLOMA

La dirección URL del SlideShare

http://www.slideshare.net/SANTIAGOCOLOMA/compania-aseguradora

El código para embeber o incluir el SlideShare en otros sitios web.

<div style="width:425px" id="__ss_13450732"> <strong
style="display:block;margin:12px 0 4px"><a
href="http://www.slideshare.net/SANTIAGOCOLOMA/compania-aseguradora"
title="COMPANIA ASEGURADORA" target="_blank">COMPANIA
ASEGURADORA</a></strong> <iframe
src="http://www.slideshare.net/slideshow/embed_code/13450732" width="425"
height="355" frameborder="0" marginwidth="0" marginheight="0"
scrolling="no" style="border:1px solid #CCC;border-width:1px 1px 0"
allowfullscreen></iframe> <div style="padding:5px 0 12px"> View more <a
href="http://www.slideshare.net/thecroaker/death-by-powerpoint"
target="_blank">PowerPoint</a> from <a
href="http://www.slideshare.net/SANTIAGOCOLOMA"
target="_blank">SANTIAGOCOLOMA</a> </div> </div>


    UNIVERSIDAD REGIONAL AUTONOMA DE LOS ANDES

                              UNIANDES

                     SISTEMAS MERCANTILES


                  Recogida y documentación de requisitos

                                ENTREVISTA

                    Nombre de la compañía aseguradora

                       ASEGURADORA CHEVROLET

                             Nombre del alumno

                 CRISTIAN SANTIAGO COLOMA ARCOS

                                     Fecha

                                  02/07/2012
Realizar las siguientes actividades:

1-Realizar la documentación correspondiente de la fase de análisis orientado a
objetos para el caso de la aseguradora investigada en el examen parcial N° 2.
Deben partir de la documentación sobre los requisitos obtenida en el parcial
referido.


El sector de seguros lleva un tiempo cambiando vertiginosamente. Han surgido nuevos
canales de distribución que se han convertido en competidores, una serie de
aseguradoras están ofreciendo productos y los clientes están entrando a internet para
comprar directamente los seguros que ven anunciados en televisión y los que no se
atreven con la contratación por internet, están llamando a líneas directas.

La realidad es que hoy en día hay un 20% de personas a las que sólo les importa el
precio. Para ellos, nada más tiene importancia. No les importa la experiencia que tengas
en el mercado asegurador, ni cuantos años lleves lidiando con las compañías de seguros
para que les paguen sus siniestros antes y mejor; tampoco les importa qué tipo de póliza
les ofreces ni con qué garantías. Lo único que les importa es el producto más barato.

Adema no existen coberturas básicas u obligatorias en el Seguro Voluntario de
Automóviles, de forma tal que se puede contratar cualquier cobertura de
Responsabilidad Civil sin que éstas sean requisito para la suscripción de las coberturas
de Colisión y Vuelco.

Este seguro es de vigencia y pago semestral, sin embargo, para comodidad de nuestros
Asegurados ofrecemos la posibilidad de pagarlo en forma fraccionada, ya sea trimestral
o mensualmente.



¿Por qué se deben revisar los casos de uso descritos en la documentación de
requisitos al iniciar con la fase de análisis orientado a objetos?


Un caso de uso se debe realizar con la finalidad de llegar a obtener un orden lógico en las
relaciones de los diferentes campos de trabajo de dichas aseguradoras.
UNIVERSIDAD REGIONAL AUTONOMA DE LOS ANDES

                                     UNIANDES

                            SISTEMAS MERCANTILES



QUE ES LA ADMINISTRACION DE LA FUNDAMENTACION

La administración de la fundamentación se relaciona con diversas ciencias y técnicas.
Como es lógico en , todas las disciplinas necesitan unas de otras para poder
desarrollarse, es por eso que la administración no deja de ser parte de ello.

            UNIVERSIDAD REGIONAL AUTONOMA DE LOS ANDES

                                     UNIANDES

                            SISTEMAS MERCANTILES



SISTEMAS Y MODELOS

Un sistema y un modelo, es un objeto compuesto que se encuentra relacionado con
otros componentes y para su funcionamiento necesita de recursos materiales y
financiero y además es intuitivo y se desarrolla por medio de la educación práctica y la
experiencia. Un ejemplo de sistema biblioteca que se encarga del control de libros y un
ejemplo de modelo, conceptos d discursos expositivos



            UNIVERSIDAD REGIONAL AUTONOMA DE LOS ANDES

                                     UNIANDES

                            SISTEMAS MERCANTILES



RESUMIENDO UML

http://www.slideshare.net/COLOMA22/uml-13821069
Portafolio ingenieria de software ii

Portafolio ingenieria de software ii

  • 1.
    UNIVERSIDAD REGIONAL AUTONOMADE LOS ANDES UNIANDES SISTEMAS MERCANTILES SISTEMAS INGENIERIA DE SOFTWARE II DATOS INFORMATIVOS NOMBRE: CRISTIAN SANTIAGO COLOMA ARCOS NIVEL: SEXTO SISTEMAS AÑO 2012
  • 2.
    UNIVERSIDAD REGIONAL AUTONOMADE LOS ANDES VIDEO ACERCA DE LA HERRAMIENTA CASE MAGIC DRAW FECHA: 08/05/2012 1-Link: http://www.youtube.com/watch?v=uZC04c1gSpI 2-Nombre Del Video: MAGIC DRAW.CC. wmv 3-Nombre Del Que Público: COLOMA 39 4-El código para embeber o incluir el youtube en otros sitios web. http://youtu.be/uZC04c1gSpI
  • 3.
    UNIVERSIDAD REGIONAL AUTONOMADE LOS ANDES UNIANDES SISTEMAS MERCANTILES SISTEMAS INGENIERIA DE SOFTWARE II CUADRO SINÒPTICO DATOS INFORMATIVOS NOMBRE: CRISTIAN SANTIAGO COLOMA ARCOS NIVEL: SEXTO SISTEMAS FECHA: 08/05/2012 OBSERVACIONES TEMA GENERAL TEMAS SUBTEMA
  • 4.
    CLASES Y CONCEPTOSAFINES Sobre la programación orientada a objetos. Clase: describe un conjunto de objetos en el que todos tienen los mismos atributos Atributos: pueden ser de instancias es decir ligadas a objetos individuales y de clase que no están relacionados con ningu8n objeto en particular de las clases En Una clase hay un Clasificador se puede Representación ampliada de utilizar como símbolo de la clase un simple las clases rectángulo con el nombre. 3 compartimientos Contiene el nombre de clase Contiene la lista de los atributos Corresponde a los servicios de las clases Ejemplo Parte superior del compartimiento de la El compartimiento del nombre clase se puede indicar un estereotipo <<análisis>> Debajo se encuentra el nombre de la Rectángulo clase o un sustantivo (Estado=……,…….) Nombre o identificador Especificación de los atributos Cada atributo tiene Un tipo Y este puede ser un tipo simple de lenguaje de programación En la visibilidad de un atributo son indicados mediante los siguientes símbolos Publico “+” Protegido “#” Privado “_”
  • 5.
    HERENCIA EN ELANALISIS Y EN EL DISEÑO Se llama así por que Visibilidadhace es crear una lo que se nombre’(‘lista-de-parámetros’)’:tipo-de- Ejemplo Herencias por especialización retorno’*‘property clase definida string’+ clase mas especializada a partir de una Habitación Especificación de los operadores con define Se anterioridad asi El tipo e retorno solo se utiliza cuando la operación solo devuelve un valor como resultado Herencias por generalización Es una súper clase de la cual no se puede crear Suite Clase abstracta directamente objetos sino que se tienen que crear necesariamente en una de las subclases VARIANTES EN EL CONCEPTO DE CLASE En este suba parto consideramos diferentes tipos especiales de clases no todos se representan en UML Clases diferidas Son clases abstractas que tienen alguna operación abstracta CLASES TERMINAL Que no pueden tener subclases Clases terminales Java permite clasificar diferentes elementos como terminales MÉTODOS TERMINALES No pueden ser modificados las subclases Metaclases Son clases cuyas instancias son clases ATRIBUTOS TERMINALES Cuya visibilidad no puede cambiar en una subclase Describe un conjunto de operaciones visibles de una INTERFACE clase sin indicar su implementación Una interface no es una clase pero equivale a unas clases abstractas sin atributos pero con todas sus operaciones diferidas La interface puede establecer relaciones de herencia entre si, pero no pueden participar en asociaciones ni tener estados.
  • 6.
    UNIVERSIDAD REGIONAL AUTONOMADE LOS ANDES UNIANDES SISTEMAS MERCANTILES INGENIERIA DE SOFTWARE II FECHA : 14/05/2012 CUESTIONARIO 1. Un grupo de datos puede estar formado por datos elementales y/o grupos de datos. Represéntelos gráficamente con un diagrama de clases DATOS D. Elementales Grupo de datos 2. En el departamento comercial de una empresa hay vendedores, de quienes se disponen de cifras de ventas de cada uno para los seis últimos meses. Representarlos con diagramas de clases de dos maneras diferentes. EMPRESA DEPARTAMENTO VENDEDORES FACTURAS COMERCIAL VENTAS
  • 7.
    3. Representar unaclase Alumno con el número de alumnos y una operación para contarlos. ALUMNO #NOMBRE #APELLIDO #EDAD #DIRECCION VISIBILIDAD DE DATOS 4. Cuando se hace una generalización, ¿la súper clase será siempre una clase Abstracta? SI POR QUE UNA CLASE ABSTRACTA ES UNA SUPER CLASES YA QUE EN LA CUAL NO SE PERMITE CREAR DIRECTAMENTE OBJETOS, SINO QUE SE TIENEN QUE CREAR NECESARIAMENTE ENALGUNA DE SUS SUBCLASES 5. ¿Qué relación se establece entre una clase abstracta y una clase diferida? LAS CLASES DIFERIDAS SON CLASES ABSTRACTAS QUE TIENEN UNA OPERACIÓN ABSTRACTA 6. ¿Cómo se indica que una clase es abstracta? 7. ¿Cuáles son los símbolos y denominaciones de las tres opciones estándar de la visibilidad de UML? PUBLICO=”+” PROTEGIDO=”#” PRIVADO=”-”
  • 8.
    8. ¿Cuáles sonlos tres compartimentos estándar del símbolo de clase? EL PRIMER COMPARTIMIENTO CONTIENE EL NOMBRE DE LA CLASE EL SEGUNDO COMPARTIMIENTO CONTIENE LOS DIFERENTES ATRIBUTOS DE LAS CLASES. UNIVERSIDAD REGIONAL AUTONOMA DE LOS ANDES UNIANDES SISTEMAS MERCANTILES INGENIERIA DE SOFTWARE II FECHA :16/05/2012 TIPOS DE RELACION PRIMER GRAFICO PRIMER GRAFICO Este grafico podemos observar los tipos de relaciones de agregación y generalización POR QUE En la parte portero y equipo y jugador no portero y equipo existe el tipo de relación que es de agregación por que permite que uno de los papeles tenga el significado de “parte” y otro tenga el significado de “todo” es decir de un objeto grande se derivan en cosas más pequeñas . En la parte portero, jugador no portere y jugador existe un tipo de relación que es generalización por que todos los datos llegan a formar parte de un solo objeto como es “jugador” SEGUNDO GRAFICO
  • 9.
    SEGUNDO GRAFICO Este graficopodemos observar los tipos de relaciones de agregación y generalización POR QUE Entre la clases cliente , proyecto existe el tipo de relación que es asociación al igual que entre la clases proyecto jefe de proyecto y técnico es igual asociación por que una clases necesita otra u otras para la implementación de sus operaciones. Entre la clases empleados y jefe de proyecto, técnico existe el tipo de relación de generalización por que de una clase mayor se deriva algunas subclases por que la unión de las subclases se llaga a un todo y a algo en genera. TERCER GRAFICO TERCER GRAFICO Asociación, agregación, composición, generalización, Por que En Este Grafico Encontramos Los Tipos De Relación de asociación que existe entre la clase hospital y sus diferentes subclases existe agregación entre la clase hospital y asociación, generalización, entre sección y las diferentes alternativas que nos brinda existe además composición entre área que posee la clases hospital y los diferentes tipos de servicio que brinda
  • 10.
    UNIVERSIDAD REGIONAL AUTONOMADE LOS ANDES UNIANDES SISTEMAS MERCANTILES INGENIERIA DE SOFTWARE II FECHA : 21/05/2012 TRABAJO DE INGENIERIA EN SOFTWARE II 1 EL NOMBRE DEL BLOG HERRAMIENTA CASE STARUML 2 EL NOMBRE DEL ALUMNO QUE ELABORÓ EL BLOG CRISTIAN SANTIAGO COLOMA ARCOS 3 LA DIRECCIÓN URL DEL BLOG http://santycoloma.blogspot.com/ 4 EL CÓDIGO PARA EMBEBER O INCLUIR EL BLOG EN OTROS SITIOS WEB. http://www.blogger.com/share-post-menu.g?blogID=7592626768863432047 UNIVERSIDAD REGIONAL AUTONOMA DE LOS ANDES UNIANDES SISTEMAS MERCANTILES INGENIERIA DE SOFTWARE II PARCIAL 1 FECHA:21/05/22012 CUESTIONARIO RESPUESTA 1 Porque en las otras ingenierías no existe falta de Formalismo y metodología, Herramientas de soporte, Administración eficaz.
  • 11.
    RESPUESTA 2 Ingeniería de software es el área de la ingeniería que ofrece métodos y técnicas para desarrollar y mantener software. En si la relación mas importante es que las dos tienes que ver con el desarrollo de software. Esta ingeniería trata con áreas muy diversas de la informática y de las ciencias de la computación, tales como construcción de compiladores, sistemas operativos, o desarrollos Intranet/Internet, abordando todas las fases del ciclo de vida del desarrollo de cualquier tipo de sistemas de información y aplicables a infinidad de áreas: negocios, investigación científica. RESPUESTA 3 Porque ambos ciclos sirven para el desarrollo de sistemas es el conjunto de actividades que los analistas, diseñadores y usuarios realizan para desarrollar e implantar un sistema de información. El método del ciclo de vida o de cascada para el desarrollo de sistemas consta de las siguientes actividades: 1) Investigación preliminar Aclaración de la solicitud Estudio de factibilidad Respuesta4 Las herramientas orientadas a objetos son mejores Por que fueron desarrolladas para automatizar esos procesos y facilitar las tareas de coordinación de los eventos que necesitan ser mejorados en el ciclo de desarrollo de software. Respuesta 5 La finalidad de OMG es la intención de encontrar un modelo de información para su evaluación y gestión, Respuesta 6 ALUMNO #NUMERO:STRING ( ) DATOS OPCIONALES
  • 12.
    RESPUESTA 7 Una superclase puede tener cualquier número de subclases. Una subclase puede tener sólo una superclase. RESPUESTA 8 SE DISTINGUE UNA AGREGACION DE UNA COMPOCICION BASANDONOS EN LA FORMA Y COLOR DE SU FIGURA YA QUE LA AGRAGACINON PERMITE INCLUIR UNA CLASE EN OTRA MAS GRANDE MIENTRAS LA COMPOCICION NOS DA A CONOCER LAS DIFERENTES AREAS QUE TIENE ESA CLASE. RESPUESTA9 PUEDE SER CUANDO DESCOMPONEMOS A UN EQUIPO DE FUTBOL EN LA CUAL ENCONTRAMOS LOS DELANTEROS , ARQUEROS, DEFENSAS TODOS ELLOS SON DIFERENTES CLASES PERO QUE FORMAN PARTE DE UNA SOLA CLASE . RESPUESTA10 ASOCIACION AGREGACION COMPOSICION GENERALIZACION DEPENDENCIA DESCRIPCION -Asociado: clase general de las que se derivan las demás -Agregación: clase derivada de una clase mayor -Composición: de lo que esta formado esa clases o de que clase proviene -Generalización: de todas las clases se llega a una principal que da a conocer en general sobre dicha clase -Dependencia: dependen de otras clases para sobresalir.
  • 13.
    UNIVERSIDAD REGIONAL AUTONOMADE LOS ANDES UNIANDES SISTEMAS MERCANTILES SISTEMAS DATOS INFORMATIVOS NOMBRE: CRISTIAN SANTIAGO COLOMA ARCOS NIVEL : SEXTO SEMESTRE FECHA:28/05/2012 CASOS DE USO Ejercicio para la gestión de un pequeño vídeo–club. SOCIO- EMPLEADO ADMINISTRADOR- PROVEEDOR
  • 14.
    EMPLEADO-ADMINISTRADOR CASOS DE USO GENERALES UNIVERSIDAD REGIONAL AUTONOMA DE LOS ANDES UNIANDES SISTEMAS MERCANTILES PARCIAL2 Ingeniería en Sistemas Informáticos Ingeniería del Software II Recogida y documentación de requisitos ENTREVISTA Nombre de la compañía aseguradora ASEGURADORA CHEVROLET Nombre del alumno CRISTIAN SANTIAGO COLOMA ARCOS
  • 15.
    El nombre deldocumento COMPANIA DE SEGUROS El nombre del alumno que publicó el SlideShare SANTIAGOCOLOMA La dirección URL del SlideShare http://www.slideshare.net/SANTIAGOCOLOMA/compania-aseguradora El código para embeber o incluir el SlideShare en otros sitios web. <div style="width:425px" id="__ss_13450732"> <strong style="display:block;margin:12px 0 4px"><a href="http://www.slideshare.net/SANTIAGOCOLOMA/compania-aseguradora" title="COMPANIA ASEGURADORA" target="_blank">COMPANIA ASEGURADORA</a></strong> <iframe src="http://www.slideshare.net/slideshow/embed_code/13450732" width="425" height="355" frameborder="0" marginwidth="0" marginheight="0" scrolling="no" style="border:1px solid #CCC;border-width:1px 1px 0" allowfullscreen></iframe> <div style="padding:5px 0 12px"> View more <a href="http://www.slideshare.net/thecroaker/death-by-powerpoint" target="_blank">PowerPoint</a> from <a href="http://www.slideshare.net/SANTIAGOCOLOMA" target="_blank">SANTIAGOCOLOMA</a> </div> </div> UNIVERSIDAD REGIONAL AUTONOMA DE LOS ANDES UNIANDES SISTEMAS MERCANTILES Recogida y documentación de requisitos ENTREVISTA Nombre de la compañía aseguradora ASEGURADORA CHEVROLET Nombre del alumno CRISTIAN SANTIAGO COLOMA ARCOS Fecha 02/07/2012
  • 16.
    Realizar las siguientesactividades: 1-Realizar la documentación correspondiente de la fase de análisis orientado a objetos para el caso de la aseguradora investigada en el examen parcial N° 2. Deben partir de la documentación sobre los requisitos obtenida en el parcial referido. El sector de seguros lleva un tiempo cambiando vertiginosamente. Han surgido nuevos canales de distribución que se han convertido en competidores, una serie de aseguradoras están ofreciendo productos y los clientes están entrando a internet para comprar directamente los seguros que ven anunciados en televisión y los que no se atreven con la contratación por internet, están llamando a líneas directas. La realidad es que hoy en día hay un 20% de personas a las que sólo les importa el precio. Para ellos, nada más tiene importancia. No les importa la experiencia que tengas en el mercado asegurador, ni cuantos años lleves lidiando con las compañías de seguros para que les paguen sus siniestros antes y mejor; tampoco les importa qué tipo de póliza les ofreces ni con qué garantías. Lo único que les importa es el producto más barato. Adema no existen coberturas básicas u obligatorias en el Seguro Voluntario de Automóviles, de forma tal que se puede contratar cualquier cobertura de Responsabilidad Civil sin que éstas sean requisito para la suscripción de las coberturas de Colisión y Vuelco. Este seguro es de vigencia y pago semestral, sin embargo, para comodidad de nuestros Asegurados ofrecemos la posibilidad de pagarlo en forma fraccionada, ya sea trimestral o mensualmente. ¿Por qué se deben revisar los casos de uso descritos en la documentación de requisitos al iniciar con la fase de análisis orientado a objetos? Un caso de uso se debe realizar con la finalidad de llegar a obtener un orden lógico en las relaciones de los diferentes campos de trabajo de dichas aseguradoras.
  • 17.
    UNIVERSIDAD REGIONAL AUTONOMADE LOS ANDES UNIANDES SISTEMAS MERCANTILES QUE ES LA ADMINISTRACION DE LA FUNDAMENTACION La administración de la fundamentación se relaciona con diversas ciencias y técnicas. Como es lógico en , todas las disciplinas necesitan unas de otras para poder desarrollarse, es por eso que la administración no deja de ser parte de ello. UNIVERSIDAD REGIONAL AUTONOMA DE LOS ANDES UNIANDES SISTEMAS MERCANTILES SISTEMAS Y MODELOS Un sistema y un modelo, es un objeto compuesto que se encuentra relacionado con otros componentes y para su funcionamiento necesita de recursos materiales y financiero y además es intuitivo y se desarrolla por medio de la educación práctica y la experiencia. Un ejemplo de sistema biblioteca que se encarga del control de libros y un ejemplo de modelo, conceptos d discursos expositivos UNIVERSIDAD REGIONAL AUTONOMA DE LOS ANDES UNIANDES SISTEMAS MERCANTILES RESUMIENDO UML http://www.slideshare.net/COLOMA22/uml-13821069