Contexto y los actos de habla
contexto Conjunto de Lugar y tiempo, cultura del emisor y receptor produce el mensaje circunstanciasEn queComo actos de hablapermiteEs idea comprensión expresada en la oraciónlocutivointencion acto de decirCon que  hablante emite su enunciadoilocutivo  efectosacto al decirque  produce en el receptor perlocutivo acto por decir
 locutivo, ilocutivo y perlocutivoEjemplo:	-B- esta viendo tv-A-:( dirigiéndose a B)- termina de leer la novela-B-:( se para y se va a su habitación)- Voy de inmediato    acto locutivo: “termina de leer la novela”   acto ilocutivo: “orden o mandato”  acto perlocutivo: “-B- se levanta y cumple el 				mandato
Hecho y Opinión
Hecho Sucesos o datosestánsoncomprobadosReales o falsosobjetivamente  Ejemplo:	- Nigeria es un país 	africano. 	- Los colores de la bandera de 	chile son banco, rojo y azul.	-El equipo español 	gano la 	compa 	del 	mundo. Sin intervenciónCreencias o juicios del autor
Opinión sonmanifiestanjuiciosqueexpresanNo se puede afirmarelPunto de vista Creencias personales del autorVerdaderas o falsasdeQuien lo emiteEjemplos:	-A mi entender, los 	nigerianos tienen 	costumbres muy extrañas. 	-No me gustan los colores 	de la bandera de chile. 	-El equipo español no 	merecía ser campeón. acuerdo o en desacuerdo Se puede estar
Las modalizaciones discursivas
Modalizaciones discursivasModo que se usa el lenguajeSituaciones de comunicacióndeterminaEn lasRelación  detiposvínculosParticipantesconqueEstablecen entre ellosInteracción, posición y su identidadModalidad impersonalModalidad funcionalModalidad personal
Identidad y posición de los participantesModalidad personalrelacionaPersonaliza o no su discursoseñalaHablar desdeConversaciones cotidianasimpersonalsu yoTercera persona
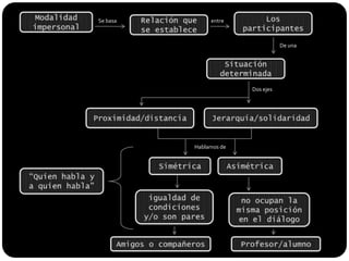
Los participantesModalidad impersonalRelación que se estableceSe basaentreDe unaSituación determinadaDos ejesJerarquía/solidaridadProximidad/distanciaHablamos deAsimétrica Simétrica“Quien habla y a quien habla”igualdad de condiciones y/o son paresno ocupan la misma posición en el diálogoAmigos o compañerosProfesor/alumno
Modalidad funcionalrelacionaDiferentes formas lingüísticasPropósito en el que se escribe el mensajeIntenciones comunicativasEs decirCon comoEjemplo:	Una carta de amor tiene una forma de tipo expresivo, en cambio una carta al diario puede tener una forma  informativa o critica.Expresivo, directo, critico, informativo, etc.
Modalizaciones discursivasexistenDos tiposformaExposición de hechosAdopta el enunciadoEn relaciónManifestación de opinionesSubjetividad de quien lo emiteEs decirLa particularidad del hablanteLo queEstá diciendo
Exposición de hechosnuestrasAfirmaciones son objetivas“Manifestaciones en todo el país”Y solamentePresentamos o damos a conocerHecho o situación concreta
Manifestación de opinionesmuestraexpresiones son subjetivas“ yo creo que ese corte de cabello se te ve mal”Con ellasDamos a conocer nuestropunto de vista o sentimientos
Comunicación verbal y no verbal
Dos o mas personasComunicación verbalLenguajeentreutilizaoralescritoPalabras habladas, conversación o dialogoRepresentación grafica de signos
Comunicación no verbalEs  medianteCarece deIndicios y signos  estructura verbalEnvió y recepciónsinpalabrasmensajestiposMovimientos faciales y corporaleskinésicaEmisor y receptosDistancia que estableceproxémicaImágenes símbolos y señalesLenguaje graficoicónicano necesariamenteCrear un ambienteAcompañada de letramelodíamúsicapara
Elementos paraverbales
el énfasis que utilizamos al expresarnos Se encuentranParaverbalSonlas pausas que hacemos al hablarlos elementos anexosalel ritmo de nuestras palabras proceso de comunicaciónFormato de textoentonación de la vozqueTamaño de letra intervienen Y danElementos de gramáticaEn lo escrito sentido distribución  de palabrasOrtografía puntual
Elementos ParaverbalesRabia, desesperación, agresividad, temor y miedo.El volumen de la vozElevadotranquilidad y equilibriomoderadoconfidencialidad, inseguridad, sumisión y ansiedad.bajoEl tono de vozfeminidad, alegría o despreocupación.AltoSe relaciona con masculinidad, potencia, intranquilidad y fuerzaBajo
Elementos ParaverbalesEnergía, convicción, participación e interésfuerteIntensidad de vozEs señal de Cansancio, aburrimiento, tristeza, inseguridad y desinterés débilHiperactividad y  precipitación Rápida La velocidadSe relaciona con Racionalidad, claridad y seguridadLenta
Elementos ParaverbalesEl ritmopausasalteradofluidoSeguridad y confianza en la conversaciónNervios y descontrolDemarcan turnos o relevos en la interacción comunicativa
comunicaciónlenguajeMedioelesencialHabla o escribeEmite el mensajepara el hombreemisorreceptorRecibe el mensajeEscucha o leepresentamensajeEmisor a receptorLo quetransmite códigoSeñales o términos paraTransmitir el mensajeContexto situacionalFísico o situaciónentornocanalelementoentrefísicoEmisor y receptor
Contexto y los actos de habla.

Contexto y los actos de habla.

  • 1.
    Contexto y losactos de habla
  • 2.
    contexto Conjunto deLugar y tiempo, cultura del emisor y receptor produce el mensaje circunstanciasEn queComo actos de hablapermiteEs idea comprensión expresada en la oraciónlocutivointencion acto de decirCon que hablante emite su enunciadoilocutivo efectosacto al decirque produce en el receptor perlocutivo acto por decir
  • 3.
    locutivo, ilocutivoy perlocutivoEjemplo: -B- esta viendo tv-A-:( dirigiéndose a B)- termina de leer la novela-B-:( se para y se va a su habitación)- Voy de inmediato acto locutivo: “termina de leer la novela” acto ilocutivo: “orden o mandato” acto perlocutivo: “-B- se levanta y cumple el mandato
  • 4.
  • 5.
    Hecho Sucesos odatosestánsoncomprobadosReales o falsosobjetivamente Ejemplo: - Nigeria es un país africano. - Los colores de la bandera de chile son banco, rojo y azul. -El equipo español gano la compa del mundo. Sin intervenciónCreencias o juicios del autor
  • 6.
    Opinión sonmanifiestanjuiciosqueexpresanNo sepuede afirmarelPunto de vista Creencias personales del autorVerdaderas o falsasdeQuien lo emiteEjemplos: -A mi entender, los nigerianos tienen costumbres muy extrañas. -No me gustan los colores de la bandera de chile. -El equipo español no merecía ser campeón. acuerdo o en desacuerdo Se puede estar
  • 7.
  • 8.
    Modalizaciones discursivasModo quese usa el lenguajeSituaciones de comunicacióndeterminaEn lasRelación detiposvínculosParticipantesconqueEstablecen entre ellosInteracción, posición y su identidadModalidad impersonalModalidad funcionalModalidad personal
  • 9.
    Identidad y posiciónde los participantesModalidad personalrelacionaPersonaliza o no su discursoseñalaHablar desdeConversaciones cotidianasimpersonalsu yoTercera persona
  • 10.
    Los participantesModalidad impersonalRelaciónque se estableceSe basaentreDe unaSituación determinadaDos ejesJerarquía/solidaridadProximidad/distanciaHablamos deAsimétrica Simétrica“Quien habla y a quien habla”igualdad de condiciones y/o son paresno ocupan la misma posición en el diálogoAmigos o compañerosProfesor/alumno
  • 11.
    Modalidad funcionalrelacionaDiferentes formaslingüísticasPropósito en el que se escribe el mensajeIntenciones comunicativasEs decirCon comoEjemplo: Una carta de amor tiene una forma de tipo expresivo, en cambio una carta al diario puede tener una forma informativa o critica.Expresivo, directo, critico, informativo, etc.
  • 12.
    Modalizaciones discursivasexistenDos tiposformaExposiciónde hechosAdopta el enunciadoEn relaciónManifestación de opinionesSubjetividad de quien lo emiteEs decirLa particularidad del hablanteLo queEstá diciendo
  • 13.
    Exposición de hechosnuestrasAfirmacionesson objetivas“Manifestaciones en todo el país”Y solamentePresentamos o damos a conocerHecho o situación concreta
  • 14.
    Manifestación de opinionesmuestraexpresionesson subjetivas“ yo creo que ese corte de cabello se te ve mal”Con ellasDamos a conocer nuestropunto de vista o sentimientos
  • 15.
  • 16.
    Dos o maspersonasComunicación verbalLenguajeentreutilizaoralescritoPalabras habladas, conversación o dialogoRepresentación grafica de signos
  • 17.
    Comunicación no verbalEs medianteCarece deIndicios y signos estructura verbalEnvió y recepciónsinpalabrasmensajestiposMovimientos faciales y corporaleskinésicaEmisor y receptosDistancia que estableceproxémicaImágenes símbolos y señalesLenguaje graficoicónicano necesariamenteCrear un ambienteAcompañada de letramelodíamúsicapara
  • 18.
  • 19.
    el énfasis queutilizamos al expresarnos Se encuentranParaverbalSonlas pausas que hacemos al hablarlos elementos anexosalel ritmo de nuestras palabras proceso de comunicaciónFormato de textoentonación de la vozqueTamaño de letra intervienen Y danElementos de gramáticaEn lo escrito sentido distribución de palabrasOrtografía puntual
  • 20.
    Elementos ParaverbalesRabia, desesperación,agresividad, temor y miedo.El volumen de la vozElevadotranquilidad y equilibriomoderadoconfidencialidad, inseguridad, sumisión y ansiedad.bajoEl tono de vozfeminidad, alegría o despreocupación.AltoSe relaciona con masculinidad, potencia, intranquilidad y fuerzaBajo
  • 21.
    Elementos ParaverbalesEnergía, convicción,participación e interésfuerteIntensidad de vozEs señal de Cansancio, aburrimiento, tristeza, inseguridad y desinterés débilHiperactividad y precipitación Rápida La velocidadSe relaciona con Racionalidad, claridad y seguridadLenta
  • 22.
    Elementos ParaverbalesEl ritmopausasalteradofluidoSeguridady confianza en la conversaciónNervios y descontrolDemarcan turnos o relevos en la interacción comunicativa
  • 24.
    comunicaciónlenguajeMedioelesencialHabla o escribeEmiteel mensajepara el hombreemisorreceptorRecibe el mensajeEscucha o leepresentamensajeEmisor a receptorLo quetransmite códigoSeñales o términos paraTransmitir el mensajeContexto situacionalFísico o situaciónentornocanalelementoentrefísicoEmisor y receptor