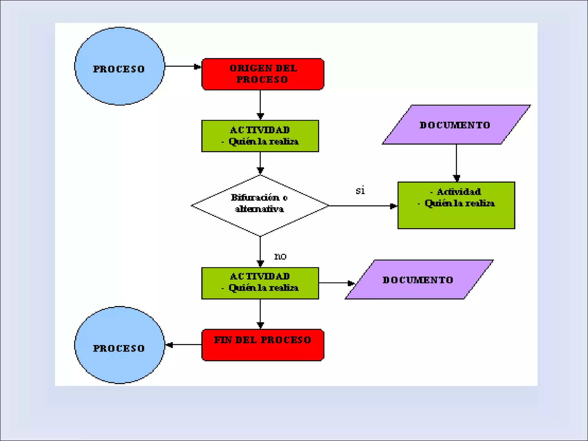
Diagrama de flujo
Un diagrama de flujo es una representación gráfica de un algoritmo
o proceso. Se utiliza en disciplinas como la programación, la
economía, los procesos industriales y la psicología cognitiva. Estos
diagramas utilizan símbolos con significados bien definidos que
representan los pasos del algoritmo, y representan el flujo de
ejecución mediante flechas que conectan los puntos de inicio y de
término.
Características
Un diagrama de flujo siempre tiene un único punto de inicio y un único punto de
término. Además, todo camino de ejecución debe permitir llegar desde el inicio
hasta el término.
Las siguientes son acciones previas a la realización del diagrama de flujo:
• Identificar las ideas principales a ser incluidas en el diagrama de flujo. Deben estar
presentes el dueño o responsable del proceso, los dueños o responsables del
proceso anterior y posterior y de otros procesos interrelacionados, otras partes
interesadas.
• Definir qué se espera obtener del diagrama de flujo.
• Identificar quién lo empleará y cómo.
• Establecer el nivel de detalle requerido.
• Determinar los límites del proceso a describir.
Los pasos a seguir para construir el diagrama de flujo son :
• Establecer el alcance del proceso a describir. De esta manera quedará
fijado el comienzo y el final del diagrama. Frecuentemente el comienzo es
la salida del proceso previo y el final la entrada al proceso siguiente.
• Identificar y listar las principales actividades/subprocesos que están
incluidos en el proceso a describir y su orden cronológico.
• Si el nivel de detalle definido incluye actividades menores, listarlas
también.
• Identificar y listar los puntos de decisión.
• Construir el diagrama respetando la secuencia cronológica y asignando los
correspondientes símbolos.
• Asignar un título al diagrama y verificar que esté completo y describa con
exactitud el proceso elegido
Simbología y significado
• Óvalo: Inicio y término (Abre y/o cierra el diagrama).
• Rectángulo: Actividad (Representa la ejecución de una o más
actividades o procedimientos).
• Rombo: Decisión (Formula una pregunta o cuestión).
• Círculo: Conector (Representa el enlace de actividades con otra dentro
de un procedimiento).
• Triangulo boca abajo: Archivo definitivo (Guarda un documento en
forma permanente).
• Triangulo boca arriba: Archivo temporal (Proporciona un tiempo para
el almacenamiento del documento).
Aplicaciones
Sus aplicaciones pueden ser, por ejemplo, la planificación de un proyecto de
trabajo, la descripción de un procedimiento o protocolo de acciones para
lograr un determinado resultado o la representación del "trayecto" seguido
por un determinado elemento (una mercancía, una señal...etc.) hasta alcanzar
un determinado estado.
Ej.:
• http://es.wikipedia.org/wiki/Diagramas_de_flujo
• http://ice.unizar.es/imagen/diagramas/diagr_flujo.html
• http://www.fao.org/docrep/008/y5771s/y5771s01.gif
• http://www.adrformacion.com/udsimg/calidad/3/Plantilla.gif
bibliografía
Es un conjunto prescrito de instrucciones o reglas bien definidas, ordenadas y finitas
que permite realizar una actividad mediante pasos sucesivos que no generen
dudas a quien deba realizar dicha actividad.
http://es.wikipedia.org/wiki/Algoritmo
Algoritmos
En donde se aplican
• La aplicación de un algoritmo a un problema de matemáticas permite resolver el
problema una vez que se ha determinado el algoritmo que se ha de emplear.
Todas las “reglas” de cálculo y todas las fórmulas son, al fin y al cabo, algoritmos.
• En niveles elementales se confunden (se funden) los algoritmos con la resolución
de problemas, de los que son una parte.
• En la vida cotidiana, se emplean algoritmos frecuentemente para resolver
problemas. Algunos ejemplos son los manuales de usuario, que muestran
algoritmos para usar un aparato, o las instrucciones que recibe un trabajador por
parte de su patrón.
Ejemplos
• El problema consiste en encontrar el máximo de un conjunto de números. Para un
ejemplo más complejo véase Algoritmo de Euclides.
• Compresión de datos
Algoritmo LZW
 Trata de aumentar la Entropía
 Utilizado en ficheros ZIP, RAR...
 Se basa en la utilización de un diccionario de
apariciones...
 Permite ratios de compresión sin pérdida elevados.
• Buscando datos en un base de datos
 Algoritmos de ordenación específicos
 Algoritmos de búsqueda específicos
 Indexación de contenidos
Área de un triangulo de centígrado a fahrenti
SP= L1+L2+L3/2
SP=12+8+6
SP=26/2
SP=13
AREA: BASE * ALTURA
AREA= 8*6
AREA = 48
Una temperatura en grados centígrados se puede convertir a su equivalencia en
Fahrenheit con la formula F=9/5 °C + 32. Hacer un algoritmo que lea una
temperatura en grados centígrados y obtenga e imprima la temperatura
Fahrenheit equivalente.
• ALGORITMO:
 pedir la temperatura en grados centígrados (°C)
 multiplicar la temperatura dada por 9/5+32 (F=9/5°C+32)
bibliografía
• http://es.wikipedia.org/wiki/Algoritmo[
• http://espanol.answers.yahoo.com/question/index?
qid=20090614130803AA934Pu
• http://es.wikipedia.org/wiki/Algoritmo
• http://www.uned.es/ca-
guadalajara/actividades/07_08/jueves_ciencia/elalgoritmo.pdf
 
Coautoras
• Hormechea Viviana
• Mesino Kenny
• Hernandez Alison
• Lafaurie Tiara

Diagrama de flujo y algoritmo

  • 1.
    Diagrama de flujo Undiagrama de flujo es una representación gráfica de un algoritmo o proceso. Se utiliza en disciplinas como la programación, la economía, los procesos industriales y la psicología cognitiva. Estos diagramas utilizan símbolos con significados bien definidos que representan los pasos del algoritmo, y representan el flujo de ejecución mediante flechas que conectan los puntos de inicio y de término.
  • 2.
    Características Un diagrama deflujo siempre tiene un único punto de inicio y un único punto de término. Además, todo camino de ejecución debe permitir llegar desde el inicio hasta el término. Las siguientes son acciones previas a la realización del diagrama de flujo: • Identificar las ideas principales a ser incluidas en el diagrama de flujo. Deben estar presentes el dueño o responsable del proceso, los dueños o responsables del proceso anterior y posterior y de otros procesos interrelacionados, otras partes interesadas. • Definir qué se espera obtener del diagrama de flujo. • Identificar quién lo empleará y cómo. • Establecer el nivel de detalle requerido. • Determinar los límites del proceso a describir.
  • 3.
    Los pasos aseguir para construir el diagrama de flujo son : • Establecer el alcance del proceso a describir. De esta manera quedará fijado el comienzo y el final del diagrama. Frecuentemente el comienzo es la salida del proceso previo y el final la entrada al proceso siguiente. • Identificar y listar las principales actividades/subprocesos que están incluidos en el proceso a describir y su orden cronológico. • Si el nivel de detalle definido incluye actividades menores, listarlas también. • Identificar y listar los puntos de decisión. • Construir el diagrama respetando la secuencia cronológica y asignando los correspondientes símbolos. • Asignar un título al diagrama y verificar que esté completo y describa con exactitud el proceso elegido
  • 4.
    Simbología y significado •Óvalo: Inicio y término (Abre y/o cierra el diagrama). • Rectángulo: Actividad (Representa la ejecución de una o más actividades o procedimientos). • Rombo: Decisión (Formula una pregunta o cuestión). • Círculo: Conector (Representa el enlace de actividades con otra dentro de un procedimiento). • Triangulo boca abajo: Archivo definitivo (Guarda un documento en forma permanente). • Triangulo boca arriba: Archivo temporal (Proporciona un tiempo para el almacenamiento del documento).
  • 5.
    Aplicaciones Sus aplicaciones puedenser, por ejemplo, la planificación de un proyecto de trabajo, la descripción de un procedimiento o protocolo de acciones para lograr un determinado resultado o la representación del "trayecto" seguido por un determinado elemento (una mercancía, una señal...etc.) hasta alcanzar un determinado estado. Ej.:
  • 8.
    • http://es.wikipedia.org/wiki/Diagramas_de_flujo • http://ice.unizar.es/imagen/diagramas/diagr_flujo.html •http://www.fao.org/docrep/008/y5771s/y5771s01.gif • http://www.adrformacion.com/udsimg/calidad/3/Plantilla.gif bibliografía
  • 9.
    Es un conjuntoprescrito de instrucciones o reglas bien definidas, ordenadas y finitas que permite realizar una actividad mediante pasos sucesivos que no generen dudas a quien deba realizar dicha actividad. http://es.wikipedia.org/wiki/Algoritmo Algoritmos
  • 10.
    En donde seaplican • La aplicación de un algoritmo a un problema de matemáticas permite resolver el problema una vez que se ha determinado el algoritmo que se ha de emplear. Todas las “reglas” de cálculo y todas las fórmulas son, al fin y al cabo, algoritmos. • En niveles elementales se confunden (se funden) los algoritmos con la resolución de problemas, de los que son una parte. • En la vida cotidiana, se emplean algoritmos frecuentemente para resolver problemas. Algunos ejemplos son los manuales de usuario, que muestran algoritmos para usar un aparato, o las instrucciones que recibe un trabajador por parte de su patrón.
  • 11.
    Ejemplos • El problemaconsiste en encontrar el máximo de un conjunto de números. Para un ejemplo más complejo véase Algoritmo de Euclides. • Compresión de datos Algoritmo LZW  Trata de aumentar la Entropía  Utilizado en ficheros ZIP, RAR...  Se basa en la utilización de un diccionario de apariciones...  Permite ratios de compresión sin pérdida elevados. • Buscando datos en un base de datos  Algoritmos de ordenación específicos  Algoritmos de búsqueda específicos  Indexación de contenidos
  • 12.
    Área de untriangulo de centígrado a fahrenti
  • 13.
    SP= L1+L2+L3/2 SP=12+8+6 SP=26/2 SP=13 AREA: BASE* ALTURA AREA= 8*6 AREA = 48 Una temperatura en grados centígrados se puede convertir a su equivalencia en Fahrenheit con la formula F=9/5 °C + 32. Hacer un algoritmo que lea una temperatura en grados centígrados y obtenga e imprima la temperatura Fahrenheit equivalente. • ALGORITMO:  pedir la temperatura en grados centígrados (°C)  multiplicar la temperatura dada por 9/5+32 (F=9/5°C+32)
  • 14.
    bibliografía • http://es.wikipedia.org/wiki/Algoritmo[ • http://espanol.answers.yahoo.com/question/index? qid=20090614130803AA934Pu •http://es.wikipedia.org/wiki/Algoritmo • http://www.uned.es/ca- guadalajara/actividades/07_08/jueves_ciencia/elalgoritmo.pdf  
  • 15.
    Coautoras • Hormechea Viviana •Mesino Kenny • Hernandez Alison • Lafaurie Tiara