Incrustar presentación
Descargar para leer sin conexión




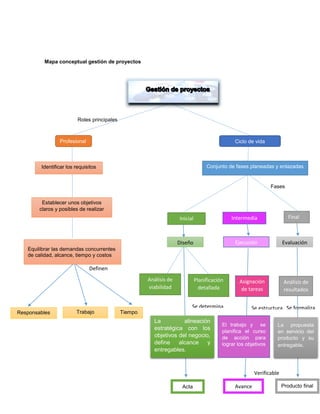
Este documento presenta un mapa conceptual sobre la gestión de proyectos de tecnología educativa. El mapa describe los roles principales del profesional de proyectos y las fases del ciclo de vida de un proyecto, incluyendo la planificación, ejecución y evaluación. El objetivo es identificar requisitos, establecer metas claras y equilibrar calidad, alcance, tiempo y costos durante cada fase del proyecto.


