INSTITUTO TECNOLÓGICO SUPERIOR
VIDA NUEVA
EVA
JANETH TOAPANTA
TICS
TERCER NIVEL
INTRODUCCIÓN
• Los métodos de enseñanza son la base
esencial de la educación, aquí damos a
conocer a breves rasgos los entornos virtuales
de aprendizaje (eva) que son una herramienta
necesaria para que las personas que acceden
a él puedan desarrollar procesos de
incorporación de habilidades y saberes,
mediante sistemas telemáticos.
MÉTODOS DE EVA
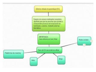
¿Qué es EVA?
• Un entorno virtual de aprendizaje (EVA) es un
espacio con accesos restringidos, concebido y
diseñado para que las personas que acceden a
él desarrollen procesos de incorporación de
habilidades y saberes, mediante sistemas
telemáticos.
IMPORTANCIA
• Hemos de tener en cuenta que la parte más
importante del EVA es la que hace referencia
al Aula Virtual y, por ello, son numerosas las
ocasiones en que la confusión hace usar
indistintamente un término u otro (aunque
siempre hemos de tener en cuenta que el EVA
es el espacio que se obtiene con un programa
de gestión del mismo determinado y el Aula
Virtual engloba específicamente el material
para nuestros alumnos).
¿Qué tipos de EVA podemos utilizar ?
• Plataformas de e-learning
• Blogs
• Wikis
• Redes sociales
VENTAJAS
• Más centradas en los intereses y posibilidades del estudiante
• Pueden estimular más el pensamiento crítico
• Utilizan múltiples medios para presentar información
• Ofrecen condiciones adecuadas para el aprendizaje cooperativo
• Permiten que el maestro privilegie su rol como facilitador de
aprendizaje y el estudiante gestor de su propio aprendizaje
• Hacen del estudiante un aprendiz más activo
• Estimulan y ofrecen condiciones para el aprendizaje exploratorio
• Fomentan un estilo de aprendizaje más libre y autónomo
DESVENTAJAS
• La escasa cobertura tecnológica:
• El facilismo
• No es fácil practicar una enseñanza de las TIC que
resuelva todos los problemas que se presentan
• Problemas Técnicos.
• Falta de Formación.
• Problemas de Seguridad
• Barreras Económicas
• Barreras Culturales.
WEBGRAFIA
• Leer más:
http://www.monografias.com/trabajos100/entornos-
virtuales-aprendizaje-eva-vle-educacion-superior-del-
siglo-xxi/entornos-virtuales-aprendizaje-eva-vle-
educacion-superior-del-siglo-xxi.shtml#ixzz41zNw7vwY
• https://ambvirtualesaprendizaje.wordpress.com/ava/v
entajas-y-desventajas/
• http://www.xarxatic.com/herramientas-2-0/entornos-
virtuales-de-aprendizaje-evas/
• http://www.uca.edu.ar/uca/common/grupo82/files/ed
ucacion-EVA-en-la-escuela_web-Depto.pdf

Entornos virtuales

  • 1.
    INSTITUTO TECNOLÓGICO SUPERIOR VIDANUEVA EVA JANETH TOAPANTA TICS TERCER NIVEL
  • 2.
    INTRODUCCIÓN • Los métodosde enseñanza son la base esencial de la educación, aquí damos a conocer a breves rasgos los entornos virtuales de aprendizaje (eva) que son una herramienta necesaria para que las personas que acceden a él puedan desarrollar procesos de incorporación de habilidades y saberes, mediante sistemas telemáticos.
  • 3.
  • 4.
    ¿Qué es EVA? •Un entorno virtual de aprendizaje (EVA) es un espacio con accesos restringidos, concebido y diseñado para que las personas que acceden a él desarrollen procesos de incorporación de habilidades y saberes, mediante sistemas telemáticos.
  • 5.
    IMPORTANCIA • Hemos detener en cuenta que la parte más importante del EVA es la que hace referencia al Aula Virtual y, por ello, son numerosas las ocasiones en que la confusión hace usar indistintamente un término u otro (aunque siempre hemos de tener en cuenta que el EVA es el espacio que se obtiene con un programa de gestión del mismo determinado y el Aula Virtual engloba específicamente el material para nuestros alumnos).
  • 6.
    ¿Qué tipos deEVA podemos utilizar ? • Plataformas de e-learning • Blogs • Wikis • Redes sociales
  • 7.
    VENTAJAS • Más centradasen los intereses y posibilidades del estudiante • Pueden estimular más el pensamiento crítico • Utilizan múltiples medios para presentar información • Ofrecen condiciones adecuadas para el aprendizaje cooperativo • Permiten que el maestro privilegie su rol como facilitador de aprendizaje y el estudiante gestor de su propio aprendizaje • Hacen del estudiante un aprendiz más activo • Estimulan y ofrecen condiciones para el aprendizaje exploratorio • Fomentan un estilo de aprendizaje más libre y autónomo
  • 8.
    DESVENTAJAS • La escasacobertura tecnológica: • El facilismo • No es fácil practicar una enseñanza de las TIC que resuelva todos los problemas que se presentan • Problemas Técnicos. • Falta de Formación. • Problemas de Seguridad • Barreras Económicas • Barreras Culturales.
  • 10.
    WEBGRAFIA • Leer más: http://www.monografias.com/trabajos100/entornos- virtuales-aprendizaje-eva-vle-educacion-superior-del- siglo-xxi/entornos-virtuales-aprendizaje-eva-vle- educacion-superior-del-siglo-xxi.shtml#ixzz41zNw7vwY •https://ambvirtualesaprendizaje.wordpress.com/ava/v entajas-y-desventajas/ • http://www.xarxatic.com/herramientas-2-0/entornos- virtuales-de-aprendizaje-evas/ • http://www.uca.edu.ar/uca/common/grupo82/files/ed ucacion-EVA-en-la-escuela_web-Depto.pdf