Dra. Ruth Carmina Cruz Soto  RIMI HGZ 27 México, D.F. Diabetes Mellitus
¿Qué es la Diabetes Mellitus? “ Un Grupo de enfermedades metabólicas caracterizadas por hiperglucemia ocasionada por defectos en la secreción de la insulina, la acción de la insulina o ambas, que están asociadas al daño a largo plazo, disfunción o falla de diversos órganos, especialmente los ojos, riñones, nervios, corazón y los vasos sanguineos”
Páncreas: órgano clave en la regulación del metabolismo  Esta glándula endocrina responde a la entrada de glucosa en sus células (proceso que tiene lugar durante y después de la ingesta alimenticia), secretando  insulina , hormona que en estados basales de glucemia, se encuentra almacenada como proinsulina en las células    de los islotes pancreáticos de Langerhans.  Cuando la concentración de glucosa en plasma es superior al valor normal (5 mM), las células    del páncreas captan rápidamente el monosacárido mediante la proteína transportadora de glucosa GluT2. La elevada constante de transporte propia de esta proteína (aproximadamente 60 mM) permite la entrada de glucosa según una cinética lineal y no saturable en condiciones fisiológicas. En el interior celular, la glucosa, por la acción catalítica de la glucocinasa, se convierte inmediatamente en glucosa-6-fosfato que sigue la vía glucolítica. La activación de esta ruta degradativa favorece la entrada de Ca 2+  en las células pancreáticas a través de los canales situados en la membrana plasmática y, como consecuencia, la liberación de insulina por exocitosis.  Una vez en el torrente circulatorio, la insulina se une a los receptores específicos presentes en la membrana plasmática de las células de diferentes tejidos. Estos receptores son proteínas que atraviesan la membrana plasmática y poseen actividad tirosina-cinasa, a las que se une la insulina para iniciar una cascada de señalización que regula la transcripción de genes determinados, la síntesis de determinadas proteínas y la actividad de enzimas citosólicas.  Por otra parte, el descenso de la concentración de glucosa que se produce durante el ayuno induce a que las células    del páncreas secreten  glucagón . Esta hormona se une a receptores específicos (presentes en hepatocitos y adipocitos) que a su vez se acoplan a proteínas G heterotriméricas, lo que activa la cascada de señalización de la adenilato ciclasa. Esta enzima asociada a la membrana plasmática cataliza la transformación de ATP en AMPc, segundo mensajero que, al unirse a algunas proteínas citosólicas, modula su actividad biológica.  La proteína cinasa A (PKA) es una de estas proteínas para las que el AMPc es activador alostérico que se une al correspondiente centro regulador de la enzima, induciendo la disociación de las subunidades reguladoras y catalíticas; estas últimas quedan así dispuestas para la unión de las correspondientes proteínas sustrato, a las que fosforila a expensas de ATP y, como consecuencia, modifica su actividad.  
BIOSINTESIS DE INSULINA
 
Absorci ón y  Transporte de glucosa: Captura dependiente o independiente del sodio Mediante transportadores: GLUT 1 y 3: median transporte basal en la mayoría de los tejidos, gran afinidad a la glucosa (cerebro y eritrocitos) GLUT 2: captura el exceso de glucosa para almacenamiento, células Beta, hepatocitos GLUT 4: tejido adiposo y músculo, responde a los niveles periféricos de glucosa, la insulina aumenta su expresión en la membrana celular GLUT 5: Borde en cepillo de cels. Intestinales, espermatozoides, transporte de fructuosa
Captura Dependiente de Sodio
 
Captura Mediada por Transportadores
REGULACION DE LA INSULINA
 
 
GLUT 4 GLUT 4
Efectos del glucagon: Secretado por las células alfa del páncreas Aumenta la secreción de insulina Principal órgano blanco es el hígado Aumenta la lipólisis Aumenta la glucogenolísis hepática Aumenta la gluconeogénesis hepática Aumenta la ketogénesis y lipogénesis Hormona catabólica y de estrés
Otras acciones de la insulina: Esteroidogenesis Función Vascular Fibrinolisis Crecimiento celular
Otras acciones de la insulina: Esteroidogénesis: La resistencia a la insulina es común en mujeres con el SOP (caracterizado  por hiperandorgenismo y anovulación crónica) El hiperinsulinismo estimula la hipersecreción androgénica por los ovarios Aumenta la secreción de LH Aumenta los receptores de LH en el ovario
Otras acciones de la insulina: Función Vascular: Propiedades vasodilatadoras ON Aterosclerosis La hiperglucemia impide la vasodilatación dependiente del endotelio Activación de la cascada de la MAP-cinasa (Proteína activadora de mitogenesis) que estimula la proliferación y migración de células del musculo liso vasculares
Otras acciones de la insulina: Fibrinólisis: hiperinsulinemia e hipertrigliceridemia  La hipersinsulinemia estimula a la células vasculares de musculo liso a producir Inhibidor-1 del activador plasminogénico (PAI-1)
En la Diabetes tipo 2 existe : Resistencia a la insulina a nivel: Hepático Aumento en la producción hepática de glucosa Periférico Disminución en la utilización periférica de glucosa Defecto en la secreción de insulina
Páncreas Músculo Grasa    Insulina Producción hepática de glucosa Utilización periférica de glucosa Glucosa Hígado
Historia Natural de DM2 Resistencia  A la Insulina Hiperglicemia Concentración de Insulina Acción de la Insulina Euglicemia falla de la célula   Normal ITG  ± Obesidad Diagnóstico de DM2 Progresión de DM2 Resistencia  a la Insulina Diabetes Tipo 2 Disfunción de la célula  
Insulina, Resistencia a la Insulina y el Árbol Arterial Arterias Arteriolas de Resistencia Meta- Arteriolas Capilares Elastancia Flujo Reclutamiento Transporte/ Intercambio Aterosclerosis Hipertensión Residuos de  glucosa residuos de  glucosa Retinopatia Neuropatia Nefropatia
La célula Beta normal
La célula Beta normal
La célula Beta normal 1 millon de islotes, 1% del tejido pancreatico 3,000 células (75% Beta) En 1 islote 10,000 granulos de insulina En 1 célula Beta 200,000 moleculas de insulina En 1 granulo Halban P, 2005
La célula Beta normal Vida media de 30 días La formación de nuevas células Beta es por: Replicación Neogenesis
Liberación normal de Glucosa e Insulina P. Marchetti, 2006
Masa Funcional de la célula Beta Rodes CJ, 2005
Masa Funcional de la célula Beta en DM2 y Obesidad 70-80% de los obesos no son diabéticos Pero 80% de los diabéticos tipo 2 son obesos Rodes CJ, 2005
Factores que ocasionan disfunción de la célula Beta Factores Genéticos Factores Adquiridos Edad, obesidad, citocinas, fármacos, otros Factores metabólicos Glucotoxicidad Lipotoxicidad
Genes candidatos asociados a la disfunción de la célula Beta en la Diabetes Mellitus Tipo 2 poligénica Factores de Transcripción (HNFs, PPAR, PDX1, IB1, NeuroD1) Metabolismo de la glucosa (glucotransportadores, glucocinasas, FAB2, UCP2) Caminos de la señalización de la insulina (IRS-1, GYS1) Otros (incluido Calpain10, PGC-1alpha)
Gránulos inmaduros Gránulos maduros
Glucotoxicidad Especies de Oxigeno Reactivas Estrés Oxidativo P. Marchetti, 2006
HIPERGLUCEMIA Glucosa Intracelular Complicaciones de la diabetes Sorbitol Alteraciones de la osmolaridad, mioinositol y potencial oxidoreductor Función celular alterada PFGA Función proteica anormal Alteración de la función celular PFGA circulantes Efectos renales, vasculares y del tejido conectivo Citosinas, factores de crecimiento Función enzimático alterada DAG Activación de PKC Expresión génica alterada Factores de crecimiento
Hiperglicemia > Estrés Oxidativo >Anion Súper oxido NO + Anion súper oxido - Biodisponibilidad de NO Disfunción Endotelial Peroxinitrito Lipoperoxidacion de LDL y  Ac. Araquidonico LDL Oxidadas > Isoprostano F2a, (vasocons) Enfermedad arterial >TA
Aumento de Radicales libres: Anion  súper oxido O - Peroxido de hidrogeno H 2 O 2 Hidroxilo  - OH Hiperglicemia Aumenta Peroxinitrito Oxido Nítrico Lipoperoxidacion de LDL y  Ac. Araquidonico - Biodisponibilidad de NO
Lipotoxicidad
 
Lipotoxicidad
En condiciones normales, la función y replicación de la célula Beta garantizan el adecuado suministro de insulina Sin embargo, actuando sobre células beta genéticamente predispuestas, factores ambientales pueden llevar a una sobrevida reducida y falla en la secreción de insulina En Resumen (1)
La célula Beta en la Diabetes Mellitus tipo 2
Masa de la célula Beta en DM2 y GAA
Replicación (división celular) y Apoptosis (muerte celular) de la célula Beta Obesos  Delgados Obesos  Delgados
Neogenesis (Diferenciación de Novo de células ductales) de la célula Beta Obesos
Gránulos Secretores de Insulina célula Beta Normal célula Beta diabético tipo 2
En la Diabetes Tipo 2, existe reducción de la masa de la célula Beta (debida a una muerte acelerada, no compensada por aumento de la proliferación/replicación) y una liberación de insulina defectuosa (más marcada en respuesta a la glucosa) En Resumen (2)
Reversibilidad del daño a la célula Beta
Reversibilidad del daño a la célula Beta Marchetti P et al, JCEM 2004 Célula Beta Diabético tipo 2 Célula Beta Diabético tipo 2  expuesta a Metformina
Reversibilidad del daño a la célula Beta Marchetti P et al, JCEM 2004
Cada vez existe más evidencia que indica que los defectos en la masa y función de la célula Beta pueden ser reversibles En Resumen (3)
Criterios actuales para el diagnóstico de la diabetes : •  A1C 6,5% •  Glucemia en ayunas en plasma venoso > 126 mg/dl (7,0 mmol/l) •  Glucemia en plasma venoso a las 2 horas ! 200 mg/dl (11,1 mmol/l) durante la prueba de tolerancia oral a la glucosa (PTOG) •  Paciente con síntomas clásicos de hiperglucemia o de crisis hiperglucémica: glucemia al azar en plasma venoso 200 mg/dl (11,1 mmol/l).  DIABETES CARE, VOL 33, SUPLEMENT 1, JANUARY 2010
 
 

Diabetes mellitus final

  • 1.
    Dra. Ruth CarminaCruz Soto RIMI HGZ 27 México, D.F. Diabetes Mellitus
  • 2.
    ¿Qué es laDiabetes Mellitus? “ Un Grupo de enfermedades metabólicas caracterizadas por hiperglucemia ocasionada por defectos en la secreción de la insulina, la acción de la insulina o ambas, que están asociadas al daño a largo plazo, disfunción o falla de diversos órganos, especialmente los ojos, riñones, nervios, corazón y los vasos sanguineos”
  • 3.
    Páncreas: órgano claveen la regulación del metabolismo Esta glándula endocrina responde a la entrada de glucosa en sus células (proceso que tiene lugar durante y después de la ingesta alimenticia), secretando insulina , hormona que en estados basales de glucemia, se encuentra almacenada como proinsulina en las células  de los islotes pancreáticos de Langerhans. Cuando la concentración de glucosa en plasma es superior al valor normal (5 mM), las células  del páncreas captan rápidamente el monosacárido mediante la proteína transportadora de glucosa GluT2. La elevada constante de transporte propia de esta proteína (aproximadamente 60 mM) permite la entrada de glucosa según una cinética lineal y no saturable en condiciones fisiológicas. En el interior celular, la glucosa, por la acción catalítica de la glucocinasa, se convierte inmediatamente en glucosa-6-fosfato que sigue la vía glucolítica. La activación de esta ruta degradativa favorece la entrada de Ca 2+ en las células pancreáticas a través de los canales situados en la membrana plasmática y, como consecuencia, la liberación de insulina por exocitosis. Una vez en el torrente circulatorio, la insulina se une a los receptores específicos presentes en la membrana plasmática de las células de diferentes tejidos. Estos receptores son proteínas que atraviesan la membrana plasmática y poseen actividad tirosina-cinasa, a las que se une la insulina para iniciar una cascada de señalización que regula la transcripción de genes determinados, la síntesis de determinadas proteínas y la actividad de enzimas citosólicas. Por otra parte, el descenso de la concentración de glucosa que se produce durante el ayuno induce a que las células  del páncreas secreten glucagón . Esta hormona se une a receptores específicos (presentes en hepatocitos y adipocitos) que a su vez se acoplan a proteínas G heterotriméricas, lo que activa la cascada de señalización de la adenilato ciclasa. Esta enzima asociada a la membrana plasmática cataliza la transformación de ATP en AMPc, segundo mensajero que, al unirse a algunas proteínas citosólicas, modula su actividad biológica. La proteína cinasa A (PKA) es una de estas proteínas para las que el AMPc es activador alostérico que se une al correspondiente centro regulador de la enzima, induciendo la disociación de las subunidades reguladoras y catalíticas; estas últimas quedan así dispuestas para la unión de las correspondientes proteínas sustrato, a las que fosforila a expensas de ATP y, como consecuencia, modifica su actividad.  
  • 4.
  • 5.
  • 6.
    Absorci ón y Transporte de glucosa: Captura dependiente o independiente del sodio Mediante transportadores: GLUT 1 y 3: median transporte basal en la mayoría de los tejidos, gran afinidad a la glucosa (cerebro y eritrocitos) GLUT 2: captura el exceso de glucosa para almacenamiento, células Beta, hepatocitos GLUT 4: tejido adiposo y músculo, responde a los niveles periféricos de glucosa, la insulina aumenta su expresión en la membrana celular GLUT 5: Borde en cepillo de cels. Intestinales, espermatozoides, transporte de fructuosa
  • 7.
  • 8.
  • 9.
    Captura Mediada porTransportadores
  • 10.
  • 11.
  • 12.
  • 13.
  • 14.
    Efectos del glucagon:Secretado por las células alfa del páncreas Aumenta la secreción de insulina Principal órgano blanco es el hígado Aumenta la lipólisis Aumenta la glucogenolísis hepática Aumenta la gluconeogénesis hepática Aumenta la ketogénesis y lipogénesis Hormona catabólica y de estrés
  • 15.
    Otras acciones dela insulina: Esteroidogenesis Función Vascular Fibrinolisis Crecimiento celular
  • 16.
    Otras acciones dela insulina: Esteroidogénesis: La resistencia a la insulina es común en mujeres con el SOP (caracterizado por hiperandorgenismo y anovulación crónica) El hiperinsulinismo estimula la hipersecreción androgénica por los ovarios Aumenta la secreción de LH Aumenta los receptores de LH en el ovario
  • 17.
    Otras acciones dela insulina: Función Vascular: Propiedades vasodilatadoras ON Aterosclerosis La hiperglucemia impide la vasodilatación dependiente del endotelio Activación de la cascada de la MAP-cinasa (Proteína activadora de mitogenesis) que estimula la proliferación y migración de células del musculo liso vasculares
  • 18.
    Otras acciones dela insulina: Fibrinólisis: hiperinsulinemia e hipertrigliceridemia La hipersinsulinemia estimula a la células vasculares de musculo liso a producir Inhibidor-1 del activador plasminogénico (PAI-1)
  • 19.
    En la Diabetestipo 2 existe : Resistencia a la insulina a nivel: Hepático Aumento en la producción hepática de glucosa Periférico Disminución en la utilización periférica de glucosa Defecto en la secreción de insulina
  • 20.
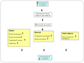
    Páncreas Músculo Grasa Insulina Producción hepática de glucosa Utilización periférica de glucosa Glucosa Hígado
  • 21.
    Historia Natural deDM2 Resistencia A la Insulina Hiperglicemia Concentración de Insulina Acción de la Insulina Euglicemia falla de la célula  Normal ITG ± Obesidad Diagnóstico de DM2 Progresión de DM2 Resistencia a la Insulina Diabetes Tipo 2 Disfunción de la célula 
  • 22.
    Insulina, Resistencia ala Insulina y el Árbol Arterial Arterias Arteriolas de Resistencia Meta- Arteriolas Capilares Elastancia Flujo Reclutamiento Transporte/ Intercambio Aterosclerosis Hipertensión Residuos de glucosa residuos de glucosa Retinopatia Neuropatia Nefropatia
  • 23.
  • 24.
  • 25.
    La célula Betanormal 1 millon de islotes, 1% del tejido pancreatico 3,000 células (75% Beta) En 1 islote 10,000 granulos de insulina En 1 célula Beta 200,000 moleculas de insulina En 1 granulo Halban P, 2005
  • 26.
    La célula Betanormal Vida media de 30 días La formación de nuevas células Beta es por: Replicación Neogenesis
  • 27.
    Liberación normal deGlucosa e Insulina P. Marchetti, 2006
  • 28.
    Masa Funcional dela célula Beta Rodes CJ, 2005
  • 29.
    Masa Funcional dela célula Beta en DM2 y Obesidad 70-80% de los obesos no son diabéticos Pero 80% de los diabéticos tipo 2 son obesos Rodes CJ, 2005
  • 30.
    Factores que ocasionandisfunción de la célula Beta Factores Genéticos Factores Adquiridos Edad, obesidad, citocinas, fármacos, otros Factores metabólicos Glucotoxicidad Lipotoxicidad
  • 31.
    Genes candidatos asociadosa la disfunción de la célula Beta en la Diabetes Mellitus Tipo 2 poligénica Factores de Transcripción (HNFs, PPAR, PDX1, IB1, NeuroD1) Metabolismo de la glucosa (glucotransportadores, glucocinasas, FAB2, UCP2) Caminos de la señalización de la insulina (IRS-1, GYS1) Otros (incluido Calpain10, PGC-1alpha)
  • 32.
  • 33.
    Glucotoxicidad Especies deOxigeno Reactivas Estrés Oxidativo P. Marchetti, 2006
  • 34.
    HIPERGLUCEMIA Glucosa IntracelularComplicaciones de la diabetes Sorbitol Alteraciones de la osmolaridad, mioinositol y potencial oxidoreductor Función celular alterada PFGA Función proteica anormal Alteración de la función celular PFGA circulantes Efectos renales, vasculares y del tejido conectivo Citosinas, factores de crecimiento Función enzimático alterada DAG Activación de PKC Expresión génica alterada Factores de crecimiento
  • 35.
    Hiperglicemia > EstrésOxidativo >Anion Súper oxido NO + Anion súper oxido - Biodisponibilidad de NO Disfunción Endotelial Peroxinitrito Lipoperoxidacion de LDL y Ac. Araquidonico LDL Oxidadas > Isoprostano F2a, (vasocons) Enfermedad arterial >TA
  • 36.
    Aumento de Radicaleslibres: Anion súper oxido O - Peroxido de hidrogeno H 2 O 2 Hidroxilo - OH Hiperglicemia Aumenta Peroxinitrito Oxido Nítrico Lipoperoxidacion de LDL y Ac. Araquidonico - Biodisponibilidad de NO
  • 37.
  • 38.
  • 39.
  • 40.
    En condiciones normales,la función y replicación de la célula Beta garantizan el adecuado suministro de insulina Sin embargo, actuando sobre células beta genéticamente predispuestas, factores ambientales pueden llevar a una sobrevida reducida y falla en la secreción de insulina En Resumen (1)
  • 41.
    La célula Betaen la Diabetes Mellitus tipo 2
  • 42.
    Masa de lacélula Beta en DM2 y GAA
  • 43.
    Replicación (división celular)y Apoptosis (muerte celular) de la célula Beta Obesos Delgados Obesos Delgados
  • 44.
    Neogenesis (Diferenciación deNovo de células ductales) de la célula Beta Obesos
  • 45.
    Gránulos Secretores deInsulina célula Beta Normal célula Beta diabético tipo 2
  • 46.
    En la DiabetesTipo 2, existe reducción de la masa de la célula Beta (debida a una muerte acelerada, no compensada por aumento de la proliferación/replicación) y una liberación de insulina defectuosa (más marcada en respuesta a la glucosa) En Resumen (2)
  • 47.
    Reversibilidad del dañoa la célula Beta
  • 48.
    Reversibilidad del dañoa la célula Beta Marchetti P et al, JCEM 2004 Célula Beta Diabético tipo 2 Célula Beta Diabético tipo 2 expuesta a Metformina
  • 49.
    Reversibilidad del dañoa la célula Beta Marchetti P et al, JCEM 2004
  • 50.
    Cada vez existemás evidencia que indica que los defectos en la masa y función de la célula Beta pueden ser reversibles En Resumen (3)
  • 51.
    Criterios actuales parael diagnóstico de la diabetes : • A1C 6,5% • Glucemia en ayunas en plasma venoso > 126 mg/dl (7,0 mmol/l) • Glucemia en plasma venoso a las 2 horas ! 200 mg/dl (11,1 mmol/l) durante la prueba de tolerancia oral a la glucosa (PTOG) • Paciente con síntomas clásicos de hiperglucemia o de crisis hiperglucémica: glucemia al azar en plasma venoso 200 mg/dl (11,1 mmol/l). DIABETES CARE, VOL 33, SUPLEMENT 1, JANUARY 2010
  • 52.
  • 53.

Notas del editor

  • #21 Complementary effects of metformin and glibenclamide Metformin and glibenclamide in combination address both components of the dual defect of insulin resistance and b-cell dysfunction. Metformin improves glycaemic control by improving insulin sensitivity, mainly in the liver and in skeletal muscle, decreasing hepatic glucose production, increasing splanchnic glucose turnover and improving the uptake and utilisation of glucose in the peripheral tissue. Glibenclamide helps to normalise the release of insulin from the pancreas, thereby making the most of remaining b-cell function, and reducing the rate of fat oxidation and further reducing hepatic glucose production. All of these mechanisms contribute to improved glycaemic control. Metformin and glibenclamide are brought together in a single tablet in Glucovance ® .
  • #22 Type 2 diabetes is a moving target The pathophysiology of type 2 diabetes is complex, and characterised by remorseless progression of the dual metabolic defects of insulin resistance and  -cell dysfunction. Initially, insulin resistance causes the glucose lowering actions of insulin to be blunted, so that the pancreas secretes more insulin to overcome the deficit. At this stage the subject may develop impaired glucose tolerance, but is not yet diabetic. As insulin resistance progresses, however, the pancreas is no longer able to secrete enough insulin to control glycaemia and increased hepatic glucose output and reduced glucose disposal by muscle and fat contribute to the chronic fasting and postprandial hyperglycaemia characteristic of type 2 diabetes. Eventually, insulin secretion from the  -cell begins to decline and the severity of the hyperglycaemia increases further. Adapted from DeFronzo RA, Bonadonna RC, Ferrannini E. Pathogenesis of NIDDM. A balanced overview. Diabetes Care 1992;15:318-68.