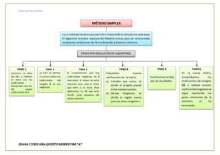
[Título del documento]
DIANA CURICAMAQUINTO SEMESTRE“A”
MÉTODO SIMPLEX
Es un métodoiterativoque permite irmejorandolasoluciónen cada paso.
El algoritmo Simplex requiere del Modelo Lineal, para ser solucionado,
cumpla las condiciones de Forma Estándar y Sistema Canónico.
PASOS PAR RESOLUCIÓN DE ALGORITMOS
PASO 1
Construir la tabla
del M.S. y rellenar
la tabla con los
coeficientes.
Comprobar que las
VB tienen
coeficientes de 1.
PASO 2
La S.B.F es óptima,
si y solo si todos los
coeficientes del
renglón Z no son
negativos
PASO 3
Si comprobamos que hay
coeficientes negativos en Z
marcamos el mayor en valor
absoluto esta será la V.N.B.
que entra a la base. Para
determinar la VB que sale,
dividir cada elemento del
vector entrante
PASO 4
Calcularlos nuevos
coeficientes de la matriz.
a) Variable que entra: se
divide el renglón pivote
entre número pivote.
b) Demás renglones: se
divide el reglón nuevo
para los otros renglones
PASO 5
Construimoslatabla
con los resultados
PASO 6
En la nueva matriz,
comprobamos los
coeficientes del renglón
(Z) si todavía existen
coeficientesnegativosse
sigue repitiendo los
pasos anteriores de lo
contrario se ha
terminado.
[Título del documento]
DIANA CURICAMAQUINTO SEMESTRE“A”
MÉTODO M O DE PENALIZACIÓN
Pasos Básicos del método M son los siguientes
PASO 1
Expresar el problema en forma
estándar transformando las
inecuaciones en ecuaciones
introduciendo variables de holgura
PASO 2
Agregar variables de no negatividad al lado
izquierdo de cada una de las ecuaciones
correspondientes a las retricciones de tipo
(>=) o (=). Estas variables se denominan
variables artificiales y su adición hace que
las restricciones correspondientes
PASO3
Utiliza las variables artificiales en la
solución básica Inicial; sin embargo la
funcón objetivo de la tabla inicial se
prepara adecuadamente para
expresarse en términos de las
variables no básicas únicamente.

Metodo simplex

  • 1.
    [Título del documento] DIANACURICAMAQUINTO SEMESTRE“A” MÉTODO SIMPLEX Es un métodoiterativoque permite irmejorandolasoluciónen cada paso. El algoritmo Simplex requiere del Modelo Lineal, para ser solucionado, cumpla las condiciones de Forma Estándar y Sistema Canónico. PASOS PAR RESOLUCIÓN DE ALGORITMOS PASO 1 Construir la tabla del M.S. y rellenar la tabla con los coeficientes. Comprobar que las VB tienen coeficientes de 1. PASO 2 La S.B.F es óptima, si y solo si todos los coeficientes del renglón Z no son negativos PASO 3 Si comprobamos que hay coeficientes negativos en Z marcamos el mayor en valor absoluto esta será la V.N.B. que entra a la base. Para determinar la VB que sale, dividir cada elemento del vector entrante PASO 4 Calcularlos nuevos coeficientes de la matriz. a) Variable que entra: se divide el renglón pivote entre número pivote. b) Demás renglones: se divide el reglón nuevo para los otros renglones PASO 5 Construimoslatabla con los resultados PASO 6 En la nueva matriz, comprobamos los coeficientes del renglón (Z) si todavía existen coeficientesnegativosse sigue repitiendo los pasos anteriores de lo contrario se ha terminado.
  • 2.
    [Título del documento] DIANACURICAMAQUINTO SEMESTRE“A” MÉTODO M O DE PENALIZACIÓN Pasos Básicos del método M son los siguientes PASO 1 Expresar el problema en forma estándar transformando las inecuaciones en ecuaciones introduciendo variables de holgura PASO 2 Agregar variables de no negatividad al lado izquierdo de cada una de las ecuaciones correspondientes a las retricciones de tipo (>=) o (=). Estas variables se denominan variables artificiales y su adición hace que las restricciones correspondientes PASO3 Utiliza las variables artificiales en la solución básica Inicial; sin embargo la funcón objetivo de la tabla inicial se prepara adecuadamente para expresarse en términos de las variables no básicas únicamente.