Sellos, acreditaciones y certificaciones
internacionales de calidad de los títulos
oficiales
Pilar González Torre
Directora de Área de Calidad
Alberto A. Suárez
Responsable de la Unidad Técnica de Calidad
http://www.albertosuarez.es/
8 de junio 2017
Índice
1. Introducción
2. Apoyo de la UTCal
3. Conclusiones
2
Índice
1. Introducción
2. Apoyo de la UTCal
3. Conclusiones
3
4
Embedded PowerPoint Video
6
Evaluación
Mejora de la calidad “per se”
Analiza procesos, detecta problemas, plantea soluciones
Profesorado (investigación, docencia, gestión)
7
Certificación
Evaluación de procesos (servicios/Gestión/SGC)
Voluntario, temporal, cíclico
Resultado binario (Certificado / No certificado)
>>>
8
Rendición pública de cuentas, marketing, incremento
financiación
Mejora de la calidad en la Unidad certificada
Incremento eficacia y eficiencia procesos
Enfoque ISO 9000
9
Acreditación
Evaluación de resultados
En base a estándares para logro de competencias
Garantiza que una titulación alcanza niveles adecuados
Obligatoria, temporal, cíclica
Resultado binario
10
Índice
1. Introducción
2. Apoyo de la UTCal
3. Conclusiones
12
• Grado Ingeniería Informática del Software Euro Info
• Grado en Ingeniería de Tecnologias Mineras Eur ACE
• Grado en Ingeniería Química Acreditación IChemE
• Acreditación Internacional AACSB (Association to Advance Collegiate
Schools of Business
• Máster Universitario en Ingeniería Web Euro Info
• Máster Universitario en Ingeniería de Minas Eur ACE
13
• Apoyo TECNICO en la elaboración del Autoinforme
 Ayuda en la recopilación y catalogación de
evidencias
 Revisión de los avances, así como corrección de
los errores
 Asistencia reuniones de coordinación
 Tablas adicionales
14
15
Presentar
solicitud de
elegibilidad
Hacerse miembro
AACSB
Aceptación
No
Sí
Facultad
Facultad
AACSB
ELEGIBILIDAD
16
Asignación de
un tutor para
desarrollar un
iSER
Elaboración
iSER
Expectativas
Presentación
del iSER
Revisión
iSER
Sí
No
Recomendación
a la IAC
Recomendación
de revisar el
iSER
Sí
Sí
Conformidad
Enviar informes
al IAC
No
Recomendación
de abandono
No
Recomendación
de abandono
AACSB
Facultad - UTCal
Facultad
Mentor
Mentor
Mentor
Facultad
IAC
Mentor
Mentor
Mentor
PREACREDITACIÓN
17
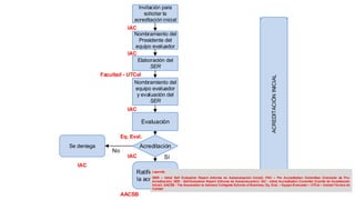
Invitación para
solicitar la
acreditación inicial
Nombramiento del
Presidente del
equipo evaluador
Elaboración del
SER
Nombramiento del
equipo evaluador
y evaluación del
SER
Evaluación
Acreditación
Ratificación de
la acreditación
Se deniega
Sí
No
Facultad - UTCal
AACSB
IAC
IAC
IAC
IAC
IAC
Eq. Eval.
ACREDITACIÓNINICIAL
Leyenda:
iSER – Initial Self Evaluation Report (Informe de Autoevaluación Inicial); PAC – Pre Accreditation Committee (Comisión de Pre-
Acreditación); SER - Self-Evaluation Report (Informe de Autoevaluación); IAC - Initial Accreditation Committe (Comité de Acreditación
Inicial); AACSB - The Association to Advance Collegiate Schools of Business; Eq. Eval. – Equipo Evaluador – UTCal – Unidad Técnica de
Calidad
18
Principales etapas FEE
I. Ser miembro de la asociación AACSB (desde junio de 2011)
II. Envío de la Elegibility Application (diciembre de 2011)
III. Aceptación para el inicio del proceso de pre-acreditación (enero de 2012)
a. Carga de CV
19
IV. Elaboración del Standards Alignment Plan (SAP)
Visita julio de 2012
Plan 2013. No se acepta por la Initial Accreditation Committee (IAC)
• Presupuesto
• Información detallada cualificación del profesorado y la calidad de sus
programas de enseñanza
20
V. En septiembre 2015 el actual equipo decanal retoma este proyecto
Vº Bº mentora Informe de autoevaluación - febrero de 2016
Evaluado positivamente en agosto 2016
21
VI. Etapa actual
Implementación del iSER (hasta 5 años) para conseguir acreditación inicial
Informe anual indicando su progreso en la consecución de los objetivos
planificados
Temas a revisar:
Producción intelectual del profesorado
Encuestas al alumnado
Rúbrica evaluación competencias
Visitas anuales mentor
22
23
AssociationtoAdvanceCollegiateSchoolsofBusiness
25
26
27
28
• Gestión de la Información Documentada
Sharepoint herramientas de software colaborativo
potenciar el trabajo en equipo
29
Índice
1. Introducción
2. Apoyo de la UTCal
3. Conclusiones
30
31
Costes directos e indirectos
Visita panel
• Catedrático de Escuela Universitaria - Catedrático Universidad
• Profesional ha cursado estudios en la Universidad
32
Lo que no es / Precauciones
• Nuevo personal para el Título
• Nuevo personal de la UTCal adscrito al título. Administrativo
• Aplicaciones informáticas especificas
• Cambio de Equipo de Directivo
33
En ejecución
En ejecución
34
Grado Ingeniería Informática del Software Euro Info
Grado en Ingeniería de Tecnologias Mineras Eur ACE
Grado en Ingeniería Química Acreditación IChemE
Acreditación Internacional AACSB
(Association to Advance Collegiate Schools of Business
Máster Universitario en Ingeniería Web Euro Info
Máster Universitario en Ingeniería de Minas Eur ACE
Embeded PwerPoint Video
Ventajas
Compromiso de la mejora continua,
la innovación y
la calidad Internacional de los títulos
 Autoevaluación más exigente ayuda
Mecanismo estructurado para revisar, evaluar y mejorar la calidad de los
programas, proporcionando una herramienta
36
Intenta proporcionar ventajas competitivas
37
38
39
Valor RRHH = Competencias Habilidades ACTITUD+( ) *
Embedded PowerPoint Video
ALBERTO A. SUAREZ
Universidad de Oviedo
Phone: +34 985 10 95 82
E-mail: suarez@uniovi.es

Alberto a. suárez

  • 1.
    Sellos, acreditaciones ycertificaciones internacionales de calidad de los títulos oficiales Pilar González Torre Directora de Área de Calidad Alberto A. Suárez Responsable de la Unidad Técnica de Calidad http://www.albertosuarez.es/ 8 de junio 2017
  • 2.
    Índice 1. Introducción 2. Apoyode la UTCal 3. Conclusiones 2
  • 3.
    Índice 1. Introducción 2. Apoyode la UTCal 3. Conclusiones 3
  • 4.
  • 5.
  • 6.
  • 7.
    Evaluación Mejora de lacalidad “per se” Analiza procesos, detecta problemas, plantea soluciones Profesorado (investigación, docencia, gestión) 7
  • 8.
    Certificación Evaluación de procesos(servicios/Gestión/SGC) Voluntario, temporal, cíclico Resultado binario (Certificado / No certificado) >>> 8
  • 9.
    Rendición pública decuentas, marketing, incremento financiación Mejora de la calidad en la Unidad certificada Incremento eficacia y eficiencia procesos Enfoque ISO 9000 9
  • 10.
    Acreditación Evaluación de resultados Enbase a estándares para logro de competencias Garantiza que una titulación alcanza niveles adecuados Obligatoria, temporal, cíclica Resultado binario 10
  • 12.
    Índice 1. Introducción 2. Apoyode la UTCal 3. Conclusiones 12
  • 13.
    • Grado IngenieríaInformática del Software Euro Info • Grado en Ingeniería de Tecnologias Mineras Eur ACE • Grado en Ingeniería Química Acreditación IChemE • Acreditación Internacional AACSB (Association to Advance Collegiate Schools of Business • Máster Universitario en Ingeniería Web Euro Info • Máster Universitario en Ingeniería de Minas Eur ACE 13
  • 14.
    • Apoyo TECNICOen la elaboración del Autoinforme  Ayuda en la recopilación y catalogación de evidencias  Revisión de los avances, así como corrección de los errores  Asistencia reuniones de coordinación  Tablas adicionales 14
  • 15.
  • 16.
  • 17.
    Asignación de un tutorpara desarrollar un iSER Elaboración iSER Expectativas Presentación del iSER Revisión iSER Sí No Recomendación a la IAC Recomendación de revisar el iSER Sí Sí Conformidad Enviar informes al IAC No Recomendación de abandono No Recomendación de abandono AACSB Facultad - UTCal Facultad Mentor Mentor Mentor Facultad IAC Mentor Mentor Mentor PREACREDITACIÓN 17
  • 18.
    Invitación para solicitar la acreditacióninicial Nombramiento del Presidente del equipo evaluador Elaboración del SER Nombramiento del equipo evaluador y evaluación del SER Evaluación Acreditación Ratificación de la acreditación Se deniega Sí No Facultad - UTCal AACSB IAC IAC IAC IAC IAC Eq. Eval. ACREDITACIÓNINICIAL Leyenda: iSER – Initial Self Evaluation Report (Informe de Autoevaluación Inicial); PAC – Pre Accreditation Committee (Comisión de Pre- Acreditación); SER - Self-Evaluation Report (Informe de Autoevaluación); IAC - Initial Accreditation Committe (Comité de Acreditación Inicial); AACSB - The Association to Advance Collegiate Schools of Business; Eq. Eval. – Equipo Evaluador – UTCal – Unidad Técnica de Calidad 18
  • 19.
    Principales etapas FEE I.Ser miembro de la asociación AACSB (desde junio de 2011) II. Envío de la Elegibility Application (diciembre de 2011) III. Aceptación para el inicio del proceso de pre-acreditación (enero de 2012) a. Carga de CV 19
  • 20.
    IV. Elaboración delStandards Alignment Plan (SAP) Visita julio de 2012 Plan 2013. No se acepta por la Initial Accreditation Committee (IAC) • Presupuesto • Información detallada cualificación del profesorado y la calidad de sus programas de enseñanza 20
  • 21.
    V. En septiembre2015 el actual equipo decanal retoma este proyecto Vº Bº mentora Informe de autoevaluación - febrero de 2016 Evaluado positivamente en agosto 2016 21
  • 22.
    VI. Etapa actual Implementacióndel iSER (hasta 5 años) para conseguir acreditación inicial Informe anual indicando su progreso en la consecución de los objetivos planificados Temas a revisar: Producción intelectual del profesorado Encuestas al alumnado Rúbrica evaluación competencias Visitas anuales mentor 22
  • 23.
  • 24.
  • 25.
  • 26.
  • 27.
  • 28.
  • 29.
    • Gestión dela Información Documentada Sharepoint herramientas de software colaborativo potenciar el trabajo en equipo 29
  • 30.
    Índice 1. Introducción 2. Apoyode la UTCal 3. Conclusiones 30
  • 31.
  • 32.
    Visita panel • Catedráticode Escuela Universitaria - Catedrático Universidad • Profesional ha cursado estudios en la Universidad 32
  • 33.
    Lo que noes / Precauciones • Nuevo personal para el Título • Nuevo personal de la UTCal adscrito al título. Administrativo • Aplicaciones informáticas especificas • Cambio de Equipo de Directivo 33
  • 34.
    En ejecución En ejecución 34 GradoIngeniería Informática del Software Euro Info Grado en Ingeniería de Tecnologias Mineras Eur ACE Grado en Ingeniería Química Acreditación IChemE Acreditación Internacional AACSB (Association to Advance Collegiate Schools of Business Máster Universitario en Ingeniería Web Euro Info Máster Universitario en Ingeniería de Minas Eur ACE
  • 35.
  • 36.
    Ventajas Compromiso de lamejora continua, la innovación y la calidad Internacional de los títulos  Autoevaluación más exigente ayuda Mecanismo estructurado para revisar, evaluar y mejorar la calidad de los programas, proporcionando una herramienta 36 Intenta proporcionar ventajas competitivas
  • 37.
  • 38.
  • 39.
    39 Valor RRHH =Competencias Habilidades ACTITUD+( ) *
  • 40.
    Embedded PowerPoint Video ALBERTOA. SUAREZ Universidad de Oviedo Phone: +34 985 10 95 82 E-mail: suarez@uniovi.es

Notas del editor

  • #32 1.740h es una persona a tiempo completo