 Objetivos.
 La perspectiva y terminología que se asocia con
los proyectos públicos
 Proyectos autofinanciables y de propósitos
múltiples.
 Dificultades en la evaluación de los proyectos del
sector público.
 Tasa de interés adecuada para proyectos públicos.
 Objetivos.
 El método de la razón beneficio/costo.
 Evaluación de proyectos independientes mediante
las razones B-C comparación de alternativas
mutuamente excluyentes.
 Críticas y deficiencias del método de la razón B-C
 ¿Qué son los proyectos públicos?
 Los proyectos públicos son aquellos que
autorizan, financian y operan
instituciones gubernamentales
federales, estales o locales.
El análisis beneficio/costo
Es un método sistemático de
evaluación del atractivo de
proyectos o políticas
gubernamentales
 Perspectiva y terminología
 Maximizar los beneficios netos para los
propietarios.
 Pero ¿quien es el propietario?
 ¿Qué son los beneficios?
 Los beneficios del proyecto se define
como las consecuencias favorables del
proyecto para el público
 ¿Qué son costos?
 Representan el desembolso monetario que
se requiere.
 ¿Desbeneficios?
 Son las consecuencias negativas que tiene
un proyecto.
 Ejercicio.
 Se propone un centro de convenciones y deportivo nuevo
ante el consejo de la ciudad de Puebla. Si se aprueba este
proyecto del sector público, se financiaría con la emisión
de bonos municipales. Las instalaciones se ubicarían en el
parque Ecológico Revolución Mexicana, cerca del centro
de la ciudad en un área boscosa, e incluiría una ciclopista,
un sendero natural y un estanque. Como la ciudad ya
posee el sitio, no es necesario comprar ningún terreno.
Beneficios Costos Desbeneficios
Beneficios Costos Desbeneficios
1- Mejoría de la imagen
de la ciudad de Puebla.
2-Potencial para atraer
conferencias y
convenciones a la ciudad.
3- Potencial de franquicias
de deportes profesionales
hacia la ciudad.
4- Ingresos por renta de
las instalaciones.
5- Aumento en los
ingresos de los
comerciantes del centro
de la ciudad.
6-Uso de las instalaciones
para eventos cívicos.
1- Diseño arquitectónico
de las instalaciones.
2- Construcción de las
instalaciones.
3-Diseño y construcción
del estacionamiento
adyacente a las
instalaciones.
4-Operación de las
instalaciones y costos de
mantenimiento.
5-Costo de los seguros
para la infraestructura.
1- Pérdida del uso de una
parte del parque
Revolución Mexicana
para los habitantes de la
ciudad de Puebla,
incluida la ciclopista, el
sendero natural y el
estanque.
2- Disminución del hábitat
de la vida salvaje.
 Proyectos autofinanciables
 El término “proyecto autofinanciable” se
aplica a proyectos gubernamentales que se
espera que generen ingresos directos
suficientes para pagar su costo en un
periodo especifico.
 Proyectos de propósitos múltiples.
 Proyectos que satisfacen más de una
necesidad, es esto una característica
general de los proyectos públicos.
 Ejemplo
 Construcción de una presa.
 Propósitos múltiples
1. Control de inundaciones.
2. Proporciona agua de riego.
3. Generación de energía eléctrica.
4. Proporciona instalaciones recreativas.
5. Provee de agua potable.
Si el proyecto se construye para
atender estos múltiples
propósitos el hecho de que el
este sirva a todos ellos provoca
al menos tres problemas
básicos.
1) La asignación de costos.
2) Conflicto entre los diferentes propósitos
del proyecto.
3) Sensibilidad política.
 Ejemplo
 Construcción de una presa.
 Propósitos múltiples
1. Control de inundaciones.
2. Proporciona agua de riego.
3. Generación de energía eléctrica.
4. Proporciona instalaciones recreativas.
5. Provee de agua potable.
Dificultades en la evaluación de los
proyectos del sector públicos.
“si los beneficios para cualesquiera que
los reciba sobrepasan los costos
estimados”, todos los beneficios
potenciales de un proyecto público son
relevantes y deben considerarse.
 Existen dificultades que son inherentes en los
proyectos públicos. Entre ellas están los
siguientes:
1. No existe un beneficio estándar que se utilice
como medida de su eficiencia financiera.
2. El impacto monetario de muchos de los
beneficios de los proyectos públicos es difícil
de cuantificar.
3. Existe poca o ninguna relación entre el
proyecto y el público, que es el propietario del
proyecto.
4. Es frecuente que exista una fuerte influencia
política alrededor del uso de fondos públicos.
5. Está ausente el motivo habitual de la
búsqueda de utilidades como estímulo para
proporcionar una operación eficiente.
6. Los proyectos públicos por lo general están
mucho más sujetos a restricciones legales
que los privados.
7. La aptitud de las instituciones
gubernamentales para obtener capital está
mucho más limitada que la de las
empresas privadas.
Características Privados Públicos
Propósito Proporcionar bienes y
servicios que generan una
utilidad; maximizar
utilidades o minimizar el
costo.
Proporcionar salud; proteger vidas y
propiedades; brindar servicios (sin
obtener utilidades); crear empleos
Fuentes de
capital
Inversiones privados y
prestamistas.
Impuestos; prestamistas privados.
Método de
financiamiento
Propiedad individual;
sociales; corporaciones.
Pago directo o impuestos; préstamos
sin intereses; préstamos con intereses
bajos; bonos de autofinanciamiento;
garantía de prestamos privados.
Propósitos
múltiples
Moderados Comunes (por ejemplo, proyecto de una
presa para controlar inundaciones,
generación de energía eléctrica,
irrigación, recreación, educación.
Características Privados Públicos
Vida del proyecto Por lo general es corta ( de
5 a 20 años)
En general es relativamente larga
( de 2 a 60 años
Relación de los
proveedores del
capital con el
proyecto
Directa. Indirecta o ninguna.
Naturaleza del
proyecto
Monetaria o relativamente
fácil de traducir a términos
monetarios.
Con frecuencias no es monetaria,
difícil de cuantificar, difícil de
traducir a términos monetarios.
Beneficiarios del
proyecto
En primer lugar, la entidad a
cargo del proyecto
El público en general.
Conflicto entre los
propósitos.
Moderado. Muy común (preas para control
de inundaciones versus
precercación del ambiente
Conflicto de intereses Moderado. Muy común entre instituciones.
 El método de la razón
beneficio/costo.
 Es el cálculo de una razón de los
beneficios a los costos. Se toma en
cuenta el valor del dinero en el tiempo
en el ritmo de los flujos de efectivo (o
ganancias) que ocurren después del
arranque del proyecto.
 La razón B/C es el procedimiento para tomar
decisiones como:
1) Emprender o no proyectos independientes
y
2) para comparar proyectos que son
mutuamente excluyentes
 Proyectos mutuamente excluyentes
 Es cuando varios posibles proyectos no se
pueden realizarse simultáneamente; si se
ejecuta uno, debe renunciarse al otro, por
razones económicas, de tiempo o porque
son proyectos sustitutos.
 La razón B/C se define como: “la razón del
valor equivalente de los beneficios al
valor equivalente de los costos”.
 Las medidas de valor equivalentes que
podrían aplicarse son el valor presente, valor
anual o fututo, aunque por costumbre se
emplean VP o el VA.
 Razón B/C convencional VP:
 Donde VP(.)= valor presente de (.);
 B=beneficios del proyecto propuesto;
 I= inversión inicial del proyecto propuesto;
 O M=Costos de operación y mantenimiento propuesto.
 Razón B-C modificada con el VP:
 Razón B-C convencional con VA:
 Donde VA(.)=valor anual de (.);
 B=beneficio de proyecto propuesto;
 RC=monto de recuperación del capital (es decir, costo anual
equivalente de la inversión inicial, I, que incluye tolerancia por el
valor de mercado, o de rescate si lo hubiera)
 O M =costos de operación y mantenimiento del proyecto
propuesto.
 Razón B-C modificada con VA:
 Ejemplo-ejercicio; El estado de Puebla esta pensando en
ampliar las pistas de su aeropuerto, con la finalidad de que puedan
utilizarlo aviones comerciales. El terreno necesario para ampliar las
pistas esta ocupado en la actualidad por una granja, que puede
comprarse $ 350 000 los costos de construcción de las pistas se
proyectan en $600 000 y los costos de mantenimiento anual de la
terminal se estiman en 220 500 si las pistas se extienden se
construirá una pequeña terminal con un costo de $250 000 los
costo anuales de operación y mantenimiento por la terminal se
estiman en 75 000. por ultimo el aumento que se proyecta en los
vuelos requerirá agregar dos controladores de trafico aéreo con
costo anual de $100000. los benéficos anuales de la ampliación de
las pistas se estiman como sigue:
$ 325 000 Ingresos por renta de espacios de las instalaciones a las aerolíneas.
$ 65 000 Impuesto de uso de aeropuerto, se cobra a los pasajeros.
$ 50 000 Beneficio por la conveniencia, para residentes de Puebla.
$ 50 000 Pesos por turismo adicional para Puebla.
Debe aplicarse el método de la razón B/C con un
periodo de estudio de 20 años y tasa nominal de
interés del 10% anual, con la finalidad de
determinar si las pistas del aeropuerto de Puebla
deben ampliarse.
Beneficios=B
Costos de Operación y
Mantenimiento = O&M
Inversión inicial = I
Valor presente=8.516 = VP
Ejemplo-ejercicio; El estado de Puebla esta
pensando en ampliar las pistas de su
aeropuerto, con la finalidad de que puedan
utilizarlo aviones comerciales. El terreno
necesario para ampliar las pistas esta ocupado
en la actualidad por una granja, que puede
comprarse $ 350 000 los costos de
construcción de las pistas se proyectan en
$600 000 y los costos de mantenimiento anual
de la terminal se estiman en 220 500 si las
pistas se extienden se construirá una pequeña
terminal con un costo de $250 000 los costo
anuales de operación y mantenimiento por la
terminal se estiman en 75 000. por ultimo el
aumento que se proyecta en los vuelos
requerirá agregar dos controladores de trafico
aéreo con costo anual de $100000.
 Valor presente=8.516 = VP
Beneficios
B = $ 325,000 + $65,000 + $50,000 + $50,000= $ 490, 000
Costos de Operación y Mantenimiento
O&M = $22,500 + $75,000 + $100,000= $ 197,500
Inversión inicial
I = $ 350, 000 + $ 600, 000 = $ 1, 200, 000
Valor presente=8.516 = VP
B-C convencional B-C=
B-C =
VP (B) [ I +VP(O&M)]
$490,000 (P/A, 10%, 20) / [$1,200,000+$197,500 (P/A),
10%, 20]
B-C =1.448> 1; ampliar las pistas
B-C modificada B-C=
B-C=
VP(B) / [ I + VP (O&M)] / I
[$ 490, 000 (P/A, 10%, 20) - $ 1,200,000 + $ 197, 500
(P/A,10%, 20)] / $1,200,000
B-C= 2.075 > 1; ampliar las pistas.
B-C convencional B-C=
B-C=
VA (B) / [CR + VA (O&M)]
$490,000 / [$1,200,000 (A/P,10%,20) + $197,500]
B-C = 1.448 > 1; ampliar las pistas.
B-C modificada B-C=
B-C=
[VA(B) – VA(O&M)] / RC
[$490,000 - $197,500] / [$1,200,000(A/P, 10%, 20)]
B-C = 2.075 > 1; ampliar las pistas
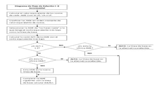
 Evaluación de proyectos independientes mediante las
razones B/C.
 Los proyectos independientes se consideran como agrupaciones
de proyectos para los que la elección de cualquiera de ellos en
particular es independiente de las elecciones respecto de
cualquiera de los demás proyectas dentro del grupo.
 Por lo tanto, es permisible no seleccionar ningún proyecto,
cualquier combinación de ellos, tolos los del grupo o sólo uno.
 Comparación de proyectos mutuamente
excluyentes mediante las razones B/C.
 Proyectos mutuamente excluyentes se define
como un grupo de proyectos que los que
puede seleccionarse, a lo sumo, un proyecto.
 La selección del proyecto que maximiza la
razón B/C no garantiza que se seleccione el
mejor proyecto.
 Es incorrecto el hecho de maximizar la razón
B/C para alternativas mutuamente
excluyentes.
 Caer en confusión entre R.B-C convencional y
modificada.
Bibliografía.
Ingeniería Económica de Degarmo, duodécima edición.
Autores: William G. Sullivan Elin M Wicks, James T.
Luxhoj.
Editorial: Person prentice Hall
Vea también el blog: http://r-beneficio-
costo.blogspot.com/2010/11/relacion-beneficio-costo.html
Gracias por su
atención

Expoción beneficio

  • 2.
     Objetivos.  Laperspectiva y terminología que se asocia con los proyectos públicos  Proyectos autofinanciables y de propósitos múltiples.  Dificultades en la evaluación de los proyectos del sector público.  Tasa de interés adecuada para proyectos públicos.
  • 3.
     Objetivos.  Elmétodo de la razón beneficio/costo.  Evaluación de proyectos independientes mediante las razones B-C comparación de alternativas mutuamente excluyentes.  Críticas y deficiencias del método de la razón B-C
  • 4.
     ¿Qué sonlos proyectos públicos?  Los proyectos públicos son aquellos que autorizan, financian y operan instituciones gubernamentales federales, estales o locales.
  • 5.
    El análisis beneficio/costo Esun método sistemático de evaluación del atractivo de proyectos o políticas gubernamentales
  • 6.
     Perspectiva yterminología  Maximizar los beneficios netos para los propietarios.  Pero ¿quien es el propietario?
  • 7.
     ¿Qué sonlos beneficios?  Los beneficios del proyecto se define como las consecuencias favorables del proyecto para el público
  • 8.
     ¿Qué soncostos?  Representan el desembolso monetario que se requiere.  ¿Desbeneficios?  Son las consecuencias negativas que tiene un proyecto.
  • 9.
     Ejercicio.  Sepropone un centro de convenciones y deportivo nuevo ante el consejo de la ciudad de Puebla. Si se aprueba este proyecto del sector público, se financiaría con la emisión de bonos municipales. Las instalaciones se ubicarían en el parque Ecológico Revolución Mexicana, cerca del centro de la ciudad en un área boscosa, e incluiría una ciclopista, un sendero natural y un estanque. Como la ciudad ya posee el sitio, no es necesario comprar ningún terreno.
  • 10.
  • 11.
    Beneficios Costos Desbeneficios 1-Mejoría de la imagen de la ciudad de Puebla. 2-Potencial para atraer conferencias y convenciones a la ciudad. 3- Potencial de franquicias de deportes profesionales hacia la ciudad. 4- Ingresos por renta de las instalaciones. 5- Aumento en los ingresos de los comerciantes del centro de la ciudad. 6-Uso de las instalaciones para eventos cívicos. 1- Diseño arquitectónico de las instalaciones. 2- Construcción de las instalaciones. 3-Diseño y construcción del estacionamiento adyacente a las instalaciones. 4-Operación de las instalaciones y costos de mantenimiento. 5-Costo de los seguros para la infraestructura. 1- Pérdida del uso de una parte del parque Revolución Mexicana para los habitantes de la ciudad de Puebla, incluida la ciclopista, el sendero natural y el estanque. 2- Disminución del hábitat de la vida salvaje.
  • 12.
     Proyectos autofinanciables El término “proyecto autofinanciable” se aplica a proyectos gubernamentales que se espera que generen ingresos directos suficientes para pagar su costo en un periodo especifico.
  • 13.
     Proyectos depropósitos múltiples.  Proyectos que satisfacen más de una necesidad, es esto una característica general de los proyectos públicos.
  • 14.
     Ejemplo  Construcciónde una presa.  Propósitos múltiples 1. Control de inundaciones. 2. Proporciona agua de riego. 3. Generación de energía eléctrica. 4. Proporciona instalaciones recreativas. 5. Provee de agua potable.
  • 15.
    Si el proyectose construye para atender estos múltiples propósitos el hecho de que el este sirva a todos ellos provoca al menos tres problemas básicos.
  • 16.
    1) La asignaciónde costos. 2) Conflicto entre los diferentes propósitos del proyecto. 3) Sensibilidad política.
  • 17.
     Ejemplo  Construcciónde una presa.  Propósitos múltiples 1. Control de inundaciones. 2. Proporciona agua de riego. 3. Generación de energía eléctrica. 4. Proporciona instalaciones recreativas. 5. Provee de agua potable.
  • 18.
    Dificultades en laevaluación de los proyectos del sector públicos. “si los beneficios para cualesquiera que los reciba sobrepasan los costos estimados”, todos los beneficios potenciales de un proyecto público son relevantes y deben considerarse.
  • 19.
     Existen dificultadesque son inherentes en los proyectos públicos. Entre ellas están los siguientes: 1. No existe un beneficio estándar que se utilice como medida de su eficiencia financiera. 2. El impacto monetario de muchos de los beneficios de los proyectos públicos es difícil de cuantificar.
  • 20.
    3. Existe pocao ninguna relación entre el proyecto y el público, que es el propietario del proyecto. 4. Es frecuente que exista una fuerte influencia política alrededor del uso de fondos públicos. 5. Está ausente el motivo habitual de la búsqueda de utilidades como estímulo para proporcionar una operación eficiente.
  • 21.
    6. Los proyectospúblicos por lo general están mucho más sujetos a restricciones legales que los privados. 7. La aptitud de las instituciones gubernamentales para obtener capital está mucho más limitada que la de las empresas privadas.
  • 22.
    Características Privados Públicos PropósitoProporcionar bienes y servicios que generan una utilidad; maximizar utilidades o minimizar el costo. Proporcionar salud; proteger vidas y propiedades; brindar servicios (sin obtener utilidades); crear empleos Fuentes de capital Inversiones privados y prestamistas. Impuestos; prestamistas privados. Método de financiamiento Propiedad individual; sociales; corporaciones. Pago directo o impuestos; préstamos sin intereses; préstamos con intereses bajos; bonos de autofinanciamiento; garantía de prestamos privados. Propósitos múltiples Moderados Comunes (por ejemplo, proyecto de una presa para controlar inundaciones, generación de energía eléctrica, irrigación, recreación, educación.
  • 23.
    Características Privados Públicos Vidadel proyecto Por lo general es corta ( de 5 a 20 años) En general es relativamente larga ( de 2 a 60 años Relación de los proveedores del capital con el proyecto Directa. Indirecta o ninguna. Naturaleza del proyecto Monetaria o relativamente fácil de traducir a términos monetarios. Con frecuencias no es monetaria, difícil de cuantificar, difícil de traducir a términos monetarios. Beneficiarios del proyecto En primer lugar, la entidad a cargo del proyecto El público en general. Conflicto entre los propósitos. Moderado. Muy común (preas para control de inundaciones versus precercación del ambiente Conflicto de intereses Moderado. Muy común entre instituciones.
  • 24.
     El métodode la razón beneficio/costo.  Es el cálculo de una razón de los beneficios a los costos. Se toma en cuenta el valor del dinero en el tiempo en el ritmo de los flujos de efectivo (o ganancias) que ocurren después del arranque del proyecto.
  • 25.
     La razónB/C es el procedimiento para tomar decisiones como: 1) Emprender o no proyectos independientes y 2) para comparar proyectos que son mutuamente excluyentes
  • 26.
     Proyectos mutuamenteexcluyentes  Es cuando varios posibles proyectos no se pueden realizarse simultáneamente; si se ejecuta uno, debe renunciarse al otro, por razones económicas, de tiempo o porque son proyectos sustitutos.
  • 27.
     La razónB/C se define como: “la razón del valor equivalente de los beneficios al valor equivalente de los costos”.  Las medidas de valor equivalentes que podrían aplicarse son el valor presente, valor anual o fututo, aunque por costumbre se emplean VP o el VA.
  • 28.
     Razón B/Cconvencional VP:  Donde VP(.)= valor presente de (.);  B=beneficios del proyecto propuesto;  I= inversión inicial del proyecto propuesto;  O M=Costos de operación y mantenimiento propuesto.  Razón B-C modificada con el VP:
  • 29.
     Razón B-Cconvencional con VA:  Donde VA(.)=valor anual de (.);  B=beneficio de proyecto propuesto;  RC=monto de recuperación del capital (es decir, costo anual equivalente de la inversión inicial, I, que incluye tolerancia por el valor de mercado, o de rescate si lo hubiera)  O M =costos de operación y mantenimiento del proyecto propuesto.  Razón B-C modificada con VA:
  • 30.
     Ejemplo-ejercicio; Elestado de Puebla esta pensando en ampliar las pistas de su aeropuerto, con la finalidad de que puedan utilizarlo aviones comerciales. El terreno necesario para ampliar las pistas esta ocupado en la actualidad por una granja, que puede comprarse $ 350 000 los costos de construcción de las pistas se proyectan en $600 000 y los costos de mantenimiento anual de la terminal se estiman en 220 500 si las pistas se extienden se construirá una pequeña terminal con un costo de $250 000 los costo anuales de operación y mantenimiento por la terminal se estiman en 75 000. por ultimo el aumento que se proyecta en los vuelos requerirá agregar dos controladores de trafico aéreo con costo anual de $100000. los benéficos anuales de la ampliación de las pistas se estiman como sigue:
  • 31.
    $ 325 000Ingresos por renta de espacios de las instalaciones a las aerolíneas. $ 65 000 Impuesto de uso de aeropuerto, se cobra a los pasajeros. $ 50 000 Beneficio por la conveniencia, para residentes de Puebla. $ 50 000 Pesos por turismo adicional para Puebla. Debe aplicarse el método de la razón B/C con un periodo de estudio de 20 años y tasa nominal de interés del 10% anual, con la finalidad de determinar si las pistas del aeropuerto de Puebla deben ampliarse.
  • 32.
    Beneficios=B Costos de Operacióny Mantenimiento = O&M Inversión inicial = I Valor presente=8.516 = VP Ejemplo-ejercicio; El estado de Puebla esta pensando en ampliar las pistas de su aeropuerto, con la finalidad de que puedan utilizarlo aviones comerciales. El terreno necesario para ampliar las pistas esta ocupado en la actualidad por una granja, que puede comprarse $ 350 000 los costos de construcción de las pistas se proyectan en $600 000 y los costos de mantenimiento anual de la terminal se estiman en 220 500 si las pistas se extienden se construirá una pequeña terminal con un costo de $250 000 los costo anuales de operación y mantenimiento por la terminal se estiman en 75 000. por ultimo el aumento que se proyecta en los vuelos requerirá agregar dos controladores de trafico aéreo con costo anual de $100000.  Valor presente=8.516 = VP
  • 33.
    Beneficios B = $325,000 + $65,000 + $50,000 + $50,000= $ 490, 000 Costos de Operación y Mantenimiento O&M = $22,500 + $75,000 + $100,000= $ 197,500 Inversión inicial I = $ 350, 000 + $ 600, 000 = $ 1, 200, 000 Valor presente=8.516 = VP
  • 35.
    B-C convencional B-C= B-C= VP (B) [ I +VP(O&M)] $490,000 (P/A, 10%, 20) / [$1,200,000+$197,500 (P/A), 10%, 20] B-C =1.448> 1; ampliar las pistas B-C modificada B-C= B-C= VP(B) / [ I + VP (O&M)] / I [$ 490, 000 (P/A, 10%, 20) - $ 1,200,000 + $ 197, 500 (P/A,10%, 20)] / $1,200,000 B-C= 2.075 > 1; ampliar las pistas. B-C convencional B-C= B-C= VA (B) / [CR + VA (O&M)] $490,000 / [$1,200,000 (A/P,10%,20) + $197,500] B-C = 1.448 > 1; ampliar las pistas. B-C modificada B-C= B-C= [VA(B) – VA(O&M)] / RC [$490,000 - $197,500] / [$1,200,000(A/P, 10%, 20)] B-C = 2.075 > 1; ampliar las pistas
  • 36.
     Evaluación deproyectos independientes mediante las razones B/C.  Los proyectos independientes se consideran como agrupaciones de proyectos para los que la elección de cualquiera de ellos en particular es independiente de las elecciones respecto de cualquiera de los demás proyectas dentro del grupo.  Por lo tanto, es permisible no seleccionar ningún proyecto, cualquier combinación de ellos, tolos los del grupo o sólo uno.
  • 37.
     Comparación deproyectos mutuamente excluyentes mediante las razones B/C.  Proyectos mutuamente excluyentes se define como un grupo de proyectos que los que puede seleccionarse, a lo sumo, un proyecto.
  • 38.
     La seleccióndel proyecto que maximiza la razón B/C no garantiza que se seleccione el mejor proyecto.  Es incorrecto el hecho de maximizar la razón B/C para alternativas mutuamente excluyentes.  Caer en confusión entre R.B-C convencional y modificada.
  • 40.
    Bibliografía. Ingeniería Económica deDegarmo, duodécima edición. Autores: William G. Sullivan Elin M Wicks, James T. Luxhoj. Editorial: Person prentice Hall Vea también el blog: http://r-beneficio- costo.blogspot.com/2010/11/relacion-beneficio-costo.html
  • 41.

Notas del editor

  • #5 Existen diferencias entre los proyectos públicos y privados, suele ser que los proyectos públicos están sujetos a más conflictos que los privados. Por es esta razón que se analizan más los proyectos públicos.
  • #6 Pero no sólo es el ver el atractivo de los proyectos, el análisis beneficio/costo es importante adoptar la perspectiva de largo plazo en los efectos futuros, y un punto de vista amplio de los posibles efectos colaterales.
  • #13 Se espera que los proyectos autofinanciables obtengan ingresos directos suficientes que superen sus costos, pero que no se espera que generen utilidades o paguen impuestos sobre la renta.
  • #15 Este tipo de proyectos no se justifican con un solo propósito para su elaboración, por esta razón es que tiene diversos propósitos para poder así justificarse.
  • #18 Este tipo de proyectos no se justifican con un solo propósito para su elaboración, por esta razón es que tiene diversos propósitos para poder así justificarse.
  • #19 En el sector privado, el costo de los proyectos corre a cargo de empresa, y los beneficios son resultados positivos que recibe al misma empresa, en todo aquello que suceda fuera de la misma es ignorado en el estudio de beneficio-costo, pero en el sector público. “si los beneficios para cualesquiera que los reciba sobrepasan los costos estimados”, todos los beneficios potenciales de un proyecto público son relevantes y deben considerarse.
  • #38 Si se usa un método de valor equivalente para seleccionar de entre un conjunto de alternativas mutuamente excluyentes (AME), puede seleccionarse la “mejor” alternativa que maximiza el VP (o el VA o el VF).
  • #39 En tanto que el método de la razón beneficio costo proporciona una razón beneficios a costos en lugar de una medida de la utilidad de la utilidad potencial de cada proyecto, Cualquier intento de hacerlo resultaría confundido por el potencial de clasificar en forma inconsciente los proyectos mediante la razón B/C versus la modificada (es decir, la razón B/C convencional podría favorecer un proyecto diferente del que favorecería la razón B/C modificada).